Cannot flash or read the flash memory from MIMXRT1176xxA_M7 MCU

取消
显示结果 
显示  仅  | 搜索替代 
您的意思是: 

Cannot flash or read the flash memory from MIMXRT1176xxA_M7 MCU

3,433 次查看
Jayasankar
Contributor I

Cannot read from or write into the MCU flash memory using Segger J-Flash tool (Using the J-Link Plus tool).

Successfully can connect to MCU.

Jayasankar_1-1682505462987.png

 

Reading form flash memory has not happening and the error message is shown below.

Jayasankar_2-1682505536784.png

 

Need your support in fixing this problem

 

0 项奖励
回复
10 回复数

3,419 次查看
kerryzhou
NXP TechSupport
NXP TechSupport

Hi @Jayasankar ,

  Please tell me which RT1176 board you are using? The NXP MIMXRT1170-EVK ?

  In fact, we need to know what's the external flash you are using, this will determine you can success with JLINK or not, your issue is caused by you use the wrong flashdriver in the JLINK.

  Take an example, you need to use octal flash, but you use the qspi flash driver, then it will be failed.

  So, please let me know your board situation and flash.

Best Regards,

Kerry

0 项奖励
回复

3,398 次查看
Jayasankar
Contributor I

The MCU type we use is MIMXRT1171AVM8A with OctalSPI flash memory (MX25UW6445G).

Jayasankar_0-1682666437533.png

 

0 项奖励
回复

3,395 次查看
kerryzhou
NXP TechSupport
NXP TechSupport

Hi @Jayasankar ,

  JLINK in default is using the QSPI flash, and the EVK in default is the QSPI flash.

 If you want to use the octal flash, I suggest you try the RT-UFL, which I shared the doc in this link:

https://community.nxp.com/t5/i-MX-RT-Knowledge-Base/RT1170-Octal-flash-enablement/ta-p/1498369

 

If you still have a question about it, just kindly let me know.

Best Regards,

Kerry

0 项奖励
回复

3,393 次查看
Jayasankar
Contributor I

Hello @kerryzhou 

The target device is not visible after copying the Device and JLinkDevice.xml fie into JFlash directory. Is there something to run before starting JFlashExe command. So that the newly copied devices would relect in the JFlash window.

Jayasankar_0-1682679870416.png

 

0 项奖励
回复

3,336 次查看
kerryzhou
NXP TechSupport
NXP TechSupport

Hi @Jayasankar ,

  Please try to input:

MIMXRT1170_UFL

Maybe the search engine in the JFLASH is not good, on my side, I can find it.

 

Best Regards,

Kerry

0 项奖励
回复

3,329 次查看
Jayasankar
Contributor I

Hello Kerry,

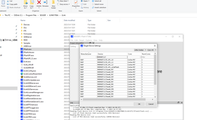
I cannot find the target and shared the screenshot below.

Jayasankar_0-1683182722436.png

I tried with multiple version of JFlash like V786f, V786h and V767d. But the newly copied devices are not showing in JFlashExe. Could you please share your Jflash package if possible.

0 项奖励
回复

3,322 次查看
kerryzhou
NXP TechSupport
NXP TechSupport

Hi @Jayasankar ,

   I download the newest Segger driver:

https://www.segger.com/downloads/jlink/JLink_Windows_V788a_x86_64.exe

After install it, then I add my related code:

kerryzhou_0-1683184006946.png

 

Unzip my attached file, you will get:

kerryzhou_1-1683184112656.png

You can copy it to the JLINK install path:

C:\Program Files\SEGGER\JLINKV788A\JLink

You can find, I can find the related RT117X

Please try it again.

 

Wish it helps you!

Best Regards,

Kerry

 

 

 

0 项奖励
回复

3,320 次查看
Jayasankar
Contributor I

Hi @kerryzhou 

As you could see in above pictures, I am working with Linux host machine. Hope it should work in Linux as well. Can you please confirm once.

0 项奖励
回复

3,310 次查看
kerryzhou
NXP TechSupport
NXP TechSupport

Hi @Jayasankar ,

  In your linux version, do you also do my related configuration or not?

  If yes, I think you need to check with Segger side, it means the Segger software Linux version have issues, and our NXP also can't do the modification, you can check with Segger side:

https://www.segger.com/support/technical-support/

 

Best Regards,

kerry

0 项奖励
回复

3,364 次查看
kerryzhou
NXP TechSupport
NXP TechSupport

Hi @Jayasankar 

We are in the May Day Vocation now, if you have any updated information, I will reply you after back to work from 5.4, thanks a lot for your understanding.

Best Regards,

Kerry

0 项奖励
回复