Our open hardware T2080 Powerboard Tyche ( schematics and pcb sources) doesn't reach de boot loader ( u-boot).
Tests on the NAND programming were successful. We dumped the memory to a file and then we verified that U-Boot was flashed correctly. However, when selecting the switches to boot from NAND, the prototype board does not seem to do any booting. In fact, the ASLEEP signal LED stays ON, and from the power supply bank, it seems that the CPU is asleep.
The DDR cannot be initialised in any way. We do not have any further information about this initialisation at the moment because only very few simple SRAM tests can be run on the board.
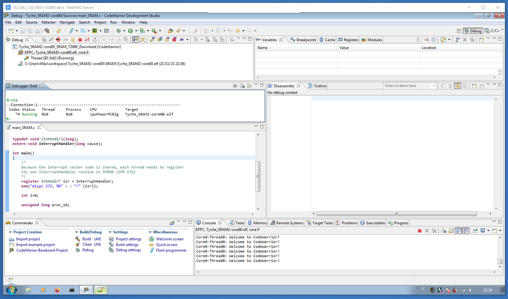
The output on the serial, but the text is illegible, on devkit the output is readable and is this:
Core0-Thread0: Welcome to CodeWarrior!

Powerboard Tyche serial output on the Oscilloscope
Powerboard Tyche serial output on the Oscilloscope
As our PowerBoard Tyche have not the third switch like the NXP T2080-RDB Devkit a few additional resistors were required to setup correctly the board to be able to switch on the Code Warrior debug connected to our Powerboard Tyche.
additional resistors due to the switches differences from devkit