S32DS Update RTD5.0 and Compile with non_cacheable_bss overflow error

cancel
Showing results for 
Show  only  | Search instead for 
Did you mean: 

S32DS Update RTD5.0 and Compile with non_cacheable_bss overflow error

Jump to solution
1,381 Views
XinWang0219
Contributor I

Hi, the tech officiers,

I have developed a S32M27x project in S32K3XX_S32M27X_RTD4.4, which was working.

But after I installed RTD5.0, change the project SDK to RTD5.0, update source code and rebuild the project. I got non_cacheable_bss overflow issue as shown.

RTD5_bss_no_cacheable_overflow_compile_log.png

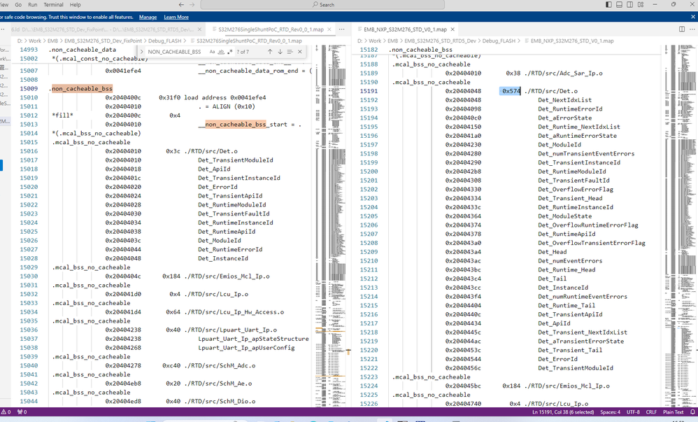
I compared the map files between RTD5(on right) and RTD4(on left). I found it is because DET add many global variables. DET is auto generated. How should I solve this issue?

RTD5_bss_no_cacheable_overflow_map_diff.png

Tags (5)
0 Kudos
Reply
1 Solution
1,354 Views
Senlent
NXP TechSupport
NXP TechSupport

Hi@XinWang0219

If you don't use Det.c, you can actually delete the det.c file in the RTD->Source directory path.

Senlent_0-1731566592864.png

 

View solution in original post

0 Kudos
Reply
1 Reply
1,355 Views
Senlent
NXP TechSupport
NXP TechSupport

Hi@XinWang0219

If you don't use Det.c, you can actually delete the det.c file in the RTD->Source directory path.

Senlent_0-1731566592864.png

 

0 Kudos
Reply