s32k312 I2C Clock Source

キャンセル
次の結果を表示 
表示  限定  | 次の代わりに検索 
もしかして: 

s32k312 I2C Clock Source

ソリューションへジャンプ
852件の閲覧回数
Hoon
Contributor III

Hoon_0-1750297620843.png

 

 

タグ(1)
0 件の賞賛
返信
1 解決策
811件の閲覧回数
Hoon
Contributor III

I solved the I2C clock setting problem according to your guide

I have one problem. I'm trying to use the Lpi2c_Ip_MasterEndTransfer function, but I get the following compiler error as below 

"""  function "Lpi2c_Ip_MasterEndTransfer" declared implicitly """

 

There is no problem using the other functions below in the Lpi2c_Ip.c file. The same phenomenon occurs when the location of the function is moved to Lpi2c_Ip_MasterDeinit for fear that the Lpi2c_Ip_MasterEndTransfer function has been deactivated by the define process. Is there a related error?

no problem functions

Lpi2c_Ip_MasterDeinit
Lpi2c_Ip_MasterInit
Lpi2c_Ip_MasterSendDataBlocking
Lpi2c_Ip_MasterReceiveDataBlocking

 

 

 

元の投稿で解決策を見る

0 件の賞賛
返信
5 返答(返信)
833件の閲覧回数
Robin_Shen
NXP TechSupport
NXP TechSupport

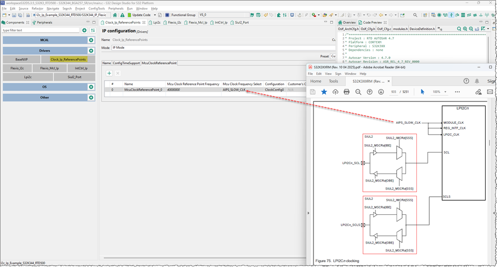
Hi 

Please add Clock_Ip_ReferencePoints and configure AIPS_SLOW_CLK as the MODULE_CLK source of LPI2C.

Clock_Ip_ReferencePoints LPI2C AIPS_SLOW_CLK.png

Best Regards,
Robin
-------------------------------------------------------------------------------
Note:
- If this post answers your question, please click the "ACCEPT AS SOLUTION" button. Thank you!

- We are following threads for 7 weeks after the last post, later replies are ignored
Please open a new thread and refer to the closed one, if you have a related question at a later point in time.
-------------------------------------------------------------------------------

0 件の賞賛
返信
821件の閲覧回数
Hoon
Contributor III

Hi  @Robin_Shen 

As your guide, I added Clock_Ip_ReferencePoints and set it to AIPS_SLOW_CLK. The problem is that Baud rage is out of spec and causes an error. My target is 400kHz.

Hoon_1-1750378063894.png

Hoon_3-1750378197654.png

 

0 件の賞賛
返信
816件の閲覧回数
Robin_Shen
NXP TechSupport
NXP TechSupport

Please change the value of LPI2C Master configurations by refer to CALCULATE S32K312 I2C BAUDRATE IN DETAIL.

0 件の賞賛
返信
812件の閲覧回数
Hoon
Contributor III

I solved the I2C clock setting problem according to your guide

I have one problem. I'm trying to use the Lpi2c_Ip_MasterEndTransfer function, but I get the following compiler error as below 

"""  function "Lpi2c_Ip_MasterEndTransfer" declared implicitly """

 

There is no problem using the other functions below in the Lpi2c_Ip.c file. The same phenomenon occurs when the location of the function is moved to Lpi2c_Ip_MasterDeinit for fear that the Lpi2c_Ip_MasterEndTransfer function has been deactivated by the define process. Is there a related error?

no problem functions

Lpi2c_Ip_MasterDeinit
Lpi2c_Ip_MasterInit
Lpi2c_Ip_MasterSendDataBlocking
Lpi2c_Ip_MasterReceiveDataBlocking

 

 

 

0 件の賞賛
返信
807件の閲覧回数
Robin_Shen
NXP TechSupport
NXP TechSupport

Please ask another question in the community if you have any questions that are not related to the original topic of an existing case. It helps to keep it clear.

I will be on leave for a week and my colleague will answer your question.

0 件の賞賛
返信