can not find ftm

キャンセル
次の結果を表示 
表示  限定  | 次の代わりに検索 
もしかして: 
3,451件の閲覧回数
kalajiao
Contributor II

Today I want to use FTM, but I can't find the FTM component. It's strange that the routine has FTM, but I can't find the FTM component where the routine adds components

0 件の賞賛
返信
1 解決策
3,418件の閲覧回数
Robin_Shen
NXP TechSupport
NXP TechSupport

Please show me the version of S32DS IDE. I will report it to S32DS team.

元の投稿で解決策を見る

0 件の賞賛
返信
7 返答(返信)
3,446件の閲覧回数
Robin_Shen
NXP TechSupport
NXP TechSupport

Hi kalajiao,

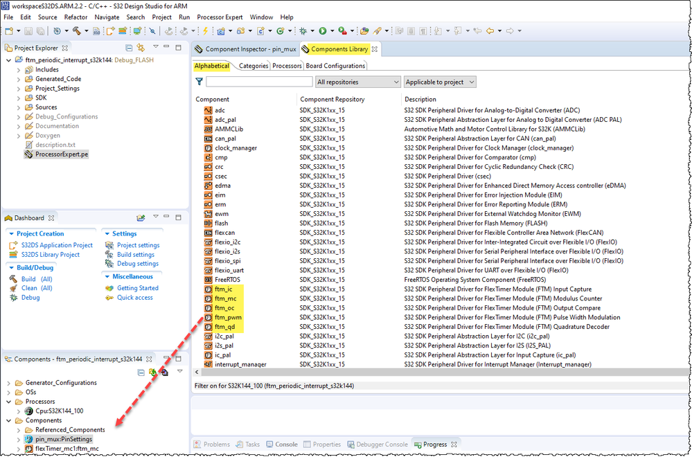
You can press the left button of mouse and drag to the project.

FTM components.png

Best Regards,
Robin
-------------------------------------------------------------------------------
Note:
- If this post answers your question, please click the "Mark Correct" button. Thank you!

- We are following threads for 7 weeks after the last post, later replies are ignored
Please open a new thread and refer to the closed one, if you have a related question at a later point in time.
-------------------------------------------------------------------------------

 

0 件の賞賛
返信
3,443件の閲覧回数
kalajiao
Contributor II

I mean I was in there didn't find, but oddly I copy routines FTM components to the project and then re-open the software not only has the FTM components, after more than a lot of other components before, a little strange, every time, do not want to be my lack of component to open software luck, met after so wanted to ask how to solve?

QQ截图20210813105113.png

0 件の賞賛
返信
3,430件の閲覧回数
Robin_Shen
NXP TechSupport
NXP TechSupport

Hi kalajiao,

As far as I know, there is no similar error report for the time being.
I suggest you post the steps of how to reproduce so that I can report to the IDE department.

Best Regards,
Robin

0 件の賞賛
返信
3,423件の閲覧回数
kalajiao
Contributor II

Today, I want to add an I2C component, but IT happened again. This time I remember the screenshot, this is what I said last time, but this time it looks more serious, I will restart the software to try

QQ截图20210818095959.png

0 件の賞賛
返信
3,397件の閲覧回数
Robin_Shen
NXP TechSupport
NXP TechSupport

This is indeed a strange issue. Do you experience this issue with only the one project or also other projects? What about a newly created project?

If the issue is only occurring with the one project, there is likely some issue with just that project. Perhaps it could be solved by creating a new project and migrating the source files to the new project. ProcessorExpert configuration could be exported from the original project and imported to the new one.

If the issue affects all projects, then it is likely an issue with the S32 Design Studio installation, maybe some file is corrupted, and so it might be resolved by reinstalling.

I would like to mention that we have migrated support for S32K1xx family devices to our S32 Design Studio for S32 Platform v3.4. The S32 SDK is supported there as well and the user can watch the video Migrating S32K1 projects from S32DS for ARM and SDK 3.0.x to S32DS 3.4 and SDK 4.0.2 to see steps to migrate their project. The ProcessorExpert tool is replaced by S32 Configuration Tools.

0 件の賞賛
返信
3,419件の閲覧回数
Robin_Shen
NXP TechSupport
NXP TechSupport

Please show me the version of S32DS IDE. I will report it to S32DS team.

0 件の賞賛
返信
3,410件の閲覧回数
kalajiao
Contributor II

Is this it?

QQ截图20210818142445.png