Stacking in "Default ISR", s32k116

cancel
Showing results for 
Show  only  | Search instead for 
Did you mean: 

Stacking in "Default ISR", s32k116

1,380 Views
fcatkaya
Contributor I

Hi,

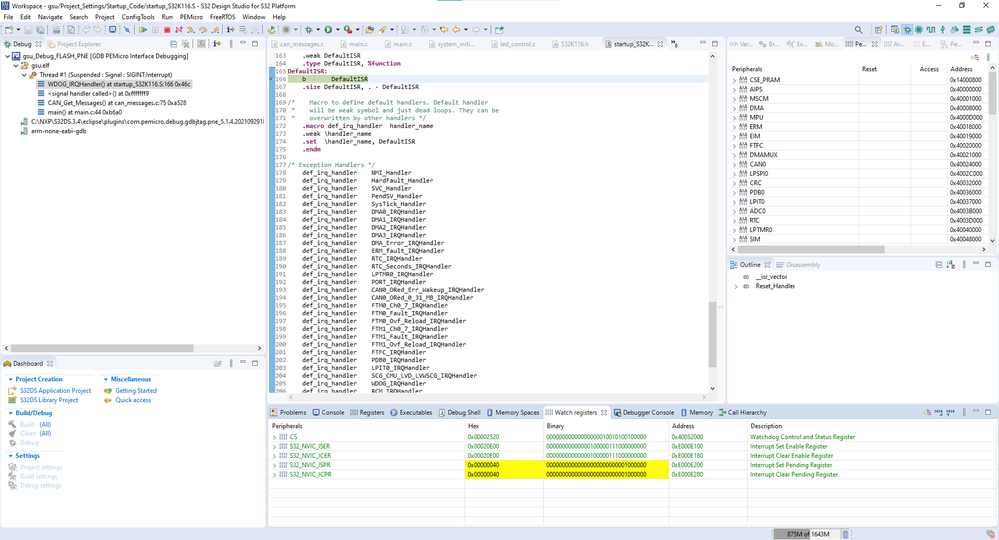
I am using CAN, FTM, and also PWM on a S32K116 MCU. I use can_pal, pwm_pal and flexTimer libraries. When I start the program it stacks on Default_ISR, when I disable CAN or PWM the problem disappears.

I would appreciate if you help me

 

error_Default_ISR.png

0 Kudos
Reply
1 Reply

1,352 Views
Senlent
NXP TechSupport
NXP TechSupport

Hi@fcatkaya

     Please check your clock configuration, this may be caused by a clock problem.

     If it is convenient, you can send your code and I will help you debug it.

BR!

     Jim,