S32 Desgin Studio Tool Issue

cancel
Showing results for 
Show  only  | Search instead for 
Did you mean: 

S32 Desgin Studio Tool Issue

1,617 Views
ambarishhundeka
Contributor III

Hi,

We are using S32 Design studio IDE for S32K144 Controller coding.

 imported the Nxp sample code of clock genaration for S32K144, Controller registers are not updated if i tried to write in to the registers. Embedded Reg window is not at all updating in S32 Design studio. 

If you move the cursor on the variables, then it is showing updated values but in reg window ,it is not updating.

Sample code is 

void SOSC_init_8MHz(void) {
SCG->SOSCDIV=0x00000101; /* SOSCDIV1 & SOSCDIV2 =1: divide by 1 */
SCG->SOSCCFG=0x00000024; /* Range=2: Medium freq (SOSC betw 1MHz-8MHz)*/
/* HGO=0: Config xtal osc for low power */
/* EREFS=1: Input is external XTAL */
while(SCG->SOSCCSR & SCG_SOSCCSR_LK_MASK); /* Ensure SOSCCSR unlocked */
SCG->SOSCCSR=0x00000001; /* LK=0: SOSCCSR can be written */
/* SOSCCMRE=0: OSC CLK monitor IRQ if enabled */
/* SOSCCM=0: OSC CLK monitor disabled */
/* SOSCERCLKEN=0: Sys OSC 3V ERCLK output clk disabled */
/* SOSCLPEN=0: Sys OSC disabled in VLP modes */
/* SOSCSTEN=0: Sys OSC disabled in Stop modes */
/* SOSCEN=1: Enable oscillator */
while(!(SCG->SOSCCSR & SCG_SOSCCSR_SOSCVLD_MASK)); /* Wait for sys OSC clk valid */
}

void SPLL_init_160MHz(void) {
while(SCG->SPLLCSR & SCG_SPLLCSR_LK_MASK); /* Ensure SPLLCSR unlocked */
SCG->SPLLCSR = 0x00000000; /* SPLLEN=0: SPLL is disabled (default) */
SCG->SPLLDIV = 0x00000302; /* SPLLDIV1 divide by 2; SPLLDIV2 divide by 4 */
SCG->SPLLCFG = 0x00180000; /* PREDIV=0: Divide SOSC_CLK by 0+1=1 */
/* MULT=24: Multiply sys pll by 4+24=40 */
/* SPLL_CLK = 8MHz / 1 * 40 / 2 = 160 MHz */
while(SCG->SPLLCSR & SCG_SPLLCSR_LK_MASK); /* Ensure SPLLCSR unlocked */
SCG->SPLLCSR = 0x00000001; /* LK=0: SPLLCSR can be written */
/* SPLLCMRE=0: SPLL CLK monitor IRQ if enabled */
/* SPLLCM=0: SPLL CLK monitor disabled */
/* SPLLSTEN=0: SPLL disabled in Stop modes */
/* SPLLEN=1: Enable SPLL */
while(!(SCG->SPLLCSR & SCG_SPLLCSR_SPLLVLD_MASK)); /* Wait for SPLL valid */
}

void NormalRUNmode_80MHz (void) { /* Change to normal RUN mode with 8MHz SOSC, 80 MHz PLL*/
SCG->RCCR=SCG_RCCR_SCS(6) /* PLL as clock source*/
|SCG_RCCR_DIVCORE(0b01) /* DIVCORE= 2, Core clock = 160/2 MHz = 80 MHz*/
|SCG_RCCR_DIVBUS(0b01) /* DIVBUS = 2, bus clock = 40 MHz*/
|SCG_RCCR_DIVSLOW(0b10); /* DIVSLOW = 4, SCG slow, flash clock= 20 MHz*/
if ((SCG->CSR & SCG_CSR_SCS_MASK >> SCG_CSR_SCS_SHIFT ) != 6) {}
/* Wait for sys clk src = SPLL */
}

void WDOG_disable (void){
WDOG->CNT=0xD928C520; /* Unlock watchdog */
WDOG->TOVAL=0x0000FFFF; /* Maximum timeout value */
WDOG->CS = 0x00002100; /* Disable watchdog */
}

Kindly help us .

Regards,

Ambarish

0 Kudos
Reply
1 Reply

1,328 Views
jiri_kral
NXP Employee
NXP Employee

Hello, 

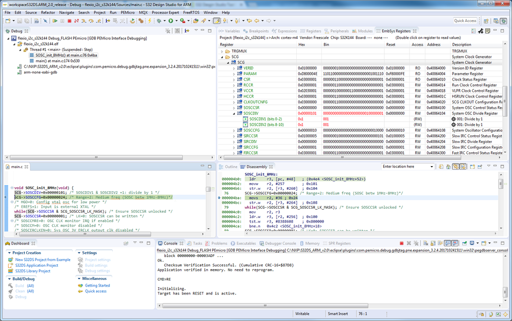
I'm sorry - but I can't reproduce your issue. Did you double click on particular register to view current data? It may not be obvious on first look. 

I tested your code - here is state before write divider data: 

pastedImage_1.png

and here step after: 

pastedImage_2.png

Register value is updated by new value. 

I'm using S32DS for ARM v2.0. If you have older one - please update to v2.0. In older versions was some refresh issues (already fixed in v2.0). 

Jiri

0 Kudos
Reply