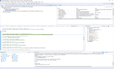
Hi,
the Libuavcan demo does not include debug configuration, so you need to create new one.
I can recommend to reuse an existing project debug configuration or create a new dummy project for loading .elf/srec/hex.
Below is the config I tried, I copy existing configuration and change path to the generated elf.

I was able to debug project then on S32K146EVB

BR, Petr