How to use S32 Design Studio for S32 Platform for files generated by Simulink

cancel
Showing results for 
Show  only  | Search instead for 
Did you mean: 

How to use S32 Design Studio for S32 Platform for files generated by Simulink

Jump to solution
5,763 Views
autics
Contributor III

I implemented the example of the link below in MATLAB/Simulink.

Is it possible to use the file generated by Simulink as a Build Project in the S32 Design Studio for S32 Platform program?

https://www.nxp.com/design/training/get-to-know-the-user-friendly-nxp-mbdt-for-application-developme... 

0 Kudos
Reply
1 Solution
5,296 Views
autics
Contributor III

Thank you so much for the technical support.
I will get technical support from the link below for the unresolved issues.

https://community.nxp.com/t5/Model-Based-Design-Toolbox-MBDT/Why-does-it-work-well-in-the-S32DS-for-... 

View solution in original post

0 Kudos
Reply
15 Replies
5,721 Views
VaneB
NXP TechSupport
NXP TechSupport

Hi @autics 

We have a model-based design toolbox for Matlab/Simulink. Please check this community site Model-Based Design Toolbox (MBDT).

Check the following threads. It has information related to the topic you might find useful. 

Export generated projects in MBDT for s32k3XX

How to export Generated Code to S32 Design Studio IDE

 

B.R.

VaneB

0 Kudos
Reply
5,691 Views
autics
Contributor III

Question#1.png

 

 

 

 

 

 

 

 

 

 

 

The project was created as below by importing XML as shown in the image above.

The problem is that the build area is not active as shown in the image below.

Question#2.png

 

 

 

 

 

 

0 Kudos
Reply
5,677 Views
VaneB
NXP TechSupport
NXP TechSupport

Hi @autics 

Check the following thread, it has information related to the topic. 

The PROJECT by importing the .xml file into s32ds PA cannot be compiled, there is no C/C++ bulid.

0 Kudos
Reply
5,670 Views
autics
Contributor III

Thank you for your support,

but I haven't solved the problem yet.

I'm attaching my file.

Question#3.png

0 Kudos
Reply
5,635 Views
VaneB
NXP TechSupport
NXP TechSupport

Hi @autics 

Please verify if there are no spaces in the path where the toolbox is installed. According to what we have seen this should solve many issues.

0 Kudos
Reply
5,557 Views
autics
Contributor III

You were right.

The build icon has been activated as the space has been removed.

There is another problem as shown in the attached image below.

A build error occurs.

ERROR.jpg

0 Kudos
Reply
5,519 Views
VaneB
NXP TechSupport
NXP TechSupport

Hi @autics 

This topic has been discussed in other threads. Check them, it might be useful for you. 

No Rule to Make Target error

No rule to make target

No rule to make target (MCU on Eclipse)

0 Kudos
Reply
5,495 Views
autics
Contributor III

Hi @VaneB

I selected a specific file and built it as shown in the image below.
A new error occurs.

Clear.jpg

 

make_ERROR.jpg

0 Kudos
Reply
5,465 Views
VaneB
NXP TechSupport
NXP TechSupport

Hi @autics 

The 35 only means line 35 in the makefile. There should be more output in the console log indicating errors/warnings...

0 Kudos
Reply
5,409 Views
autics
Contributor III

I'm so sorry.
I'm still not good at using the S32 Design Studio for S32 Platform 3.4.
The error is as shown in the image below.

ERROR.png

How can I set it up in the attached image below?

 

CHECK.png

 

0 Kudos
Reply
5,398 Views
VaneB
NXP TechSupport
NXP TechSupport

Hi @autics 

This is usually caused by an incorrect location pointing, please verify the library location.

0 Kudos
Reply
5,387 Views
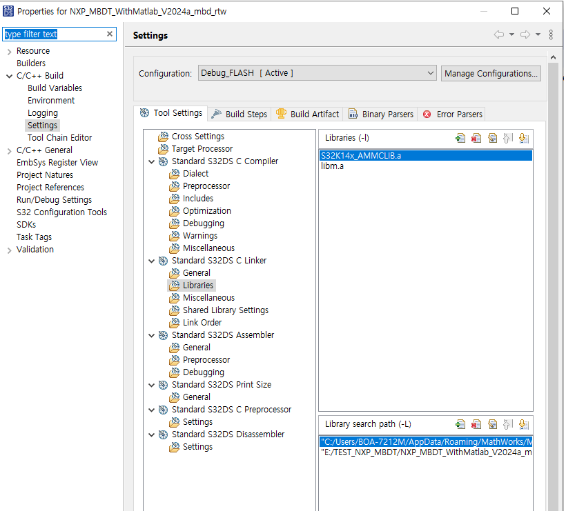
autics
Contributor III

Hi.@VaneB

S32 Design Studio for ARM Version 2.2  creates libm.a file and builds well.

However, libm.a file is not generated in program S32 Design Studio for S32 Platform 3.4

I'm sorry, but please support me one more time.

0 Kudos
Reply
5,334 Views
VaneB
NXP TechSupport
NXP TechSupport

Hi @autics 

Try looking for the .a file directly into the Simulink files and copy the path. If the error persists, please help me by creating a new thread in the Model-Based Design Tools (MBDT) community. Here the responsible engineers will help you.

0 Kudos
Reply
5,297 Views
autics
Contributor III

Thank you so much for the technical support.
I will get technical support from the link below for the unresolved issues.

https://community.nxp.com/t5/Model-Based-Design-Toolbox-MBDT/Why-does-it-work-well-in-the-S32DS-for-... 

0 Kudos
Reply
5,474 Views
autics
Contributor III
I just checked that the S32 Design Studio for ARM Version 2.2 program works normally for the same file.
However, I don't know if the S32 Design Studio for S32 Platform 3.4 program doesn't work as above.
0 Kudos
Reply