How to configure LPIT0 to use timer channel1 trigger output as trigger input of channel0?

キャンセル
次の結果を表示 
表示  限定  | 次の代わりに検索 
もしかして: 

How to configure LPIT0 to use timer channel1 trigger output as trigger input of channel0?

2,678件の閲覧回数
fenghr7
Contributor I

Hi,

I am learning S32K144 LPIT, I have several questions for this module:

1.what is the internal triggers mean in TCTRLn[TRG_SRC] in the Reference Mannual, if it means the trigger output from the other channels,what is the difference with the channel chainning?

2.I use the built in example S32K144_Project_HelloInterrupts in S32DS IDE and add two lines to configure the channel0 trigger output as trigger source of channel1,and also set the CHAIN bit of channel1 to chain channel1 and channel0,the channel 1 is configured to gennerate the interrupt while the channel0 not,the ISR is to toggle one LED,when download the code to the MCU, it seems that the LED is always on,i cannot find the cause,appreciate for replying in advance.LPIT.png

タグ(1)
0 件の賞賛
返信
3 返答(返信)

2,648件の閲覧回数
Robin_Shen
NXP TechSupport
NXP TechSupport

Hi fenghr7,

Internal triggers means trigger output from the other channels.
In my opinion, the different is:
When chain, the channel can only accept the trigger from previous channel timeout.
Internal triggers can accept all of the channels.

Figure 48-3. Detailed Block Diagram.jpg

0 件の賞賛
返信

2,635件の閲覧回数
fenghr7
Contributor I

Hi Robin_Shen.

thanks for reply. What about the second question? I tried to configure channel1 to use channel0 trigger output as trigger source,but it seem it didnot work,maybe there were some mistake that i didnot realize,could you help?

0 件の賞賛
返信

2,627件の閲覧回数
Robin_Shen
NXP TechSupport
NXP TechSupport

Hi fenghr7,

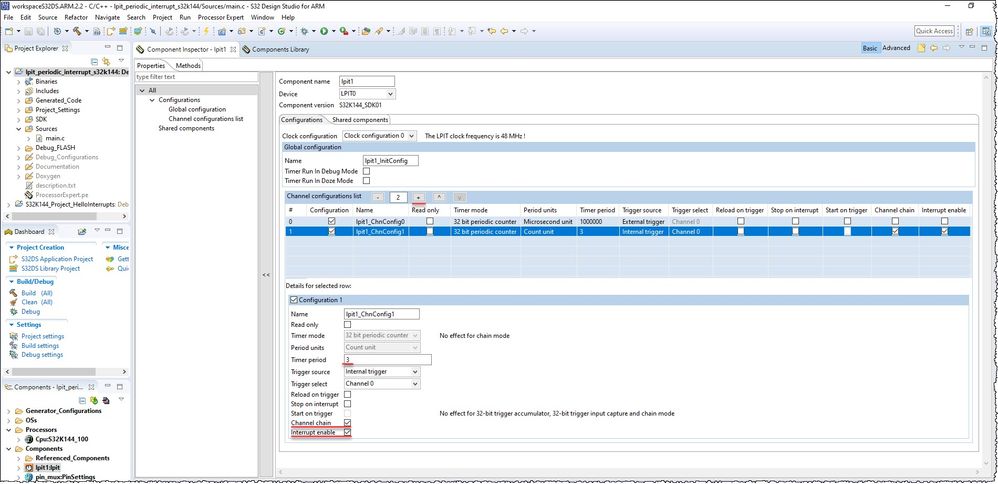
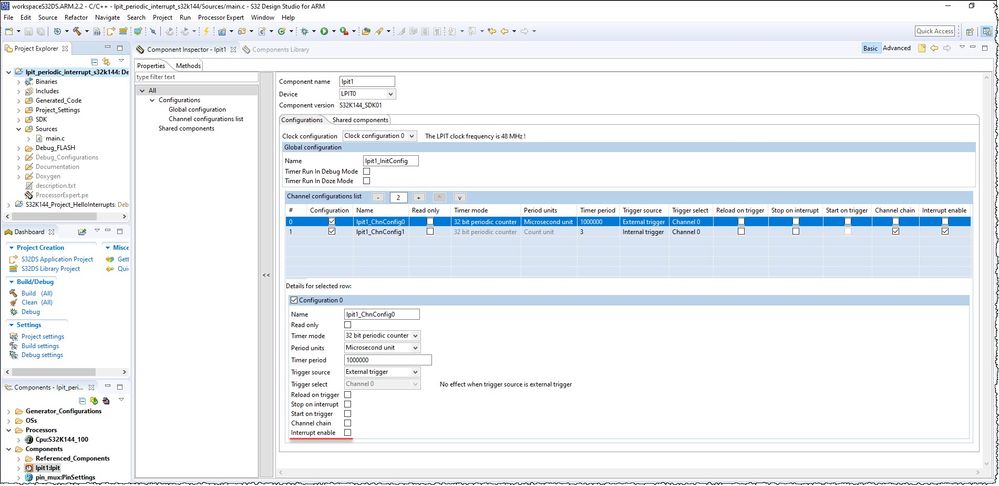
Please refer the lpit_periodic_interrupt_s32k144 example of S32SDK_S32K1xx_RTM_3.0.0.
Then modify the example by refer the images shown below:

lpit1_ChnConfig0 modify.jpgadd lpit1_ChnConfig1.jpglpit_periodic_interrupt_s32k144.jpg

Then you will see the Blue LED toggled according to the value of period in lpit1_ChnConfig1.

Best Regards,
Robin
-------------------------------------------------------------------------------
Note:
- If this post answers your question, please click the "Mark Correct" button. Thank you!

- We are following threads for 7 weeks after the last post, later replies are ignored
Please open a new thread and refer to the closed one, if you have a related question at a later point in time.
-------------------------------------------------------------------------------

 

 

0 件の賞賛
返信