Hi p_decesare,
Yes. Your calculation is correct.
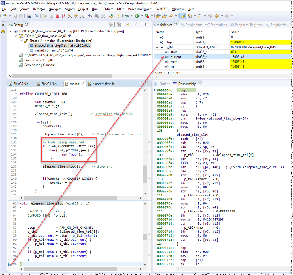
The unit of measurements of the variabile ARM_CM_DWT_CYCCNT is CORE_CLK cycles.
For example: set a breakpoint at the end of elapsed_time_stop, you will see the CORE_CLK cycles the Code being measured.

Best Regards,
Robin
-----------------------------------------------------------------------------------------------------------------------
Note: If this post answers your question, please click the Correct Answer button. Thank you!
-----------------------------------------------------------------------------------------------------------------------