Hi ArunkumarV,
Assuming you are using can_pal_s32k146 example in S32K1xx SDK RTM v4.0.2 with S32K146EVB.

According the the description.txt, please open example documentation(CAL PAL notice the Application description and Hardware Wiring



Did you press SW2(PTC12) or SW3(PTC13) buttons?
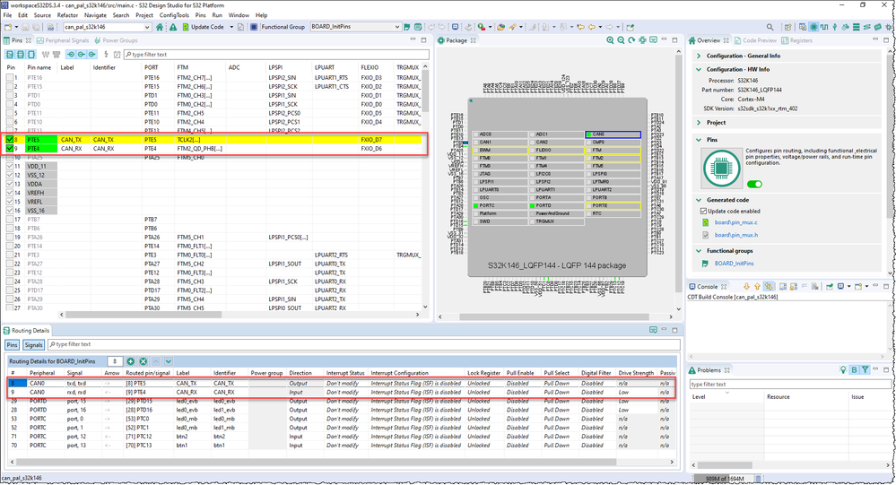
Would you please point out where is the CAN_1 Tx pin? That example select PTE5 as CAN0_TX.
Best Regards,
Robin
-------------------------------------------------------------------------------
Note:
- If this post answers your question, please click the "Mark Correct" button. Thank you!
- We are following threads for 7 weeks after the last post, later replies are ignored
Please open a new thread and refer to the closed one, if you have a related question at a later point in time.
-------------------------------------------------------------------------------