Error occurred while compile with MTRDEVKSBNK144_S32DS

cancel
Showing results for 
Show  only  | Search instead for 
Did you mean: 

Error occurred while compile with MTRDEVKSBNK144_S32DS

Jump to solution
3,801 Views
jtpark
Contributor IV

Hello,

I tried S/W of MTRDEVKSBNK144_S32DS in S32DS.

S32DS_vesrion.jpg

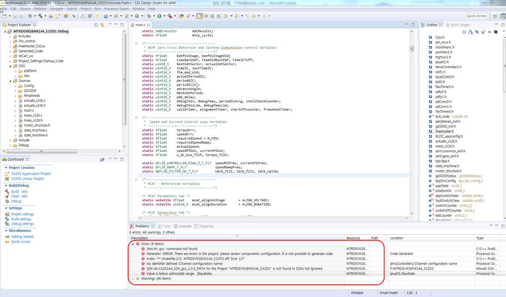
but I can't compile as below.

Error_capture.jpg

Error_Capture_1.jpg

What's problem?

Please help for this.

Thanks.

0 Kudos
Reply
1 Solution
3,593 Views
Daniel_Popa
NXP Employee
NXP Employee

Hi JT, 

That SW is not ported to the latest S32DS 2018.R1. You need to use the version highlighted in the release notes associated with.

If you wish to have a version that works with the latest DS please download it from here: http://www.nxp.com/webapp/swlicensing/sso/downloadSoftware.sp?catid=MCAT

Hope this helps!

Daniel

View solution in original post

0 Kudos
Reply
4 Replies
3,594 Views
Daniel_Popa
NXP Employee
NXP Employee

Hi JT, 

That SW is not ported to the latest S32DS 2018.R1. You need to use the version highlighted in the release notes associated with.

If you wish to have a version that works with the latest DS please download it from here: http://www.nxp.com/webapp/swlicensing/sso/downloadSoftware.sp?catid=MCAT

Hope this helps!

Daniel

0 Kudos
Reply
3,593 Views
jtpark
Contributor IV

Dear Daniel,

Thank you for your quickly reply.

I solved it.

Thanks.

0 Kudos
Reply
3,593 Views
Daniel_Popa
NXP Employee
NXP Employee

Hi JT, 

How ?

Best regards,
Daniel

0 Kudos
Reply
3,593 Views
jtpark
Contributor IV

Dear Daniel,

I matched S/W and DS by 2018.R1.

capture_S32DS.jpg

capture_location.jpg

Thanks.

Best Regards,

JT Park

0 Kudos
Reply