Trying to run the Can_Example_S32G274A_M7 on the RDB2 (GoldBox)
SD32 3.5, RTD 4.0.1
Started a new project from the above example
Build the project
Did all steps in as in the HANDS ON CAN : IMPORT CAN EXAMPLE PROJECT in the S32G-VNP-GLDBOX REAL TIME DRIVER EXAMPLE ENABLEMENT GUIDE
Connected the FlexCan0 to FlexCan1 - with the external harness supplied with the RDB2
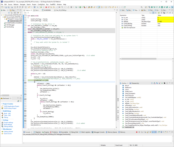
It looks like the first transmission ends OK, the CanIf_RxIndication callback function is called indeed
but after the 1'st transmit, it is stuck in the Can_Write function which returns BUSY !!
AND - checking the physical CAN BUS lines with oscilloscope does not show that it transmits something
Any suggestions?
