Hello Leila,
Unfortunately, the image view is not available in S32 Design, but there's other ways to see the code size for your project and manage the task size.
In the following link, you can see how to in the console the code size for your project:
S32 code size?
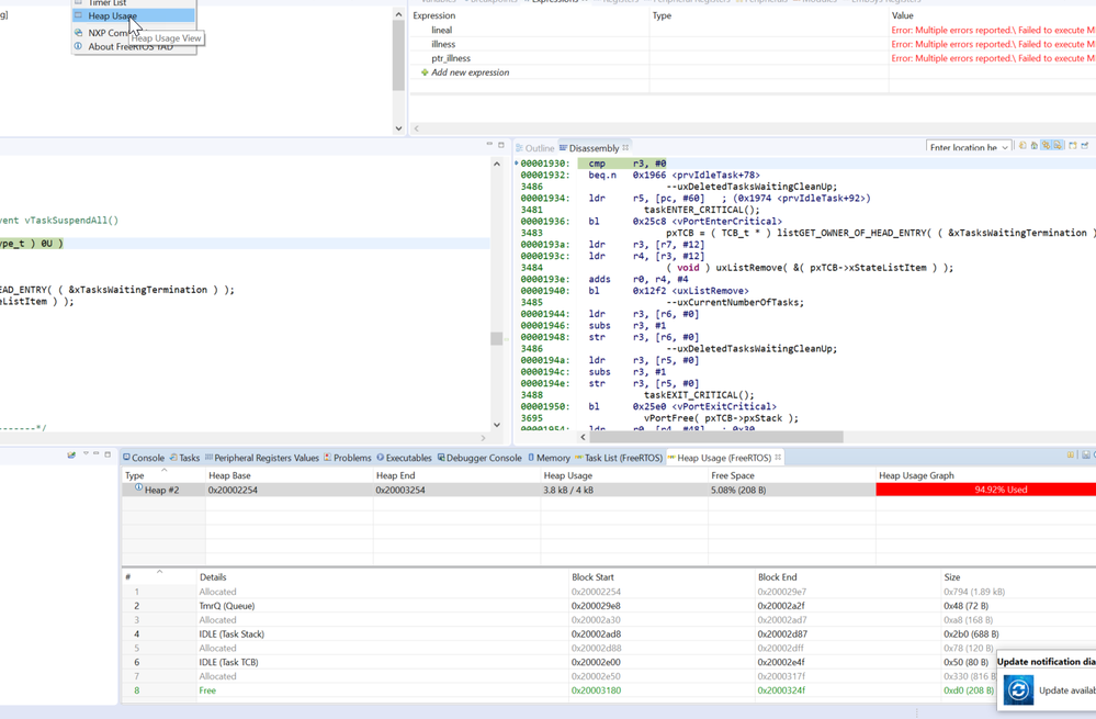
Since you're using FreeRTOS you can enable the Task List view that shows the usage of the heap that each task has:

In the heap usage view you can see how much free space you have:

Also, in the FreeRTOS component you have you can set how much of the memory the heap will use:

So, knowing how much of the heap the task will use you can modify the stack usage in the xTaskCreate to fit the needs of your task.
Best Regards,
Alexis Andalon