Dear Sir
I use the DEVKIT-MPC5748G to do external interrupt and the DEVKIT of button are PTA3 and PTE12.

I am stuck for a while with External interrupt, I can trigger PTE12 into interrupt, but the PA3 can't trigger interrupt.
I use S32_SDK_MPC574xx_BETA_0.9.0 of enet_ping sample code.
Below is my initial code.
void GPIOInit(void)
{
/* Set Output value LEDs */
PINS_DRV_ClearPins(LED_PORT, (1 << LED0) | (1 << LED1));
SIUL2->IMCR[155] = SIUL2_IMCR_SSS(1U);
SIUL2->IMCR[144] = SIUL2_IMCR_SSS(1U);
/* Install buttons ISR */
INT_SYS_InstallHandler(SIUL_EIRQ_00_07_IRQn, &buttonISR, NULL);
INT_SYS_InstallHandler(SIUL_EIRQ_08_15_IRQn, &buttonISR, NULL);
INT_SYS_SetPriority(SIUL_EIRQ_00_07_IRQn, 4);
INT_SYS_SetPriority(SIUL_EIRQ_08_15_IRQn, 5);
/* Enable buttons interrupt */
INT_SYS_EnableIRQ(SIUL_EIRQ_00_07_IRQn);
INT_SYS_EnableIRQ(SIUL_EIRQ_08_15_IRQn);
}
1.
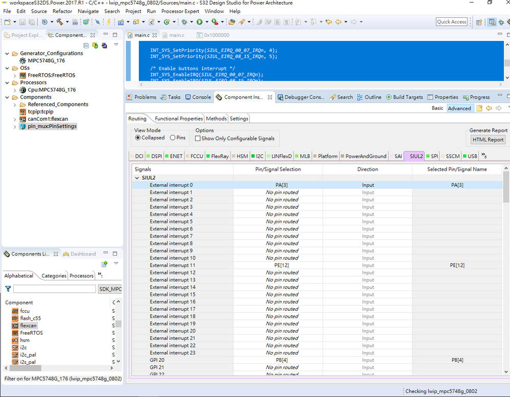
And setting the "pin_mux:PingSettings" of PE.
I set the External interrupt 0 is PA3 and External interrupt 11 is PE12.

2. Change Interrupt Edge to be "Rising edge"

3. GPIO Set to be input

4. Pin assigned to be SUL2/eirq/0 and SUL2/eirq11.

Any suggestions please.
Kris