MPC5748G FreeRTOS of lwip SDK have many errors

cancel
Showing results for 
Show  only  | Search instead for 
Did you mean: 

MPC5748G FreeRTOS of lwip SDK have many errors

Jump to solution
3,320 Views
Kris_Ke
Contributor III

Dear Sir

I wnat to try TCP/IP Stack(LWIP) , CAN and LIN BUS TX/RX function in a single release based on FreeRTOS.

How can I get the those function in a single release base on FreeRTOS.

 

I have import the SDK V0.9.0 example code and the lwip are FreeRTOS, but the CAN, LIN don’t have FreeRTOS.

 

 

 

BTW, I had try import lwip_mpc5748g to try. If I don’t do anything then direct to build it. It’s OK don’t have any error.001.png

But I want to see the detail code then open the SDK code .c file, it will show many Errors then I can’t build again.

 006.png

Kris

 

 

0 Kudos
Reply
1 Solution
2,834 Views
jiri_kral
NXP Employee
NXP Employee

Hi Kris, 

finally - got it. I used MPC5744P instead MPC5748G and can reproduce the issue. It is known eclipse issue with false-positive errors. You can build your project normally (you got the .elf file). To fix it just rebuild index - Right click on project name -> Index -> Rebuild

pastedImage_1.png

Thank you for report. IDE team is hunting this error for a while and we still don't have reliable reproducible case. This one looks like 100% reproducible. 

Jiri 

View solution in original post

0 Kudos
Reply
3 Replies
2,834 Views
jiri_kral
NXP Employee
NXP Employee

Hi, 

you can add another components by Processor Expert into lwip project: 

pastedImage_1.png

I tried reproduce your issue related to errors - but no success. Did you generate Processor Expert code before you start build? 

Jiri 

0 Kudos
Reply
2,834 Views
Kris_Ke
Contributor III

Dear Jiri Kral

It works.

>> Did you generate Processor Expert code before you start build? 

Yes, I have generate Processor Expert code before start build and it's not any error, even I don't add the "linflexd_uart". 

My step as below.

1. import sample code.

2. Build Configuration → Set Active → Debug_Flash

3. Generate processor expert then start build.

As you see, I don't add "linflexd_uart". it's not any errors. 

001.png

002.png

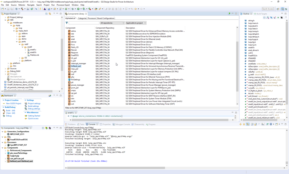
4. I double click the "enetif.c" file then it will show many error.

004.png

Kris

0 Kudos
Reply
2,835 Views
jiri_kral
NXP Employee
NXP Employee

Hi Kris, 

finally - got it. I used MPC5744P instead MPC5748G and can reproduce the issue. It is known eclipse issue with false-positive errors. You can build your project normally (you got the .elf file). To fix it just rebuild index - Right click on project name -> Index -> Rebuild

pastedImage_1.png

Thank you for report. IDE team is hunting this error for a while and we still don't have reliable reproducible case. This one looks like 100% reproducible. 

Jiri 

0 Kudos
Reply