Hi Soniya Chandran,
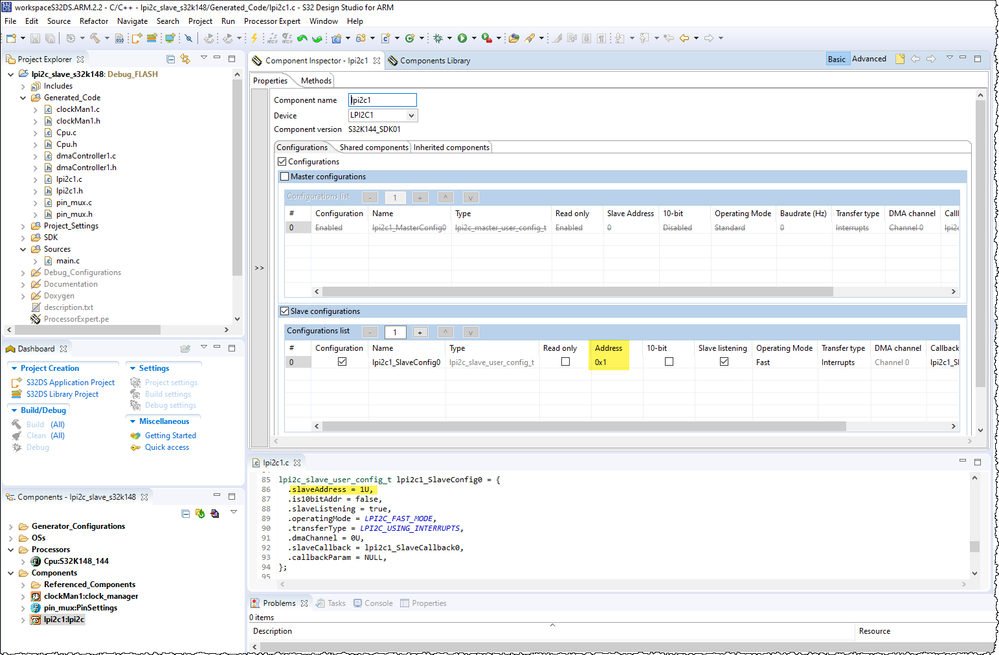
Please refer the lpi2c_slave_s32k148 in S32SDK S32K1xx RTM v3.0.0 Example Projects.


Best Regards,
Robin
-------------------------------------------------------------------------------
Note:
- If this post answers your question, please click the "Mark Correct" button. Thank you!
- We are following threads for 7 weeks after the last post, later replies are ignored
Please open a new thread and refer to the closed one, if you have a related question at a later point in time.
-------------------------------------------------------------------------------