CLK_SRC_OFF by most peripheral units in clock_config.c

cancel
Showing results for 
Show  only  | Search instead for 
Did you mean: 

CLK_SRC_OFF by most peripheral units in clock_config.c

1,718 Views
DenisT1980
Contributor III

In generated clock_config.c by the almost all peripheral unit the setting clkSrc is CLK_SRC_OFF

 

As example settings for CANflex_can.jpg

 

Clock settings:

clock.jpg

 

config_clock.c

 

{
.clockName = FlexCAN0_CLK,
.clkGate = true,
.clksrc=CLK_SRC_OFF,
.frac = MULTIPLY_BY_ONE,
.divider = DIVIDE_BY_ONE,
},

Labels (1)
Tags (2)
0 Kudos
Reply
3 Replies

1,693 Views
Robin_Shen
NXP TechSupport
NXP TechSupport

Hi Denis,

For those peripheral units exist PCC_<module>[PCS], the .clksrc will show the selection of PCC_<module>[PCS].

The .clksrc=CLK_SRC_OFF, for those peripheral units without PCC_<module>[PCS]. Only shows the state of Clock Gate Control PCC_<module>[CGC].

Peripheral clock select PCS.pngTable 27-9. Peripheral module clocking.png

Best Regards,
Robin
-------------------------------------------------------------------------------
Note:
- If this post answers your question, please click the "Mark Correct" button. Thank you!

- We are following threads for 7 weeks after the last post, later replies are ignored
Please open a new thread and refer to the closed one, if you have a related question at a later point in time.
-------------------------------------------------------------------------------

 

0 Kudos
Reply

1,691 Views
DenisT1980
Contributor III

Thank you for your explanation.

The the problem is something elsewhere. I have namely the problem that the various clocks are not runned, altough they are configured and initialized.

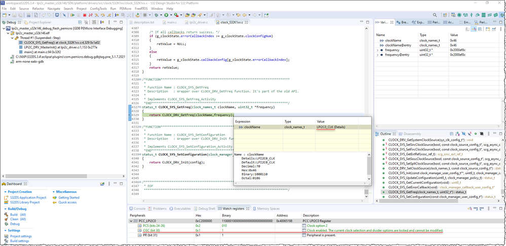
Then I have created the new project from example lpi2c_master and the function CLOCK_SYS_GetFreq in LPI2C_DRV_MasterInit return STATUS_MCU_GATED_OFF.

 

0 Kudos
Reply

1,688 Views
Robin_Shen
NXP TechSupport
NXP TechSupport

Please check if the LPI2C clock gate is Enabled in Clocks Tool.

LPI2C clock gate Enabled.png

During debug, you will find the LPI2C clock gate is Enabled in CLOCK_DRV_Init(&clockMan1_InitConfig0); I did not meet the issue that you mentioned.

CLOCK_SYS_GetFreq.png

0 Kudos
Reply