debugger: where to watch the configuration of FTM3

cancel
Showing results for 
Show  only  | Search instead for 
Did you mean: 

debugger: where to watch the configuration of FTM3

889 Views
momo12
Contributor III

Hi

Where Can see my peripherals and internal core registers?

I halted the debugger connected via segger, I cant see any timers! Where would find them?

Thx

1 Reply

795 Views
jiri_kral
NXP Employee
NXP Employee

Hi, 

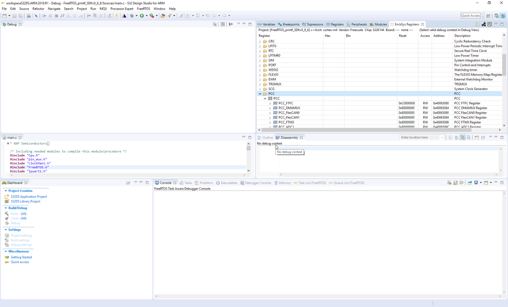
you need to pause debug session to be able read register vaule - the FTM3 register you can find in EmbSys register:

pastedImage_2.png

Jiri