I'm using S32KDS to config the clock of S32K144.
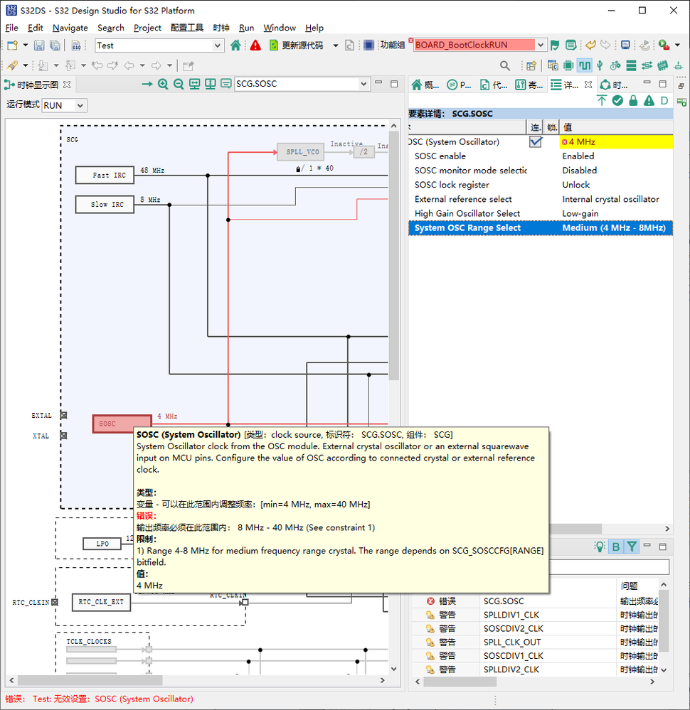
I tried to set SOSC frequency to 4 MHz when SOSC range is selected as medium. However an error exists (as is shown in the picture). It says 'Output frequency must in the range: 8 MHz ~ 40 MHz (See constraint 1)' (translated from chinese). So, can 4 MHz oscillator be used as SOSC, or why shouldn't it be used?

Also, when I set 'External reference select' to 'External reference clock', the error disappears. But I didn't find any related limits in reference manual (S32K1XXRM Rev. 14, 09/2021) or datasheet (S32K1xx Data Sheet Rev. 14, 08/2021).

S32DS version: 3.5.2 230226 (Update 2)
Package version(not sure whether this package is used): S32K1xx development package 1.0.0
