Hello!!
i want to make Clock fault when i check to Safety application.

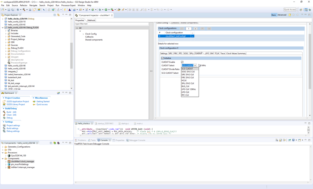
1.i used SPLL and SCG_HCCR. but No error occur. how to make transfer error.
2. i know that fault is loss of lock or loss of clock.
How to make loss of lock or loss of clock?
Is it just a hardware fault? Because i have only one EV board(S32K144k)..
i want to make fault on software(Design studio)
3. i check SOSC or SPLL clock monitoring by oscilloscope. Which pin should i check and Which register should i use?
i would appreciate it if you could refer to the example code or manual.
I don't speak english well.
Thank you for taking my question.