Hello Team
I have a question of AN5213SW for KEA that AN5213SW is implemented by S32DS.
I’m trying to migrate from S32DS to CW 10.X because of customer requirement.
At this time, I cannot fix one issue.
I copied the C, H and S files from S32DS project of AN5213SW to the making new project by CW.
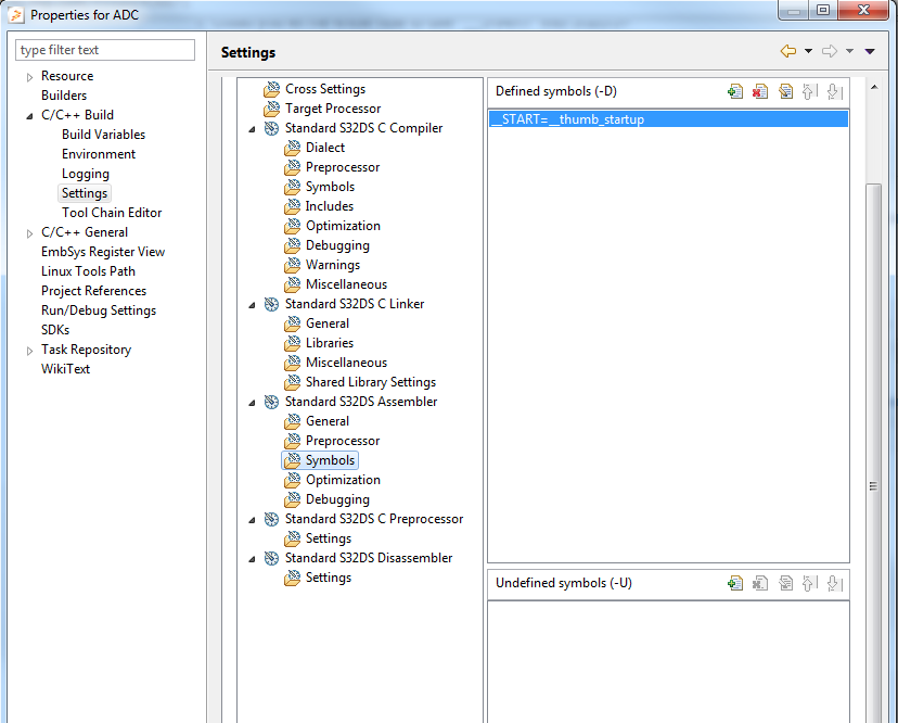
As you can see the below picture, it is making the error by “__START”.


However I don’t know how to use "__START" into S32DS.
My question is
1. Could you let me know how to use “__START” into S32DS?
2. How to fix this problem?
3. If you have any guide about the migration from S32DS to CW, please provide it..
Thank you.