Flashing/blinking yellow color on processor pins: What does it mean?

cancel
Showing results for 
Show  only  | Search instead for 
Did you mean: 

Flashing/blinking yellow color on processor pins: What does it mean?

1,302 Views
rsating
Contributor III

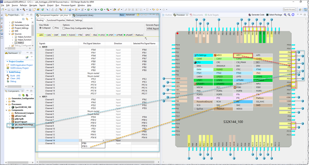
I've created a project which includes Processor Expert using the S32K144_100 processor.

The "Processor" view has gotten into a mode where a subset of pins used by ADC1 were flashing yellow.  What does it mean?  Is it a warning?  I noticed hovering the mouse over various components in the CPU changes the subsets of pins highlighted yellow to the subset used by that component, and the flashing stops, but I still wonder what it means.

S32DS_processor-pins-flashing-yellow.png

0 Kudos
Reply
1 Reply

1,288 Views
Robin_Shen
NXP TechSupport
NXP TechSupport

Hi rsating,

It's not warning.
This is just to remind you that this module can use these bright yellow pins(pins that can be select for ADC1 channels).
The bright yellow pins without pin_mux blue icon means has not be configured this module feature(No pin routed).

S32DS processor pins flash yellow.png

Best Regards,
Robin
-------------------------------------------------------------------------------
Note:
- If this post answers your question, please click the "Mark Correct" button. Thank you!

- We are following threads for 7 weeks after the last post, later replies are ignored
Please open a new thread and refer to the closed one, if you have a related question at a later point in time.
-------------------------------------------------------------------------------

0 Kudos
Reply