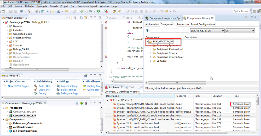
A lot of "semantic error" reported by the IDE of the example code

cancel
Showing results for 
Show  only  | Search instead for 
Did you mean: 

A lot of "semantic error" reported by the IDE of the example code

1,966 Views
alex_yu1
Contributor III

hello,

   when i import the example of the SDK, there are a lot of "semantic error" reported by the  IDE . could you please help to check this issue. i already had  installed the S32DS_PA_v2017.R1_UP7.zip

pastedImage_2.png

thanks and regards

qingzhou 

0 Kudos
Reply
2 Replies

1,832 Views
alex_yu1
Contributor III

hello Rares

    i try to rebuild the index as your guide, but it do not work.

raresvasile

thanks and regards

qingzhou 

0 Kudos
Reply

1,832 Views
raresvasile
NXP Employee
NXP Employee

Hi,

Can you try to rebuild the indexer (Project > C/C++ Indexer > Rebuild)?

Let me know if it worked.

Best regards,

Rares

0 Kudos
Reply