Time requried to exclude single machine cycle in MC9S12XHZ512

cancel
Showing results for 
Show  only  | Search instead for 
Did you mean: 

Time requried to exclude single machine cycle in MC9S12XHZ512

1,848 Views
kdn
Contributor III

Can someone tell me how can I calculate time required by timer to increment by 1, if I am using 16MHz crystal with noprescale in MC9S12XHZ512 .

Labels (1)
0 Kudos
Reply
7 Replies

1,649 Views
Alice_Yang
NXP TechSupport
NXP TechSupport

Hi KDN,

As for the timer block use the bus clock (according the related registers ),firstly you need calculate the bus clock , then you can get the time of timer increment 1.

Below is the mainly calculate process ( MC9S12XHZ512):

pastedImage_5.png

pastedImage_6.png

pastedImage_7.png

pastedImage_8.png

You can according your configuration of register and the calculate procedure , get the result.

If you still  have  any question,  welcome to the community discuss.

Alice

0 Kudos
Reply

1,649 Views
kdn
Contributor III

Thanks for replay , I have not selected PPL.

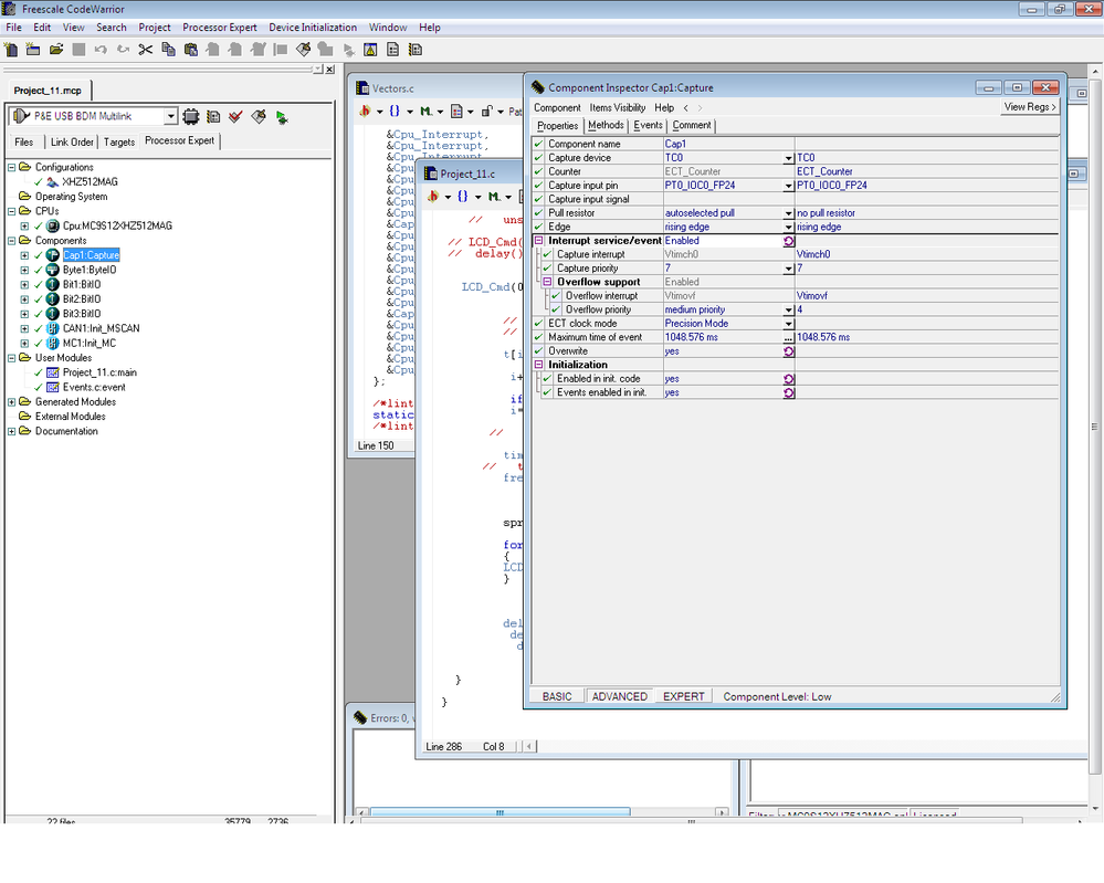
What actually I want to do , I am using Input capture mode of MC9S12XHZ512 for calculating frequency and duty cycle of square wave from 1KHz to 10KHz , I have attached image of setting i have done in codewarrior.

My problem is that when I try to display frequency on my LCD display I am getting random charter on , I also have problem with interrupt input capture mode I have enable input capture mode in codewarrior , but i'm not able to find it in program , I want to write my display and calculation code in interrupt sub routine of input capture mode. I have posted my code below.

I'm using 16MHz crystal

LCD_Cmd(0x80);

  

                  

         //  TM=65535*(TC0/16000000);

         //  TM=1/TM;

        

         t[i]=TC0;

        

          i++;

        

          if(i==2) {

          i=0;

         

        

        

         time_interval=(t[1]-t[0]);

         time_interval=(float)(0.0000000625*time_interval);

         frequency= 1/time_interval;

      

       

  

         sprintf(buffer,"%d",frequency);

         for(j=0;j<5;j++)

         {

         LCD_Data(buffer[j]);

         }

         }

       

INPUT caputre.png

0 Kudos
Reply

1,649 Views
Alice_Yang
NXP TechSupport
NXP TechSupport

Hi KDN,

In your code , you should enable the capture component and interrupt like this :

pastedImage_0.png

Then you test whether it can enter the interrupt .

Alice

0 Kudos
Reply

1,649 Views
kdn
Contributor III

Thanks for replay , I done that ,

Now my problem is this calculation .

unsigned int time_interval;

unsigned int t[3],t1,t2;

unsigned int j,k=0;

float  time_period,frequency,value,test;

unsigned char buffer[10];

t[k]= TCNT;

        

          k++;

        

          if(k==0)

           {

time_interval=(t[1]-t[0]);

         time_period=(float)(0.000004*time_interval);

         frequency= 1/time_period;

sprintf(buffer,"%f",frequency);

         for(j=0;j<4;j++)

         {

         LCD_Data( buffer[j]);

         }

}

I am not able to convert from int to float.

0 Kudos
Reply

1,649 Views
Alice_Yang
NXP TechSupport
NXP TechSupport

Hi KDN,

When you want use float data, when you create project , please choose like this :

pastedImage_0.png

Hope it helps

Alice

0 Kudos
Reply

1,649 Views
kdn
Contributor III

CAN I read 100Khz frequency using MC9S12XHZ512 Micro-controller ?

0 Kudos
Reply

1,649 Views
kdn
Contributor III

Thanks I Have selected float IEEE32 and double IEEE32

But not working

0 Kudos
Reply