Hi Brian,
I checked and indeed the bug you mentioned is reproducible in QCS3.0.5.
This bug was fixed in our current mainline sources and will be available the next release (QCVS 4.0 in mid August).
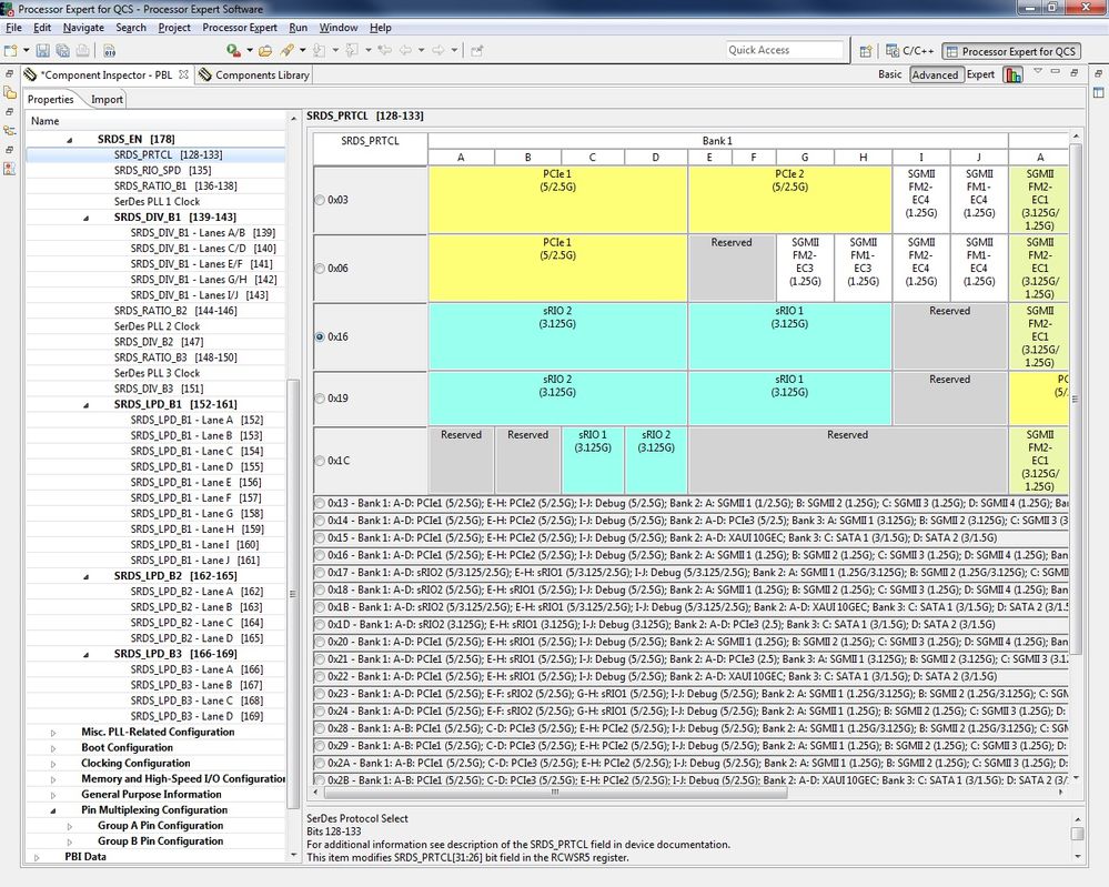
Until then, you can use the following workaround, which allows you to select any SerDes protocol, even if it is not listed in the table. You can use that for any other RCW field.
- Press the “View Menu” in the top right corner on the tool (in the right side of Basic, Advanced, Expert menu)
- Check Ignore Constraints and non-Critical Errors
- Open the SerDes table, and notice in the bottom of the table the “Custom Bitfield Value”.
- Write the desired protocol number in the format 0bxxxx, select “Custom Bitfield Value” radio button, press Apply.
