NXP Model-Based Design Toolbox for S32ZE version 1.4.0 - Product Release Announcement

キャンセル
次の結果を表示 
表示  限定  | 次の代わりに検索 
もしかして: 

NXP Model-Based Design Toolbox for S32ZE version 1.4.0 - Product Release Announcement

NXP Model-Based Design Toolbox for S32ZE version 1.4.0 - Product Release Announcement

 

Product Release Announcement

Analog & Automotive Embedded Systems

NXP Model-Based Design Toolbox

for S32ZE – version 1.4.0

mariuslucianand_0-1713952962606.png

 

 

The Analog & Automotive Embedded Systems, Model-Based Design Tools Team at NXP Semiconductors, is pleased to announce the release of the Model-Based Design Toolbox for S32Z/E version 1.4.0. This release supports automatic code generation from MATLAB and Simulink for NXP S32Z/E Automotive Real-Time Processors. This new release supports S32Z2/E2 families and its cores (Real-Time ARM Cortex-R52 cores and DSP/ML processor). It also supports Multicore, 41 Mathematical Operators highly optimized for DSP/ML processor, Processor-in-Loop Simulation mode, RTD components (ADC, PWM, DIO, CAN, UART, GPT, SPI, Application Extension), FreeMASTER, AMMCLib, and execution profiling. The product comes with 40 examples, covering DSP/ML Operators and demonstrating the usage of the peripherals (e.g.: I/O control, timers and scheduling, communication) and multicore concurrent execution.

 

Target audience:

This product is part of the Automotive SW – Model-Based Design Toolbox.

 

FlexNet Location:

https://nxp.flexnetoperations.com/control/frse/download?element=7702701

 

Technical Support:

NXP Model-Based Design Toolbox for S32ZE issues will be tracked through the NXP Model-Based Design Tools Community space.

 

Release Content:

The newly added features are highlighted with bold.

  • Automatic C code generation from MATLAB® for NXP S32Z2/E2 packages:
    • S32E2xx-bga975
    • S32Z2xx-bga594
    • S32Z2xx-bga400
    • GreenBox 3
  • The toolbox has been tested and validated on the official NXP Evaluation Boards
    • S32E27X-DC
    • S32Z27X-DC
    • GreenBox 3 Rev. B
    • Only S32Z2/E2 chips with DSP/ML option B can use the SPF2 core and associated software
  • Support for the following peripheral components and functions:
    • Application Extension (AE) for S32E: FlexPWM, eTimer, SAR ADC, CTU
    • SPI
    • ADC
    • PWM
    • DIO
    • CAN
    • UART
    • GPT
  •  Multicore support using Concurrent Execution from Simulink
    • Multicore support using Simulink Reference Configurations

  • New Hybrid-Electrical Vehicle (HEV) Example with Virtual Vehicle Composer (VVC) Tool from MathWorks
  • New RTD version supported (2.0.1)
  • New SPF2CE version supported (1.0.0)
  • New AMMCLib version supported (1.1.41)
  • New SPF2 Libraries (MATLAB) version supported (20.4.8)
  • New FreeMASTER Driver version supported (1.4.2)
  • Integration with EB tresos v29.0.0
  • Provides 2 modes of operation:
    • Basic – using pre-configured configurations for peripherals; useful for quick hardware evaluation and testing
    • Advanced – using S32 Configuration Tools or EB tresos to configure peripherals/pins/clocks
  • Default Configuration Project Templates targeting all the supported derivatives

 

image.png

 

  • Support for creating and using Custom Project Templates

The toolbox provides support to use and create custom project templates. This could be very useful when having a custom board design – offering the possibility to create the configuration for it only once. After it is saved as a custom project template, it can be used for every model that is being developed.

  • Integrates the Automotive Math and Motor Control Library release 1.1.41

All functions in the Automotive Math and Motor Control Functions Library v1.1.41 are supported as blocks for simulation and embedded target code generation.

ammclib.png

 

  • FreeMASTER Integration

We provide several Simulink example models and associated FreeMASTER projects to demonstrate how our toolbox interacts with the real-time data visualization tool and how it can be used for tuning embedded software applications.

dragostoma_1-1759217209418.png

 

  • S32 Design Studio integration

We provide the feature of importing the code generated from a Simulink model inside the S32 Design Studio IDE. This functionality can be useful if the model needs to be integrated into an already existing project or for debug purposes.

image.png

 

  • Simulation modes

We provide support for the following simulation modes (each of them being useful for validation and verification):

    • Software-in-Loop (SIL)
    • Processor-in-Loop (PIL)
georgevictor_22-1718092902205.jpeg

 

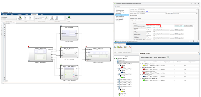
  • Multicore support using Concurrent Execution from Simulink
image.png

 

 

  • HEV Example using Virtual Vehicle Composer
image.png

 

  • Support for MATLAB versions

We added support for the following MATLAB versions:

    • R2023a
    • R2023b
    • R2024a
    • R2024b
    • R2025a
    • R2025b

 

  • More than 40 examples , covering all the peripheral/function supported
    • I/O Control
    • Application Extension (AE) for motor control applications
    • Timers and scheduling
    • Communication (CAN, SPI, UART)
    • Memory handling
    • DSP/ML processor
    • AMMCLib
    • FreeMASTER
    • SIL / PIL
    • Multicore

For more details, features, and how to use the new functionalities, please refer to the Release Notes and User Manual documents attached.

 

  • MATLAB® Integration:

 The NXP Model-Based Design Toolbox extends the MATLAB® and Simulink® experience by allowing customers to evaluate and use NXP’s S32Z/E Real-Time Processors and evaluation board solutions out-of-the-box. NXP Model-Based Design Toolbox for S32ZE version 1.4.0 is fully integrated with MATLAB® environment.

image.png

 

 

 

Target Audience:

This release (1.4.0) is intended for technology demonstration, evaluation purposes, and prototyping S32Z/E Real-Time Processors and Evaluation Boards.

 

Useful Resources:

Examples, Trainings, and Support: https://community.nxp.com/community/mbdt

 

georgevictor_25-1718092990738.png

 

 

添付
%3CLINGO-SUB%20id%3D%22lingo-sub-2259982%22%20slang%3D%22en-US%22%20mode%3D%22CREATE%22%3ENXP%20S32ZE%E7%94%A8%E3%83%A2%E3%83%87%E3%83%AB%E3%83%99%E3%83%BC%E3%82%B9%E3%83%87%E3%82%B6%E3%82%A4%E3%83%B3%E3%83%84%E3%83%BC%E3%83%AB%E3%83%9C%E3%83%83%E3%82%AF%E3%82%B9%20%E3%83%90%E3%83%BC%E3%82%B8%E3%83%A7%E3%83%B31.4.0%20-%20%E8%A3%BD%E5%93%81%E3%83%AA%E3%83%AA%E3%83%BC%E3%82%B9%E3%81%AE%E3%81%8A%E7%9F%A5%E3%82%89%E3%81%9B%3C%2FLINGO-SUB%3E%3CLINGO-BODY%20id%3D%22lingo-body-2259982%22%20slang%3D%22en-US%22%20mode%3D%22CREATE%22%3E%0A%3CDIV%20class%3D%22lia-message-template-content-zone%22%3E%0A%3CDIV%20class%3D%22lia-message-template-content-zone%22%3E%0A%3CTABLE%20width%3D%22100%25%22%3E%0A%3CTBODY%3E%0A%3CTR%3E%0A%3CTD%20width%3D%22100%25%22%20height%3D%2239px%22%20style%3D%22background-color%3A%20%230b5394%3B%20width%3A%20100%25%3B%22%3E%0A%3CBR%20%2F%3E%0A%3C%2FTD%3E%0A%3C%2FTR%3E%0A%3CTR%3E%0A%3CTD%20width%3D%22100%25%22%20height%3D%22289px%22%3E%0A%3CP%20class%3D%22lia-align-center%22%20style%3D%22text-align%3A%20center%3B%22%20style%3D%22text-align%3A%20center%3B%22%3E%3CFONT%20size%3D%224%22%3E%E8%A3%BD%E5%93%81%E3%83%AA%E3%83%AA%E3%83%BC%E3%82%B9%E3%81%AE%E3%81%8A%E7%9F%A5%E3%82%89%E3%81%9B%3C%2FFONT%3E%3C%2FP%3E%0A%3CP%20class%3D%22lia-align-center%22%20style%3D%22text-align%3A%20center%3B%22%20style%3D%22text-align%3A%20center%3B%22%3E%3CFONT%20size%3D%224%22%3E%E3%82%A2%E3%83%8A%E3%83%AD%E3%82%B0%E3%81%8A%E3%82%88%E3%81%B3%E3%82%AA%E3%83%BC%E3%83%88%E3%83%A2%E3%83%BC%E3%83%86%E3%82%A3%E3%83%96%E7%B5%84%E8%BE%BC%E3%81%BF%E3%82%B7%E3%82%B9%E3%83%86%E3%83%A0%3C%2FFONT%3E%3C%2FP%3E%0A%3CP%20class%3D%22lia-align-center%22%20style%3D%22text-align%3A%20center%3B%22%20style%3D%22text-align%3A%20center%3B%22%3E%3CFONT%20size%3D%224%22%3E%3CSTRONG%3ENXP%E3%83%A2%E3%83%87%E3%83%AB%E3%83%99%E3%83%BC%E3%82%B9%E8%A8%AD%E8%A8%88%E3%83%84%E3%83%BC%E3%83%AB%E3%83%9C%E3%83%83%E3%82%AF%E3%82%B9%3C%2FSTRONG%3E%3C%2FFONT%3E%3C%2FP%3E%0A%3CP%20class%3D%22lia-align-center%22%20style%3D%22text-align%3A%20center%3B%22%20style%3D%22text-align%3A%20center%3B%22%3E%3CFONT%20size%3D%224%22%3E%3CSTRONG%3ES32ZE%E7%94%A8%20%E2%80%93%20%E3%83%90%E3%83%BC%E3%82%B8%E3%83%A7%E3%83%B31.4.0%3C%2FSTRONG%3E%3C%2FFONT%3E%3C%2FP%3E%0A%3CSPAN%20class%3D%22lia-inline-image-display-wrapper%20lia-image-align-center%22%20image-alt%3D%22img_0-1713952962606.png%22%20style%3D%22width%3A%20200px%3B%22%3E%3Cspan%20class%3D%22lia-inline-image-display-wrapper%22%20image-alt%3D%22mariuslucianand_0-1713952962606.png%22%20style%3D%22width%3A%20200px%3B%22%3E%3Cimg%20src%3D%22https%3A%2F%2Fcommunity.nxp.com%2Ft5%2Fimage%2Fserverpage%2Fimage-id%2F275528iF102549BDBCF74BD%2Fimage-size%2Fsmall%3Fv%3Dv2%26amp%3Bpx%3D200%22%20role%3D%22button%22%20title%3D%22mariuslucianand_0-1713952962606.png%22%20alt%3D%22mariuslucianand_0-1713952962606.png%22%20%2F%3E%3C%2Fspan%3E%3C%2FSPAN%3E%0A%3CBR%20%2F%3E%0A%3C%2FTD%3E%0A%3C%2FTR%3E%0A%3CTR%3E%0A%3CTD%20width%3D%22100%25%22%20height%3D%2239px%22%20style%3D%22background-color%3A%20%230b5394%3B%20width%3A%20100%25%3B%22%3E%0A%3CBR%20%2F%3E%0A%3C%2FTD%3E%0A%3C%2FTR%3E%0A%3CTR%3E%0A%3CTD%20width%3D%22100%25%22%3E%0A%3CP%20class%3D%22lia-align-justify%22%20style%3D%22text-align%20%3A%20justify%3B%22%20style%3D%22text-align%20%3A%20justify%3B%22%3E%3CSPAN%20data-olk-copy-source%3D%22MessageBody%22%3ENXP%20Semiconductors%E3%81%AE%E3%82%A2%E3%83%8A%E3%83%AD%E3%82%B0%EF%BC%86%E3%82%AA%E3%83%BC%E3%83%88%E3%83%A2%E3%83%BC%E3%83%86%E3%82%A3%E3%83%96%E7%B5%84%E3%81%BF%E8%BE%BC%E3%81%BF%E3%82%B7%E3%82%B9%E3%83%86%E3%83%A0%E3%80%81%E3%83%A2%E3%83%87%E3%83%AB%E3%83%99%E3%83%BC%E3%82%B9%E3%83%87%E3%82%B6%E3%82%A4%E3%83%B3%E3%83%84%E3%83%BC%E3%83%AB%E3%83%81%E3%83%BC%E3%83%A0%E3%81%AF%E3%80%81%3C%2FSPAN%3E%20%3CSPAN%3E%3CA%20title%3D%22https%3A%2F%2Fnxp.flexnetoperations.com%2Fcontrol%2Ffrse%2Fdownload%3Felement%3D7702701%22%20href%3D%22https%3A%2F%2Fnxp.flexnetoperations.com%2Fcontrol%2Ffrse%2Fdownload%3Felement%3D7702701%22%20target%3D%22_blank%22%20rel%3D%22noopener%20nofollow%20noreferrer%22%20data-auth%3D%22NotApplicable%22%20data-linkindex%3D%220%22%3ES32Z%2FE%E5%90%91%E3%81%91%E3%83%A2%E3%83%87%E3%83%AB%E3%83%99%E3%83%BC%E3%82%B9%E3%83%87%E3%82%B6%E3%82%A4%E3%83%B3%E3%83%84%E3%83%BC%E3%83%AB%E3%83%9C%E3%83%83%E3%82%AF%E3%82%B9%E3%83%90%E3%83%BC%E3%82%B8%E3%83%A7%E3%83%B31.4.0%3C%2FA%3E%3C%2FSPAN%3E%E3%81%AE%E3%83%AA%E3%83%AA%E3%83%BC%E3%82%B9%E3%82%92%E7%99%BA%E8%A1%A8%E3%81%84%E3%81%9F%E3%81%97%E3%81%BE%E3%81%99%3CSPAN%3E%E3%80%82%E3%81%93%E3%81%AE%E3%83%AA%E3%83%AA%E3%83%BC%E3%82%B9%E3%81%A7%E3%81%AF%E3%80%81NXP%20S32Z%2FE%E3%82%AA%E3%83%BC%E3%83%88%E3%83%A2%E3%83%BC%E3%83%86%E3%82%A3%E3%83%96%E3%83%AA%E3%82%A2%E3%83%AB%E3%82%BF%E3%82%A4%E3%83%A0%E3%83%97%E3%83%AD%E3%82%BB%E3%83%83%E3%82%B5%E7%94%A8%E3%81%AEMATLAB%E3%81%8A%E3%82%88%E3%81%B3Simulink%E3%81%8B%E3%82%89%E3%81%AE%E8%87%AA%E5%8B%95%E3%82%B3%E3%83%BC%E3%83%89%E7%94%9F%E6%88%90%E3%82%92%E3%82%B5%E3%83%9D%E3%83%BC%E3%83%88%E3%81%97%E3%81%BE%E3%81%99%E3%80%82%E3%81%93%E3%81%AE%E6%96%B0%E3%81%97%E3%81%84%E3%83%AA%E3%83%AA%E3%83%BC%E3%82%B9%E3%81%AF%E3%80%81S32Z2%2FE2%E3%83%95%E3%82%A1%E3%83%9F%E3%83%AA%E3%81%A8%E3%81%9D%E3%81%AE%E3%82%B3%E3%82%A2%EF%BC%88%E3%83%AA%E3%82%A2%E3%83%AB%E3%82%BF%E3%82%A4%E3%83%A0Arm%20Cortex-R52%E3%82%B3%E3%82%A2%E3%81%8A%E3%82%88%E3%81%B3DSP%2FML%E3%83%97%E3%83%AD%E3%82%BB%E3%83%83%E3%82%B5%EF%BC%89%E3%82%92%E3%82%B5%E3%83%9D%E3%83%BC%E3%83%88%E3%81%97%E3%81%BE%E3%81%99%E3%80%82%E3%81%BE%E3%81%9F%E3%80%81%E3%83%9E%E3%83%AB%E3%83%81%E3%82%B3%E3%82%A2%E3%80%81DSP%2FML%E3%83%97%E3%83%AD%E3%82%BB%E3%83%83%E3%82%B5%E5%90%91%E3%81%91%E3%81%AB%E9%AB%98%E5%BA%A6%E3%81%AB%E6%9C%80%E9%81%A9%E5%8C%96%E3%81%95%E3%82%8C%E3%81%9F41%E7%A8%AE%E9%A1%9E%E3%81%AE%E6%95%B0%E5%AD%A6%E6%BC%94%E7%AE%97%E5%AD%90%E3%80%81%E3%83%97%E3%83%AD%E3%82%BB%E3%83%83%E3%82%B5%E3%82%A4%E3%83%B3%E3%83%AB%E3%83%BC%E3%83%97%E3%82%B7%E3%83%9F%E3%83%A5%E3%83%AC%E3%83%BC%E3%82%B7%E3%83%A7%E3%83%B3%E3%83%A2%E3%83%BC%E3%83%89%E3%80%81RTD%E3%82%B3%E3%83%B3%E3%83%9D%E3%83%BC%E3%83%8D%E3%83%B3%E3%83%88%EF%BC%88ADC%E3%80%81PWM%E3%80%81DIO%E3%80%81CAN%E3%80%81UART%E3%80%81GPT%E3%80%81SPI%E3%80%81%E3%82%A2%E3%83%97%E3%83%AA%E3%82%B1%E3%83%BC%E3%82%B7%E3%83%A7%E3%83%B3%E6%8B%A1%E5%BC%B5%EF%BC%89%E3%80%81FreeMASTER%E3%80%81AMMCLib%E3%80%81%E3%81%8A%E3%82%88%E3%81%B3%E5%AE%9F%E8%A1%8C%E3%83%97%E3%83%AD%E3%83%95%E3%82%A1%E3%82%A4%E3%83%AA%E3%83%B3%E3%82%B0%E3%82%82%E3%82%B5%E3%83%9D%E3%83%BC%E3%83%88%E3%81%97%E3%81%BE%E3%81%99%E3%80%82%E3%81%93%E3%81%AE%E8%A3%BD%E5%93%81%E3%81%AB%E3%81%AF%2040%20%E5%80%8B%E3%81%AE%E3%82%B5%E3%83%B3%E3%83%97%E3%83%AB%E3%81%8C%E4%BB%98%E5%B1%9E%E3%81%97%E3%81%A6%E3%81%8A%E3%82%8A%E3%80%81DSP%2FML%20%E6%BC%94%E7%AE%97%E5%AD%90%E3%82%92%E3%82%AB%E3%83%90%E3%83%BC%E3%81%97%E3%80%81%E3%83%9A%E3%83%AA%E3%83%95%E3%82%A7%E3%83%A9%E3%83%AB%20(I%2FO%20%E5%88%B6%E5%BE%A1%E3%80%81%E3%82%BF%E3%82%A4%E3%83%9E%E3%83%BC%E3%81%A8%E3%82%B9%E3%82%B1%E3%82%B8%E3%83%A5%E3%83%BC%E3%83%AB%E3%80%81%E9%80%9A%E4%BF%A1%E3%81%AA%E3%81%A9)%20%E3%81%AE%E4%BD%BF%E7%94%A8%E6%96%B9%E6%B3%95%E3%81%A8%E3%83%9E%E3%83%AB%E3%83%81%E3%82%B3%E3%82%A2%E5%90%8C%E6%99%82%E5%AE%9F%E8%A1%8C%E3%82%92%E7%A4%BA%E3%81%97%E3%81%BE%E3%81%99%E3%80%82%3C%2FSPAN%3E%3C%2FP%3E%0A%3CBR%20%2F%3E%0A%3CP%3E%3CSTRONG%3E%E5%AF%BE%E8%B1%A1%E8%AA%AD%E8%80%85%EF%BC%9A%3C%2FSTRONG%3E%3C%2FP%3E%0A%3CP%3E%E3%81%93%E3%81%AE%E8%A3%BD%E5%93%81%E3%81%AF%E3%82%AA%E3%83%BC%E3%83%88%E3%83%A2%E3%83%BC%E3%83%86%E3%82%A3%E3%83%96SW%20%E2%80%93%20Model-Based%20Design%20Toolbox%E3%81%AE%E4%B8%80%E9%83%A8%E3%81%A7%E3%81%99%E3%80%82%3C%2FP%3E%0A%3CBR%20%2F%3E%0A%3CP%3E%3CSTRONG%3EFlexNet%E3%81%AE%E5%A0%B4%E6%89%80%EF%BC%9A%3C%2FSTRONG%3E%3C%2FP%3E%0A%3CP%3E%3CA%20title%3D%22https%3A%2F%2Fnxp.flexnetoperations.com%2Fcontrol%2Ffrse%2Fdownload%3Felement%3D7702701%22%20href%3D%22https%3A%2F%2Fnxp.flexnetoperations.com%2Fcontrol%2Ffrse%2Fdownload%3Felement%3D7702701%22%20target%3D%22_blank%22%20rel%3D%22noopener%20nofollow%20noreferrer%22%20data-auth%3D%22NotApplicable%22%20data-linkindex%3D%221%22%20data-olk-copy-source%3D%22MessageBody%22%3Ehttps%3A%2F%2Fnxp.flexnetoperations.com%2Fcontrol%2Ffrse%2Fdownload%3Felement%3D7702701%3C%2FA%3E%3C%2FP%3E%0A%3CBR%20%2F%3E%0A%3CP%3E%3CSTRONG%3E%E3%83%86%E3%82%AF%E3%83%8B%E3%82%AB%E3%83%AB%E3%83%BB%E3%82%B5%E3%83%9D%E3%83%BC%E3%83%88%3A%3C%2FSTRONG%3E%3C%2FP%3E%0A%3CP%3E%3CSPAN%20data-olk-copy-source%3D%22MessageBody%22%3ES32ZE%20%E7%94%A8%E3%81%AE%20NXP%20%E3%83%A2%E3%83%87%E3%83%AB%E3%83%99%E3%83%BC%E3%82%B9%20%E3%83%87%E3%82%B6%E3%82%A4%E3%83%B3%20%E3%83%84%E3%83%BC%E3%83%AB%E3%83%9C%E3%83%83%E3%82%AF%E3%82%B9%E3%81%AE%E5%95%8F%E9%A1%8C%E3%81%AF%E3%80%81NXP%3C%2FSPAN%3E%3CSPAN%3E%3CA%20title%3D%22https%3A%2F%2Fcommunity.nxp.com%2Fcommunity%2Fmbdt%22%20href%3D%22https%3A%2F%2Fcommunity.nxp.com%2Fcommunity%2Fmbdt%22%20target%3D%22_blank%22%20data-auth%3D%22NotApplicable%22%20data-linkindex%3D%222%22%3E%E3%83%A2%E3%83%87%E3%83%AB%E3%83%99%E3%83%BC%E3%82%B9%20%E3%83%87%E3%82%B6%E3%82%A4%E3%83%B3%20%E3%83%84%E3%83%BC%E3%83%AB%20%E3%82%B3%E3%83%9F%E3%83%A5%E3%83%8B%E3%83%86%E3%82%A3%3C%2FA%3E%3C%2FSPAN%3E%3CSPAN%3E%E3%82%B9%E3%83%9A%E3%83%BC%E3%82%B9%E3%82%92%E9%80%9A%E3%81%98%E3%81%A6%E8%BF%BD%E8%B7%A1%E3%81%95%E3%82%8C%E3%81%BE%E3%81%99%E3%80%82%3C%2FSPAN%3E%3C%2FP%3E%0A%3CBR%20%2F%3E%0A%3CP%3E%3CSTRONG%3E%E3%83%AA%E3%83%AA%E3%83%BC%E3%82%B9%E5%86%85%E5%AE%B9%3A%3C%2FSTRONG%3E%3C%2FP%3E%0A%3CP%3E%3CSPAN%20data-olk-copy-source%3D%22MessageBody%22%3E%E6%96%B0%E3%81%97%E3%81%8F%E8%BF%BD%E5%8A%A0%E3%81%95%E3%82%8C%E3%81%9F%E6%A9%9F%E8%83%BD%E3%81%AF%3CSTRONG%3E%E5%A4%AA%E5%AD%97%E3%81%A7%E5%BC%B7%E8%AA%BF%E8%A1%A8%E7%A4%BA%E3%81%95%E3%82%8C%E3%81%BE%E3%81%99%E3%80%82%3C%2FSTRONG%3E%3C%2FSPAN%3E%3C%2FP%3E%0A%3CDIV%3E%0A%3CUL%20type%3D%22disc%22%3E%0A%3CLI%20class%3D%22x_MsoNormal%22%3E%3CSPAN%3ENXP%20S32Z2%2FE2%20%E3%83%91%E3%83%83%E3%82%B1%E3%83%BC%E3%82%B8%E7%94%A8%E3%81%AE%20MATLAB%20%C2%AE%E3%81%8B%E3%82%89%E3%81%AE%3C%2FSPAN%3E%3CSTRONG%3E%3CSPAN%20data-olk-copy-source%3D%22MessageBody%22%3E%20%E8%87%AA%E5%8B%95%20C%20%E3%82%B3%E3%83%BC%E3%83%89%E7%94%9F%E6%88%90%3A%3C%2FSPAN%3E%3C%2FSTRONG%3E%0A%3CUL%3E%0A%3CLI%20class%3D%22x_MsoNormal%22%3E%3CSPAN%3ES32E2xx-bga975%3C%2FSPAN%3E%3C%2FLI%3E%0A%3CLI%20class%3D%22x_MsoNormal%22%3E%3CSPAN%3ES32Z2xx-bga594%3C%2FSPAN%3E%3C%2FLI%3E%0A%3CLI%20class%3D%22x_MsoNormal%22%3E%3CSPAN%3ES32Z2xx-bga400%3C%2FSPAN%3E%3C%2FLI%3E%0A%3CLI%20class%3D%22x_MsoNormal%22%3E%3CSTRONG%3E%3CSPAN%3E%E3%82%B0%E3%83%AA%E3%83%BC%E3%83%B3%E3%83%9C%E3%83%83%E3%82%AF%E3%82%B93%3C%2FSPAN%3E%3C%2FSTRONG%3E%3C%2FLI%3E%0A%3C%2FUL%3E%0A%3C%2FLI%3E%0A%3C%2FUL%3E%0A%3C%2FDIV%3E%0A%3CUL%3E%0A%3CLI%3E%3CSPAN%20data-olk-copy-source%3D%22MessageBody%22%3E%E3%83%84%E3%83%BC%E3%83%AB%E3%83%9C%E3%83%83%E3%82%AF%E3%82%B9%E3%81%AF%3CSTRONG%3ENXP%E5%85%AC%E5%BC%8F%E8%A9%95%E4%BE%A1%E3%83%9C%E3%83%BC%E3%83%89%3C%2FSTRONG%3E%E3%81%A7%E3%83%86%E3%82%B9%E3%83%88%E3%81%95%E3%82%8C%E3%80%81%E6%A4%9C%E8%A8%BC%E3%81%95%E3%82%8C%E3%81%A6%E3%81%84%E3%81%BE%E3%81%99%E3%80%82%3C%2FSPAN%3E%0A%3CUL%3E%0A%3CLI%3E%3CSPAN%3ES32E27X-DC%3C%2FSPAN%3E%3C%2FLI%3E%0A%3CLI%3ES32Z27X-DC%3C%2FLI%3E%0A%3CLI%3E%3CSTRONG%20style%3D%22font-family%3A%20inherit%3B%20background-color%3A%20transparent%3B%22%3E%E3%82%B0%E3%83%AA%E3%83%BC%E3%83%B3%E3%83%9C%E3%83%83%E3%82%AF%E3%82%B9%203%20Rev.%20B%3C%2FSTRONG%3E%3C%2FLI%3E%0A%3CLI%3E%3CSTRONG%20style%3D%22font-family%3A%20inherit%3B%20background-color%3A%20transparent%3B%22%3EDSP%2FML%E3%82%AA%E3%83%97%E3%82%B7%E3%83%A7%E3%83%B3B%E3%82%92%E5%82%99%E3%81%88%E3%81%9FS32Z2%2FE2%E3%83%81%E3%83%83%E3%83%97%E3%81%AE%E3%81%BF%E3%81%8CSPF2%E3%82%B3%E3%82%A2%E3%81%A8%E9%96%A2%E9%80%A3%E3%82%BD%E3%83%95%E3%83%88%E3%82%A6%E3%82%A7%E3%82%A2%E3%82%92%E4%BD%BF%E7%94%A8%E3%81%A7%E3%81%8D%E3%81%BE%E3%81%99%E3%80%82%3C%2FSTRONG%3E%3C%2FLI%3E%0A%3C%2FUL%3E%0A%3C%2FLI%3E%0A%3C%2FUL%3E%0A%3CDIV%3E%0A%3CUL%20type%3D%22disc%22%3E%0A%3CLI%20class%3D%22x_MsoListParagraph%22%3E%3CSPAN%20data-olk-copy-source%3D%22MessageBody%22%3E%E4%BB%A5%E4%B8%8B%E3%81%AE%3CSTRONG%3E%E3%83%9A%E3%83%AA%E3%83%95%E3%82%A7%E3%83%A9%E3%83%AB%E3%81%A8%E6%A9%9F%E8%83%BD%E3%81%AE%E3%82%B5%E3%83%9D%E3%83%BC%E3%83%88%3A%3C%2FSTRONG%3E%3C%2FSPAN%3E%3C%2FLI%3E%0A%3C%2FUL%3E%0A%3C%2FDIV%3E%0A%3CDIV%3E%0A%3CUL%20type%3D%22disc%22%3E%0A%3CUL%20type%3D%22circle%22%3E%0A%3CLI%20class%3D%22x_MsoNormal%22%3E%3CSTRONG%3E%3CSPAN%3ES32E%20%E3%81%AE%E3%82%A2%E3%83%97%E3%83%AA%E3%82%B1%E3%83%BC%E3%82%B7%E3%83%A7%E3%83%B3%E6%8B%A1%E5%BC%B5%20(AE)%3A%20FlexPWM%E3%80%81eTimer%E3%80%81SAR%20ADC%E3%80%81CTU%3C%2FSPAN%3E%3C%2FSTRONG%3E%3C%2FLI%3E%0A%3CLI%20class%3D%22x_MsoNormal%22%3E%3CSTRONG%3E%3CSPAN%3ESPI%3C%2FSPAN%3E%3C%2FSTRONG%3E%3C%2FLI%3E%0A%3CLI%20class%3D%22x_MsoNormal%22%3E%3CSPAN%3EADC%3C%2FSPAN%3E%3C%2FLI%3E%0A%3CLI%20class%3D%22x_MsoNormal%22%3E%3CSPAN%3EPWM%3C%2FSPAN%3E%3C%2FLI%3E%0A%3CLI%20class%3D%22x_MsoNormal%22%3E%3CSPAN%3EDIO%3C%2FSPAN%3E%3C%2FLI%3E%0A%3CLI%20class%3D%22x_MsoNormal%22%3E%3CSPAN%3ECAN%3C%2FSPAN%3E%3C%2FLI%3E%0A%3CLI%20class%3D%22x_MsoNormal%22%3E%3CSPAN%3EUART%3C%2FSPAN%3E%3C%2FLI%3E%0A%3CLI%20class%3D%22x_MsoNormal%22%3E%3CSPAN%3EGPT%3C%2FSPAN%3E%3C%2FLI%3E%0A%3C%2FUL%3E%0A%3C%2FUL%3E%0A%3C%2FDIV%3E%0A%3CUL%3E%0A%3CLI%3E%3CSPAN%20data-olk-copy-source%3D%22MessageBody%22%3ESimulink%20%E3%81%AE%E5%90%8C%E6%99%82%E5%AE%9F%E8%A1%8C%E3%82%92%E4%BD%BF%E7%94%A8%E3%81%97%E3%81%9F%E3%83%9E%E3%83%AB%E3%83%81%E3%82%B3%E3%82%A2%E3%82%B5%E3%83%9D%E3%83%BC%E3%83%88%3C%2FSPAN%3E%0A%3CUL%3E%0A%3CLI%3E%3CSTRONG%3E%3CSPAN%3ESimulink%E3%83%AA%E3%83%95%E3%82%A1%E3%83%AC%E3%83%B3%E3%82%B9%E6%A7%8B%E6%88%90%E3%82%92%E4%BD%BF%E7%94%A8%E3%81%97%E3%81%9F%E3%83%9E%E3%83%AB%E3%83%81%E3%82%B3%E3%82%A2%E3%82%B5%E3%83%9D%E3%83%BC%E3%83%88%3C%2FSPAN%3E%3C%2FSTRONG%3E%3C%2FLI%3E%0A%3C%2FUL%3E%0A%3C%2FLI%3E%0A%3C%2FUL%3E%0A%3CP%3E%3CLI-WRAPPER%3E%3C%2FLI-WRAPPER%3E%3C%2FP%3E%0A%3CUL%3E%0A%3CLI%3E%3CSPAN%20data-olk-copy-source%3D%22MessageBody%22%3EMathWorks%20%E3%81%AE%3CSTRONG%3EVirtual%20Vehicle%20Composer%20(VVC)%3C%2FSTRONG%3E%E3%83%84%E3%83%BC%E3%83%AB%E3%82%92%E4%BD%BF%E7%94%A8%E3%81%97%E3%81%9F%E6%96%B0%E3%81%97%E3%81%84%3CSTRONG%3E%E3%83%8F%E3%82%A4%E3%83%96%E3%83%AA%E3%83%83%E3%83%89%E9%9B%BB%E6%B0%97%E8%87%AA%E5%8B%95%E8%BB%8A%20(HEV)%20%E3%81%AE%3C%2FSTRONG%3E%E4%BE%8B%3C%2FSPAN%3E%3C%2FLI%3E%0A%3CLI%3E%3CSPAN%20data-olk-copy-source%3D%22MessageBody%22%3E%E6%96%B0%E3%81%97%E3%81%84%3CSTRONG%3ERTD%3C%2FSTRONG%3E%E3%83%90%E3%83%BC%E3%82%B8%E3%83%A7%E3%83%B3%20(2.0.1)%20%E3%82%92%E3%82%B5%E3%83%9D%E3%83%BC%E3%83%88%3C%2FSPAN%3E%3C%2FLI%3E%0A%3C%2FUL%3E%0A%3CDIV%3E%0A%3CUL%20type%3D%22disc%22%3E%0A%3CLI%20class%3D%22x_MsoNormal%22%3E%3CSPAN%20data-olk-copy-source%3D%22MessageBody%22%3E%E6%96%B0%E3%81%97%E3%81%84%3CSTRONG%3ESPF2CE%3C%2FSTRONG%3E%E3%83%90%E3%83%BC%E3%82%B8%E3%83%A7%E3%83%B3%20(1.0.0)%20%E3%82%92%E3%82%B5%E3%83%9D%E3%83%BC%E3%83%88%3C%2FSPAN%3E%3C%2FLI%3E%0A%3C%2FUL%3E%0A%3C%2FDIV%3E%0A%3CDIV%3E%0A%3CDIV%3E%0A%3CUL%20type%3D%22disc%22%3E%0A%3CLI%20class%3D%22x_MsoNormal%22%3E%3CSPAN%20data-olk-copy-source%3D%22MessageBody%22%3E%E6%96%B0%E3%81%97%E3%81%84%3CSTRONG%3EAMMCLib%3C%2FSTRONG%3E%E3%83%90%E3%83%BC%E3%82%B8%E3%83%A7%E3%83%B3%E3%82%92%E3%82%B5%E3%83%9D%E3%83%BC%E3%83%88%20(1.1.41)%3C%2FSPAN%3E%3C%2FLI%3E%0A%3C%2FUL%3E%0A%3C%2FDIV%3E%0A%3CDIV%3E%0A%3CDIV%3E%0A%3CUL%20type%3D%22disc%22%3E%0A%3CLI%20class%3D%22x_MsoNormal%22%3E%3CSPAN%20data-olk-copy-source%3D%22MessageBody%22%3E%E6%96%B0%E3%81%97%E3%81%84%3CSTRONG%3ESPF2%20%E3%83%A9%E3%82%A4%E3%83%96%E3%83%A9%E3%83%AA%20(MATLAB)%3C%2FSTRONG%3E%E3%83%90%E3%83%BC%E3%82%B8%E3%83%A7%E3%83%B3%20(20.4.8)%20%E3%82%92%E3%82%B5%E3%83%9D%E3%83%BC%E3%83%88%3C%2FSPAN%3E%3C%2FLI%3E%0A%3C%2FUL%3E%0A%3C%2FDIV%3E%0A%3CDIV%3E%0A%3CDIV%3E%0A%3CUL%20type%3D%22disc%22%3E%0A%3CLI%20class%3D%22x_MsoNormal%22%3E%3CSPAN%20data-olk-copy-source%3D%22MessageBody%22%3E%E6%96%B0%E3%81%97%E3%81%84%3CSTRONG%3EFreeMASTER%20%E3%83%89%E3%83%A9%E3%82%A4%E3%83%90%3C%2FSTRONG%3E%E3%83%90%E3%83%BC%E3%82%B8%E3%83%A7%E3%83%B3%20(1.4.2)%20%E3%82%92%E3%82%B5%E3%83%9D%E3%83%BC%E3%83%88%3C%2FSPAN%3E%3C%2FLI%3E%0A%3C%2FUL%3E%0A%3C%2FDIV%3E%0A%3C%2FDIV%3E%0A%3C%2FDIV%3E%0A%3C%2FDIV%3E%0A%3CUL%20class%3D%22lia-list-style-type-disc%22%20type%3D%22disc%22%3E%0A%3CLI%20class%3D%22x_MsoNormal%22%3E%3CSPAN%20data-olk-copy-source%3D%22MessageBody%22%3E%3CSTRONG%3EEB%20tresos%3C%2FSTRONG%3E%20v29.0.0%20%E3%81%A8%E3%81%AE%E7%B5%B1%E5%90%88%3C%2FSPAN%3E%3C%2FLI%3E%0A%3CLI%20class%3D%22x_MsoNormal%22%3E%3CSPAN%20data-olk-copy-source%3D%22MessageBody%22%3E%E6%8F%90%E4%BE%9B%E3%81%99%E3%82%8B%3CSTRONG%3E%26nbsp%3B%3C%2FSTRONG%3E2%E3%81%A4%E3%81%AE%E5%8B%95%E4%BD%9C%E3%83%A2%E3%83%BC%E3%83%89%3A%3C%2FSPAN%3E%0A%3CUL%3E%0A%3CLI%20class%3D%22x_MsoNormal%22%3E%3CSPAN%20data-olk-copy-source%3D%22MessageBody%22%3E%E3%83%99%E3%83%BC%E3%82%B7%E3%83%83%E3%82%AF%20%E2%80%93%20%E5%91%A8%E8%BE%BA%E6%A9%9F%E5%99%A8%E7%94%A8%E3%81%AB%E4%BA%8B%E5%89%8D%E8%A8%AD%E5%AE%9A%E3%81%95%E3%82%8C%E3%81%9F%E6%A7%8B%E6%88%90%E3%82%92%E4%BD%BF%E7%94%A8%E3%80%82%E3%83%8F%E3%83%BC%E3%83%89%E3%82%A6%E3%82%A7%E3%82%A2%E3%81%AE%E8%BF%85%E9%80%9F%E3%81%AA%E8%A9%95%E4%BE%A1%E3%81%A8%E3%83%86%E3%82%B9%E3%83%88%E3%81%AB%E5%BD%B9%E7%AB%8B%E3%81%A1%E3%81%BE%E3%81%99%3C%2FSPAN%3E%3C%2FLI%3E%0A%3CLI%20class%3D%22x_MsoNormal%22%3E%3CSPAN%20data-olk-copy-source%3D%22MessageBody%22%3E%E4%B8%8A%E7%B4%9A%E7%B7%A8%20%E2%80%93%20S32%20%E6%A7%8B%E6%88%90%E3%83%84%E3%83%BC%E3%83%AB%E3%81%BE%E3%81%9F%E3%81%AF%20EB%20tresos%20%E3%82%92%E4%BD%BF%E7%94%A8%E3%81%97%E3%81%A6%E3%83%9A%E3%83%AA%E3%83%95%E3%82%A7%E3%83%A9%E3%83%AB%2F%E3%83%94%E3%83%B3%2F%E3%82%AF%E3%83%AD%E3%83%83%E3%82%AF%E3%82%92%E6%A7%8B%E6%88%90%E3%81%99%E3%82%8B%3C%2FSPAN%3E%3C%2FLI%3E%0A%3C%2FUL%3E%0A%3C%2FLI%3E%0A%3C%2FUL%3E%0A%3CDIV%3E%0A%3CUL%3E%0A%3CLI%20class%3D%22x_MsoNormal%22%3E%3CSPAN%20data-olk-copy-source%3D%22MessageBody%22%3E%E3%83%87%E3%83%95%E3%82%A9%E3%83%AB%E3%83%88%E6%A7%8B%E6%88%90%E3%83%97%E3%83%AD%E3%82%B8%E3%82%A7%E3%82%AF%E3%83%88%E3%83%86%E3%83%B3%E3%83%97%E3%83%AC%E3%83%BC%E3%83%88%3CSTRONG%3E%26nbsp%3B%3C%2FSTRONG%3E%E3%82%B5%E3%83%9D%E3%83%BC%E3%83%88%E3%81%95%E3%82%8C%E3%81%A6%E3%81%84%E3%82%8B%E3%81%99%E3%81%B9%E3%81%A6%E3%81%AE%E6%B4%BE%E7%94%9F%E5%95%86%E5%93%81%E3%82%92%E5%AF%BE%E8%B1%A1%E3%81%A8%E3%81%99%E3%82%8B%3C%2FSPAN%3E%3C%2FLI%3E%0A%3C%2FUL%3E%0A%3C%2FDIV%3E%0A%3CP%3E%3CLI-WRAPPER%3E%3C%2FLI-WRAPPER%3E%3C%2FP%3E%0A%3CDIV%20id%3D%22tinyMceEditorvladmitroi_0%22%20class%3D%22mceNonEditable%20lia-copypaste-placeholder%22%3E%26nbsp%3B%3C%2FDIV%3E%0A%3CP%3E%3CSPAN%20class%3D%22lia-inline-image-display-wrapper%20lia-image-align-center%22%20image-alt%3D%22image.png%22%20style%3D%22width%3A%20680px%3B%22%3E%3Cspan%20class%3D%22lia-inline-image-display-wrapper%22%20image-alt%3D%22image.png%22%20style%3D%22width%3A%20680px%3B%22%3E%3Cimg%20src%3D%22https%3A%2F%2Fcommunity.nxp.com%2Ft5%2Fimage%2Fserverpage%2Fimage-id%2F369508iC08E948D66AE5E27%2Fimage-dimensions%2F680x353%3Fv%3Dv2%22%20width%3D%22680%22%20height%3D%22353%22%20role%3D%22button%22%20title%3D%22image.png%22%20alt%3D%22image.png%22%20%2F%3E%3C%2Fspan%3E%3C%2FSPAN%3E%3C%2FP%3E%0A%3CBR%20%2F%3E%0A%3CUL%3E%0A%3CLI%3E%3CSTRONG%3E%E3%82%AB%E3%82%B9%E3%82%BF%E3%83%A0%E3%83%BB%E3%83%97%E3%83%AD%E3%82%B8%E3%82%A7%E3%82%AF%E3%83%88%E3%83%BB%E3%83%86%E3%83%B3%E3%83%97%E3%83%AC%E3%83%BC%E3%83%88%3C%2FSTRONG%3E%E3%81%AE%E4%BD%9C%E6%88%90%E3%81%A8%E4%BD%BF%E7%94%A8%E3%81%AE%E3%82%B5%E3%83%9D%E3%83%BC%E3%83%88%3C%2FLI%3E%0A%3C%2FUL%3E%0A%3CP%20class%3D%22lia-indent-padding-left-30px%22%20style%3D%22padding-left%20%3A%2030px%3B%22%20style%3D%22padding-left%20%3A%2030px%3B%22%3E%E3%83%84%E3%83%BC%E3%83%AB%E3%83%9C%E3%83%83%E3%82%AF%E3%82%B9%E3%81%AF%E3%80%81%E3%82%AB%E3%82%B9%E3%82%BF%E3%83%A0%E3%83%BB%E3%83%97%E3%83%AD%E3%82%B8%E3%82%A7%E3%82%AF%E3%83%88%E3%83%BB%E3%83%86%E3%83%B3%E3%83%97%E3%83%AC%E3%83%BC%E3%83%88%E3%81%AE%E4%BD%BF%E7%94%A8%E3%81%A8%E4%BD%9C%E6%88%90%E3%82%92%E3%82%B5%E3%83%9D%E3%83%BC%E3%83%88%E3%81%97%E3%81%BE%E3%81%99%E3%80%82%E3%81%93%E3%82%8C%E3%81%AF%E3%80%81%E3%82%AB%E3%82%B9%E3%82%BF%E3%83%A0%E3%83%BB%E3%83%9C%E3%83%BC%E3%83%89%E3%83%BB%E3%83%87%E3%82%B6%E3%82%A4%E3%83%B3%E3%82%92%E4%BD%BF%E7%94%A8%E3%81%99%E3%82%8B%E9%9A%9B%E3%81%AB%E9%9D%9E%E5%B8%B8%E3%81%AB%E5%BD%B9%E7%AB%8B%E3%81%A1%E3%81%BE%E3%81%99%E3%80%82%E6%A7%8B%E6%88%90%E3%82%92%E4%B8%80%E5%BA%A6%E3%81%A0%E3%81%91%E4%BD%9C%E6%88%90%E3%81%99%E3%82%8B%E3%81%93%E3%81%A8%E3%81%8C%E5%8F%AF%E8%83%BD%E3%81%A7%E3%81%99%E3%80%82%E3%82%AB%E3%82%B9%E3%82%BF%E3%83%A0%E3%83%BB%E3%83%97%E3%83%AD%E3%82%B8%E3%82%A7%E3%82%AF%E3%83%88%E3%83%BB%E3%83%86%E3%83%B3%E3%83%97%E3%83%AC%E3%83%BC%E3%83%88%E3%81%A8%E3%81%97%E3%81%A6%E4%BF%9D%E5%AD%98%E3%81%99%E3%82%8B%E3%81%A8%E3%80%81%E9%96%8B%E7%99%BA%E4%B8%AD%E3%81%AE%E3%81%99%E3%81%B9%E3%81%A6%E3%81%AE%E3%83%A2%E3%83%87%E3%83%AB%E3%81%AB%E4%BD%BF%E7%94%A8%E3%81%A7%E3%81%8D%E3%82%8B%E3%82%88%E3%81%86%E3%81%AB%E3%81%AA%E3%82%8A%E3%81%BE%E3%81%99%E3%80%82%3C%2FP%3E%0A%3CUL%3E%0A%3CLI%3E%3CSTRONG%3E%E8%BB%8A%E8%BC%89%E7%94%A8%E6%95%B0%E5%80%A4%E6%BC%94%E7%AE%97%E3%81%8A%E3%82%88%E3%81%B3%E3%83%A2%E3%83%BC%E3%82%BF%E3%83%BC%E5%88%B6%E5%BE%A1%E3%83%A9%E3%82%A4%E3%83%96%E3%83%A9%E3%83%AA%E3%83%BB%E3%83%AA%E3%83%AA%E3%83%BC%E3%82%B91.1.41%3C%2FSTRONG%3E%E3%82%92%E7%B5%B1%E5%90%88%E3%81%97%E3%81%BE%E3%81%97%E3%81%9F%E3%80%82%3C%2FLI%3E%0A%3C%2FUL%3E%0A%3CP%20class%3D%22lia-indent-padding-left-30px%22%20style%3D%22padding-left%20%3A%2030px%3B%22%20style%3D%22padding-left%20%3A%2030px%3B%22%3E%3CA%20href%3D%22https%3A%2F%2Fwww.nxp.com%2Fsupport%2Fdeveloper-resources%2Frun-time-software%2Fautomotive-software-and-tools%2Fautomotive-math-and-motor-control-library-set%3AAUTOMATH_MCL%22%20target%3D%22_blank%22%20rel%3D%22noopener%20nofollow%20noreferrer%22%3E%E8%BB%8A%E8%BC%89%E7%94%A8%E6%BC%94%E7%AE%97%E3%81%8A%E3%82%88%E3%81%B3%E3%83%A2%E3%83%BC%E3%82%BF%E3%83%BC%E5%88%B6%E5%BE%A1%E9%96%A2%E6%95%B0%E3%83%A9%E3%82%A4%E3%83%96%E3%83%A9%E3%83%AA%3C%2FA%3E%20v1.1.41%20%E3%81%AE%E3%81%99%E3%81%B9%E3%81%A6%E3%81%AE%E9%96%A2%E6%95%B0%E3%81%AF%E3%82%B7%E3%83%9F%E3%83%A5%E3%83%AC%E3%83%BC%E3%82%B7%E3%83%A7%E3%83%B3%E3%81%8A%E3%82%88%E3%81%B3%E7%B5%84%E3%81%BF%E8%BE%BC%E3%81%BF%E3%82%BF%E3%83%BC%E3%82%B2%E3%83%83%E3%83%88%E3%83%BB%E3%82%B3%E3%83%BC%E3%83%89%E7%94%9F%E6%88%90%E3%81%AE%E3%81%9F%E3%82%81%E3%81%AE%E3%83%96%E3%83%AD%E3%83%83%E3%82%AF%E3%81%A8%E3%81%97%E3%81%A6%E3%82%B5%E3%83%9D%E3%83%BC%E3%83%88%E3%81%95%E3%82%8C%E3%81%A6%E3%81%84%E3%81%BE%E3%81%99%E3%80%82%3C%2FP%3E%0A%3CP%3E%3CSTRONG%3E%3CSPAN%20class%3D%22lia-inline-image-display-wrapper%20lia-image-align-center%22%20image-alt%3D%22ammclib.png%22%20style%3D%22width%3A%20680px%3B%22%3E%3Cspan%20class%3D%22lia-inline-image-display-wrapper%22%20image-alt%3D%22ammclib.png%22%20style%3D%22width%3A%20680px%3B%22%3E%3Cimg%20src%3D%22https%3A%2F%2Fcommunity.nxp.com%2Ft5%2Fimage%2Fserverpage%2Fimage-id%2F283455iA904AF71765223D9%2Fimage-dimensions%2F680x371%3Fv%3Dv2%22%20width%3D%22680%22%20height%3D%22371%22%20role%3D%22button%22%20title%3D%22ammclib.png%22%20alt%3D%22ammclib.png%22%20%2F%3E%3C%2Fspan%3E%3C%2FSPAN%3E%3C%2FSTRONG%3E%3C%2FP%3E%0A%3CBR%20%2F%3E%0A%3CUL%3E%0A%3CLI%3E%3CSTRONG%3EFreeMASTER%E3%81%AE%E7%B5%B1%E5%90%88%3C%2FSTRONG%3E%3C%2FLI%3E%0A%3C%2FUL%3E%0A%3CP%20class%3D%22lia-indent-padding-left-30px%22%20style%3D%22padding-left%20%3A%2030px%3B%22%20style%3D%22padding-left%20%3A%2030px%3B%22%3E%E3%83%84%E3%83%BC%E3%83%AB%E3%83%9C%E3%83%83%E3%82%AF%E3%82%B9%E3%81%8C%E3%83%AA%E3%82%A2%E3%83%AB%E3%82%BF%E3%82%A4%E3%83%A0%E3%83%BB%E3%83%87%E3%83%BC%E3%82%BF%E8%A6%96%E8%A6%9A%E5%8C%96%E3%83%84%E3%83%BC%E3%83%AB%E3%81%A8%E3%81%A9%E3%81%AE%E3%82%88%E3%81%86%E3%81%AB%E7%9B%B8%E4%BA%92%E4%BD%9C%E7%94%A8%E3%81%99%E3%82%8B%E3%81%8B%E3%80%81%E3%81%BE%E3%81%9F%E7%B5%84%E3%81%BF%E8%BE%BC%E3%81%BF%E3%82%BD%E3%83%95%E3%83%88%E3%82%A6%E3%82%A7%E3%82%A2%E3%83%BB%E3%82%A2%E3%83%97%E3%83%AA%E3%82%B1%E3%83%BC%E3%82%B7%E3%83%A7%E3%83%B3%E3%81%AE%E3%83%81%E3%83%A5%E3%83%BC%E3%83%8B%E3%83%B3%E3%82%B0%E3%81%AB%E3%81%A9%E3%81%AE%E3%82%88%E3%81%86%E3%81%AB%E4%BD%BF%E7%94%A8%E3%81%A7%E3%81%8D%E3%82%8B%E3%81%8B%E3%82%92%E7%A4%BA%E3%81%99%E3%81%9F%E3%82%81%E3%81%AB%E3%80%81%E3%81%84%E3%81%8F%E3%81%A4%E3%81%8B%E3%81%AESimulink%E3%82%B5%E3%83%B3%E3%83%97%E3%83%AB%E3%83%BB%E3%83%A2%E3%83%87%E3%83%AB%E3%81%A8%E9%96%A2%E9%80%A3%E3%81%99%E3%82%8BFreeMaster%E3%83%97%E3%83%AD%E3%82%B8%E3%82%A7%E3%82%AF%E3%83%88%E3%82%92%E6%8F%90%E4%BE%9B%E3%81%97%E3%81%A6%E3%81%84%E3%81%BE%E3%81%99%E3%80%82%3C%2FP%3E%0A%3CSPAN%20class%3D%22lia-inline-image-display-wrapper%20lia-image-align-center%22%20image-alt%3D%22dragostoma_1-1759217209418.png%22%20style%3D%22width%3A%20680px%3B%22%3E%3Cspan%20class%3D%22lia-inline-image-display-wrapper%22%20image-alt%3D%22dragostoma_1-1759217209418.png%22%20style%3D%22width%3A%20680px%3B%22%3E%3Cimg%20src%3D%22https%3A%2F%2Fcommunity.nxp.com%2Ft5%2Fimage%2Fserverpage%2Fimage-id%2F359008i4547BF0A5F9EEA20%2Fimage-dimensions%2F680x366%3Fv%3Dv2%22%20width%3D%22680%22%20height%3D%22366%22%20role%3D%22button%22%20title%3D%22dragostoma_1-1759217209418.png%22%20alt%3D%22dragostoma_1-1759217209418.png%22%20%2F%3E%3C%2Fspan%3E%3C%2FSPAN%3E%0A%3CBR%20%2F%3E%0A%3CUL%3E%0A%3CLI%3E%3CSTRONG%3ES32%20Design%20Studio%E3%81%AE%E7%B5%B1%E5%90%88%3C%2FSTRONG%3E%3C%2FLI%3E%0A%3C%2FUL%3E%0A%3CP%20class%3D%22lia-indent-padding-left-30px%22%20style%3D%22padding-left%20%3A%2030px%3B%22%20style%3D%22padding-left%20%3A%2030px%3B%22%3ES32%20Design%20Studio%20IDE%E5%86%85%E3%81%A7%E3%80%81Simulink%E3%83%A2%E3%83%87%E3%83%AB%E3%81%8B%E3%82%89%E7%94%9F%E6%88%90%E3%81%95%E3%82%8C%E3%81%9F%E3%82%B3%E3%83%BC%E3%83%89%E3%82%92%E3%82%A4%E3%83%B3%E3%83%9D%E3%83%BC%E3%83%88%E3%81%99%E3%82%8B%E6%A9%9F%E8%83%BD%E3%82%92%E6%8F%90%E4%BE%9B%E3%81%97%E3%81%BE%E3%81%99%E3%80%82%E3%81%93%E3%81%AE%E6%A9%9F%E8%83%BD%E3%81%AF%E3%80%81%E3%83%A2%E3%83%87%E3%83%AB%E3%82%92%E6%97%A2%E5%AD%98%E3%81%AE%E3%83%97%E3%83%AD%E3%82%B8%E3%82%A7%E3%82%AF%E3%83%88%E3%81%AB%E7%B5%B1%E5%90%88%E3%81%99%E3%82%8B%E5%BF%85%E8%A6%81%E3%81%8C%E3%81%82%E3%82%8B%E5%A0%B4%E5%90%88%E3%82%84%E3%83%87%E3%83%90%E3%83%83%E3%82%B0%E3%81%AE%E7%9B%AE%E7%9A%84%E3%81%A7%E5%BD%B9%E7%AB%8B%E3%81%A1%E3%81%BE%E3%81%99%E3%80%82%3C%2FP%3E%0A%3CSPAN%20class%3D%22lia-inline-image-display-wrapper%20lia-image-align-center%22%20image-alt%3D%22image.png%22%20style%3D%22width%3A%20686px%3B%22%3E%3Cspan%20class%3D%22lia-inline-image-display-wrapper%22%20image-alt%3D%22image.png%22%20style%3D%22width%3A%20686px%3B%22%3E%3Cimg%20src%3D%22https%3A%2F%2Fcommunity.nxp.com%2Ft5%2Fimage%2Fserverpage%2Fimage-id%2F369510i5959E1C921C9974B%2Fimage-dimensions%2F686x356%3Fv%3Dv2%22%20width%3D%22686%22%20height%3D%22356%22%20role%3D%22button%22%20title%3D%22image.png%22%20alt%3D%22image.png%22%20%2F%3E%3C%2Fspan%3E%3C%2FSPAN%3E%0A%3CBR%20%2F%3E%0A%3CUL%3E%0A%3CLI%3E%3CSTRONG%3E%E3%82%B7%E3%83%9F%E3%83%A5%E3%83%AC%E3%83%BC%E3%82%B7%E3%83%A7%E3%83%B3%E3%83%A2%E3%83%BC%E3%83%89%3C%2FSTRONG%3E%3C%2FLI%3E%0A%3C%2FUL%3E%0A%3CP%20class%3D%22lia-indent-padding-left-30px%22%20style%3D%22padding-left%20%3A%2030px%3B%22%20style%3D%22padding-left%20%3A%2030px%3B%22%3E%E5%BD%93%E7%A4%BE%E3%81%AF%E4%BB%A5%E4%B8%8B%E3%81%AE%E3%82%B7%E3%83%9F%E3%83%A5%E3%83%AC%E3%83%BC%E3%82%B7%E3%83%A7%E3%83%B3%E3%83%BB%E3%83%A2%E3%83%BC%E3%83%89%E3%82%92%E3%82%B5%E3%83%9D%E3%83%BC%E3%83%88%E3%81%97%E3%81%A6%E3%81%84%E3%81%BE%E3%81%99%EF%BC%88%E3%81%9D%E3%82%8C%E3%81%9E%E3%82%8C%E3%81%8C%E6%A4%9C%E8%A8%BC%E3%81%A8%E7%A2%BA%E8%AA%8D%E3%81%AB%E5%BD%B9%E7%AB%8B%E3%81%A1%E3%81%BE%E3%81%99%EF%BC%89%EF%BC%9A%3C%2FP%3E%0A%3CUL%3E%0A%3CUL%3E%0A%3CLI%3E%E3%82%BD%E3%83%95%E3%83%88%E3%82%A6%E3%82%A7%E3%82%A2%E3%83%BB%E3%82%A4%E3%83%B3%E3%83%BB%E3%83%AB%E3%83%BC%E3%83%97%EF%BC%88SIL%EF%BC%89%3C%2FLI%3E%0A%3CLI%3E%E3%83%97%E3%83%AD%E3%82%BB%E3%83%83%E3%82%B5%E3%83%BC%E3%83%BB%E3%82%A4%E3%83%B3%E3%83%BB%E3%83%AB%E3%83%BC%E3%83%97%EF%BC%88PIL%EF%BC%89%3C%2FLI%3E%0A%3C%2FUL%3E%0A%3C%2FUL%3E%0A%3CSPAN%20class%3D%22lia-inline-image-display-wrapper%20lia-image-align-center%22%20image-alt%3D%22georgevictor_22-1718092902205.jpeg%22%20style%3D%22width%3A%20682px%3B%22%3E%3Cspan%20class%3D%22lia-inline-image-display-wrapper%22%20image-alt%3D%22georgevictor_22-1718092902205.jpeg%22%20style%3D%22width%3A%20682px%3B%22%3E%3Cimg%20src%3D%22https%3A%2F%2Fcommunity.nxp.com%2Ft5%2Fimage%2Fserverpage%2Fimage-id%2F283425iD972015D5397875C%2Fimage-dimensions%2F682x398%3Fv%3Dv2%22%20width%3D%22682%22%20height%3D%22398%22%20role%3D%22button%22%20title%3D%22georgevictor_22-1718092902205.jpeg%22%20alt%3D%22georgevictor_22-1718092902205.jpeg%22%20%2F%3E%3C%2Fspan%3E%3C%2FSPAN%3E%0A%3CBR%20%2F%3E%0A%3CUL%3E%0A%3CLI%20class%3D%22x_MsoNormal%22%3E%3CSTRONG%3E%3CSPAN%20data-olk-copy-source%3D%22MessageBody%22%3ESimulink%20%E3%81%AE%E5%90%8C%E6%99%82%E5%AE%9F%E8%A1%8C%E3%82%92%E4%BD%BF%E7%94%A8%E3%81%97%E3%81%9F%E3%83%9E%E3%83%AB%E3%83%81%E3%82%B3%E3%82%A2%E3%82%B5%E3%83%9D%E3%83%BC%E3%83%88%3C%2FSPAN%3E%3C%2FSTRONG%3E%3C%2FLI%3E%0A%3C%2FUL%3E%0A%3CSPAN%20class%3D%22lia-inline-image-display-wrapper%20lia-image-align-center%22%20image-alt%3D%22image.png%22%20style%3D%22width%3A%20682px%3B%22%3E%3Cspan%20class%3D%22lia-inline-image-display-wrapper%22%20image-alt%3D%22image.png%22%20style%3D%22width%3A%20682px%3B%22%3E%3Cimg%20src%3D%22https%3A%2F%2Fcommunity.nxp.com%2Ft5%2Fimage%2Fserverpage%2Fimage-id%2F369511i79B78B443B1C561C%2Fimage-dimensions%2F682x331%3Fv%3Dv2%22%20width%3D%22682%22%20height%3D%22331%22%20role%3D%22button%22%20title%3D%22image.png%22%20alt%3D%22image.png%22%20%2F%3E%3C%2Fspan%3E%3C%2FSPAN%3E%0A%3CBR%20%2F%3E%0A%3CBR%20%2F%3E%0A%3CUL%3E%0A%3CLI%3E%3CSTRONG%3E%3CSPAN%20data-olk-copy-source%3D%22MessageBody%22%3EVirtual%20Vehicle%20Composer%20%E3%82%92%E4%BD%BF%E7%94%A8%E3%81%97%E3%81%9F%20HEV%20%E3%81%AE%E4%BE%8B%3C%2FSPAN%3E%3C%2FSTRONG%3E%3C%2FLI%3E%0A%3C%2FUL%3E%0A%3CSPAN%20class%3D%22lia-inline-image-display-wrapper%20lia-image-align-center%22%20image-alt%3D%22image.png%22%20style%3D%22width%3A%20680px%3B%22%3E%3Cspan%20class%3D%22lia-inline-image-display-wrapper%22%20image-alt%3D%22image.png%22%20style%3D%22width%3A%20680px%3B%22%3E%3Cimg%20src%3D%22https%3A%2F%2Fcommunity.nxp.com%2Ft5%2Fimage%2Fserverpage%2Fimage-id%2F369512i09C415B3AE86F2E4%2Fimage-dimensions%2F680x355%3Fv%3Dv2%22%20width%3D%22680%22%20height%3D%22355%22%20role%3D%22button%22%20title%3D%22image.png%22%20alt%3D%22image.png%22%20%2F%3E%3C%2Fspan%3E%3C%2FSPAN%3E%0A%3CBR%20%2F%3E%0A%3CUL%3E%0A%3CLI%3E%3CSTRONG%3E%20MATLAB%3C%2FSTRONG%3E%E3%83%90%E3%83%BC%E3%82%B8%E3%83%A7%E3%83%B3%E3%81%AE%E3%82%B5%E3%83%9D%E3%83%BC%E3%83%88%3C%2FLI%3E%0A%3C%2FUL%3E%0A%3CP%20class%3D%22lia-indent-padding-left-30px%22%20style%3D%22padding-left%20%3A%2030px%3B%22%20style%3D%22padding-left%20%3A%2030px%3B%22%3E%E6%AC%A1%E3%81%AEMATLAB%E3%83%90%E3%83%BC%E3%82%B8%E3%83%A7%E3%83%B3%E3%81%AE%E3%82%B5%E3%83%9D%E3%83%BC%E3%83%88%E3%81%8C%E8%BF%BD%E5%8A%A0%E3%81%95%E3%82%8C%E3%81%BE%E3%81%97%E3%81%9F%EF%BC%9A%3C%2FP%3E%0A%3CUL%3E%0A%3CUL%3E%0A%3CLI%3ER2023a%3C%2FLI%3E%0A%3CLI%3ER2023b%3C%2FLI%3E%0A%3CLI%3E%3CSTRONG%3ER2024a%3C%2FSTRONG%3E%3C%2FLI%3E%0A%3CLI%3E%3CSTRONG%3ER2024b%3C%2FSTRONG%3E%3C%2FLI%3E%0A%3CLI%3E%3CSTRONG%3ER2025a%3C%2FSTRONG%3E%3C%2FLI%3E%0A%3CLI%3E%3CSTRONG%3ER2025b%3C%2FSTRONG%3E%3C%2FLI%3E%0A%3C%2FUL%3E%0A%3C%2FUL%3E%0A%3CBR%20%2F%3E%0A%3CUL%3E%0A%3CLI%3E%3CSPAN%20data-olk-copy-source%3D%22MessageBody%22%3E%E3%82%B5%E3%83%9D%E3%83%BC%E3%83%88%E3%81%95%E3%82%8C%E3%81%A6%E3%81%84%E3%82%8B%E3%81%99%E3%81%B9%E3%81%A6%E3%81%AE%E3%83%9A%E3%83%AA%E3%83%95%E3%82%A7%E3%83%A9%E3%83%AB%2F%E6%A9%9F%E8%83%BD%E3%82%92%E7%B6%B2%E7%BE%85%E3%81%97%E3%81%9F%3CSTRONG%3E40%E4%BB%A5%E4%B8%8A%E3%81%AE%E4%BE%8B%3C%2FSTRONG%3E%3C%2FSPAN%3E%3C%2FLI%3E%0A%3C%2FUL%3E%0A%3CDIV%3E%0A%3CUL%20type%3D%22disc%22%3E%0A%3CUL%20type%3D%22circle%22%3E%0A%3CLI%20class%3D%22x_MsoNormal%22%3E%3CSPAN%20data-olk-copy-source%3D%22MessageBody%22%3EI%2FO%E5%88%B6%E5%BE%A1%3C%2FSPAN%3E%3C%2FLI%3E%0A%3CLI%20class%3D%22x_MsoNormal%22%3E%3CSPAN%3E%E3%83%A2%E3%83%BC%E3%82%BF%E5%88%B6%E5%BE%A1%E3%82%A2%E3%83%97%E3%83%AA%E3%82%B1%E3%83%BC%E3%82%B7%E3%83%A7%E3%83%B3%E7%94%A8%E3%81%AE%E3%82%A2%E3%83%97%E3%83%AA%E3%82%B1%E3%83%BC%E3%82%B7%E3%83%A7%E3%83%B3%E6%8B%A1%E5%BC%B5%EF%BC%88AE%EF%BC%89%3C%2FSPAN%3E%3C%2FLI%3E%0A%3CLI%20class%3D%22x_MsoNormal%22%3E%3CSPAN%3E%E3%82%BF%E3%82%A4%E3%83%9E%E3%83%BC%E3%81%A8%E3%82%B9%E3%82%B1%E3%82%B8%E3%83%A5%E3%83%BC%E3%83%AB%E8%A8%AD%E5%AE%9A%3C%2FSPAN%3E%3C%2FLI%3E%0A%3CLI%20class%3D%22x_MsoNormal%22%3E%3CSPAN%3E%E9%80%9A%E4%BF%A1%EF%BC%88CAN%E3%80%81SPI%E3%80%81UART%EF%BC%89%3C%2FSPAN%3E%3C%2FLI%3E%0A%3CLI%20class%3D%22x_MsoNormal%22%3E%3CSPAN%3E%E3%83%A1%E3%83%A2%E3%83%AA%E7%AE%A1%E7%90%86%3C%2FSPAN%3E%3C%2FLI%3E%0A%3CLI%20class%3D%22x_MsoNormal%22%3E%3CSPAN%3EDSP%2FML%E3%83%97%E3%83%AD%E3%82%BB%E3%83%83%E3%82%B5%3C%2FSPAN%3E%3C%2FLI%3E%0A%3CLI%20class%3D%22x_MsoNormal%22%3E%3CSPAN%3EAMMCLib%3C%2FSPAN%3E%3C%2FLI%3E%0A%3CLI%20class%3D%22x_MsoNormal%22%3E%3CSPAN%3EFreeMASTER%3C%2FSPAN%3E%3C%2FLI%3E%0A%3CLI%20class%3D%22x_MsoNormal%22%3E%3CSPAN%3E%E3%82%B7%E3%83%AB%20%2F%20%E3%83%94%E3%83%AB%3C%2FSPAN%3E%3C%2FLI%3E%0A%3CLI%20class%3D%22x_MsoNormal%22%3E%3CSPAN%3E%E3%83%9E%E3%83%AB%E3%83%81%E3%82%B3%E3%82%A2%3C%2FSPAN%3E%3C%2FLI%3E%0A%3C%2FUL%3E%0A%3C%2FUL%3E%0A%3C%2FDIV%3E%0A%3CP%20class%3D%22lia-indent-padding-left-30px%22%20style%3D%22padding-left%20%3A%2030px%3B%22%20style%3D%22padding-left%20%3A%2030px%3B%22%3E%E6%96%B0%E3%81%97%E3%81%84%E6%A9%9F%E8%83%BD%E3%81%AE%E8%A9%B3%E7%B4%B0%E3%80%81%E7%89%B9%E5%BE%B4%E3%80%81%E4%BD%BF%E7%94%A8%E6%96%B9%E6%B3%95%E3%81%AB%E3%81%A4%E3%81%84%E3%81%A6%E3%81%AF%E3%80%81%E6%B7%BB%E4%BB%98%E3%81%95%E3%82%8C%E3%81%A6%E3%81%84%E3%82%8B%E3%83%AA%E3%83%AA%E3%83%BC%E3%82%B9%20%E3%83%8E%E3%83%BC%E3%83%88%E3%81%8A%E3%82%88%E3%81%B3%E3%83%A6%E3%83%BC%E3%82%B6%E3%83%BC%20%E3%83%9E%E3%83%8B%E3%83%A5%E3%82%A2%E3%83%AB%E3%81%AE%E3%83%89%E3%82%AD%E3%83%A5%E3%83%A1%E3%83%B3%E3%83%88%E3%82%92%E5%8F%82%E7%85%A7%E3%81%97%E3%81%A6%E3%81%8F%E3%81%A0%E3%81%95%E3%81%84%E3%80%82%3C%2FP%3E%0A%3CBR%20%2F%3E%0A%3CUL%3E%0A%3CLI%3E%3CSTRONG%3EMATLAB%C2%AE%E3%81%AE%E7%B5%B1%E5%90%88%EF%BC%9A%3C%2FSTRONG%3E%3C%2FLI%3E%0A%3C%2FUL%3E%0A%3CP%20class%3D%22lia-indent-padding-left-30px%22%20data-unlink%3D%22true%22%20style%3D%22padding-left%20%3A%2030px%3B%22%20style%3D%22padding-left%20%3A%2030px%3B%22%3E%3CSTRONG%3E%3CSPAN%20data-olk-copy-source%3D%22MessageBody%22%3E%26nbsp%3B%3C%2FSPAN%3E%3C%2FSTRONG%3E%3CSPAN%3ENXP%E3%83%A2%E3%83%87%E3%83%AB%E3%83%99%E3%83%BC%E3%82%B9%E3%83%87%E3%82%B6%E3%82%A4%E3%83%B3%E3%83%84%E3%83%BC%E3%83%AB%E3%83%9C%E3%83%83%E3%82%AF%E3%82%B9%E3%81%AF%E3%80%81MATLAB%20%C2%AE%E3%81%8A%E3%82%88%E3%81%B3Simulink%20%C2%AE%E3%82%A8%E3%82%AF%E3%82%B9%E3%83%9A%E3%83%AA%E3%82%A8%E3%83%B3%E3%82%B9%E3%82%92%E6%8B%A1%E5%BC%B5%E3%81%97%E3%80%81NXP%E3%81%AES32Z%2FE%E3%83%AA%E3%82%A2%E3%83%AB%E3%82%BF%E3%82%A4%E3%83%A0%E3%83%97%E3%83%AD%E3%82%BB%E3%83%83%E3%82%B5%E3%81%A8%E8%A9%95%E4%BE%A1%E3%83%9C%E3%83%BC%E3%83%89%E3%82%BD%E3%83%AA%E3%83%A5%E3%83%BC%E3%82%B7%E3%83%A7%E3%83%B3%E3%82%92%E3%81%99%E3%81%90%E3%81%AB%E8%A9%95%E4%BE%A1%E3%83%BB%E4%BD%BF%E7%94%A8%E3%81%A7%E3%81%8D%E3%82%8B%E3%82%88%E3%81%86%E3%81%AB%E3%81%97%E3%81%BE%E3%81%99%E3%80%82S32ZE%E5%90%91%E3%81%91%3C%2FSPAN%3E%3CSPAN%3E%3CA%20title%3D%22https%3A%2F%2Fnxp.flexnetoperations.com%2Fcontrol%2Ffrse%2Fdownload%3Felement%3D7702701%22%20href%3D%22https%3A%2F%2Fnxp.flexnetoperations.com%2Fcontrol%2Ffrse%2Fdownload%3Felement%3D7702701%22%20target%3D%22_blank%22%20rel%3D%22noopener%20nofollow%20noreferrer%22%20data-auth%3D%22NotApplicable%22%20data-linkindex%3D%224%22%3ENXP%E3%83%A2%E3%83%87%E3%83%AB%E3%83%99%E3%83%BC%E3%82%B9%E3%83%87%E3%82%B6%E3%82%A4%E3%83%B3%E3%83%84%E3%83%BC%E3%83%AB%E3%83%9C%E3%83%83%E3%82%AF%E3%82%B9%E3%83%90%E3%83%BC%E3%82%B8%E3%83%A7%E3%83%B31.4.0%E3%81%AF%E3%80%81%3C%2FA%3E%3C%2FSPAN%3E%20%3CSPAN%3EMATLAB%20%C2%AE%E7%92%B0%E5%A2%83%E3%81%AB%E5%AE%8C%E5%85%A8%E3%81%AB%E7%B5%B1%E5%90%88%E3%81%95%E3%82%8C%E3%81%A6%E3%81%84%E3%81%BE%E3%81%99%E3%80%82%3C%2FSPAN%3E%3C%2FP%3E%0A%3CSPAN%20class%3D%22lia-inline-image-display-wrapper%20lia-image-align-center%22%20image-alt%3D%22image.png%22%20style%3D%22width%3A%20678px%3B%22%3E%3Cspan%20class%3D%22lia-inline-image-display-wrapper%22%20image-alt%3D%22image.png%22%20style%3D%22width%3A%20678px%3B%22%3E%3Cimg%20src%3D%22https%3A%2F%2Fcommunity.nxp.com%2Ft5%2Fimage%2Fserverpage%2Fimage-id%2F369515iDA4E0C67190508C7%2Fimage-dimensions%2F678x361%3Fv%3Dv2%22%20width%3D%22678%22%20height%3D%22361%22%20role%3D%22button%22%20title%3D%22image.png%22%20alt%3D%22image.png%22%20%2F%3E%3C%2Fspan%3E%3C%2FSPAN%3E%0A%3CBR%20%2F%3E%0A%3CBR%20%2F%3E%0A%3CBR%20%2F%3E%0A%3CP%3E%3CSTRONG%3E%E5%AF%BE%E8%B1%A1%E8%AA%AD%E8%80%85%EF%BC%9A%3C%2FSTRONG%3E%3C%2FP%3E%0A%3CP%3E%3CSPAN%20data-olk-copy-source%3D%22MessageBody%22%3E%E3%81%93%E3%81%AE%E3%83%AA%E3%83%AA%E3%83%BC%E3%82%B9%20(1.4.0)%20%E3%81%AF%E3%80%81%E3%83%86%E3%82%AF%E3%83%8E%E3%83%AD%E3%82%B8%E3%81%AE%E3%83%87%E3%83%A2%E3%83%B3%E3%82%B9%E3%83%88%E3%83%AC%E3%83%BC%E3%82%B7%E3%83%A7%E3%83%B3%E3%80%81%E8%A9%95%E4%BE%A1%E3%80%81%E3%81%8A%E3%82%88%E3%81%B3%20S32Z%2FE%20%E3%83%AA%E3%82%A2%E3%83%AB%E3%82%BF%E3%82%A4%E3%83%A0%20%E3%83%97%E3%83%AD%E3%82%BB%E3%83%83%E3%82%B5%E3%81%A8%E8%A9%95%E4%BE%A1%E3%83%9C%E3%83%BC%E3%83%89%E3%81%AE%E3%83%97%E3%83%AD%E3%83%88%E3%82%BF%E3%82%A4%E3%83%94%E3%83%B3%E3%82%B0%E3%82%92%E7%9B%AE%E7%9A%84%E3%81%A8%E3%81%97%E3%81%A6%E3%81%84%E3%81%BE%E3%81%99%E3%80%82%3C%2FSPAN%3E%3C%2FP%3E%0A%3CBR%20%2F%3E%0A%3CP%3E%3CSTRONG%3E%E4%BE%BF%E5%88%A9%E3%81%AA%E3%83%AA%E3%82%BD%E3%83%BC%E3%82%B9%EF%BC%9A%3C%2FSTRONG%3E%3C%2FP%3E%0A%3CP%3E%E4%BE%8B%E3%80%81%E3%83%88%E3%83%AC%E3%83%BC%E3%83%8B%E3%83%B3%E3%82%B0%E3%80%81%E3%82%B5%E3%83%9D%E3%83%BC%E3%83%88%EF%BC%9A%3CSPAN%3E%3CA%20href%3D%22https%3A%2F%2Fcommunity.nxp.com%2Fcommunity%2Fmbdt%22%20target%3D%22_blank%22%3Ehttps%3A%2F%2Fcommunity.nxp.com%2Fcommunity%2Fmbdt%3C%2FA%3E%20%3C%2FSPAN%3E%3C%2FP%3E%0A%3C%2FTD%3E%0A%3C%2FTR%3E%0A%3CTR%3E%0A%3CTD%20width%3D%22100%25%22%20height%3D%22201px%22%3E%0A%3CBR%20%2F%3E%0A%3CSPAN%20class%3D%22lia-inline-image-display-wrapper%20lia-image-align-center%22%20image-alt%3D%22georgevictor_25-1718092990738.png%22%20style%3D%22width%3A%20200px%3B%22%3E%3Cspan%20class%3D%22lia-inline-image-display-wrapper%22%20image-alt%3D%22georgevictor_25-1718092990738.png%22%20style%3D%22width%3A%20200px%3B%22%3E%3Cimg%20src%3D%22https%3A%2F%2Fcommunity.nxp.com%2Ft5%2Fimage%2Fserverpage%2Fimage-id%2F283430iD3133BB7685E056E%2Fimage-size%2Fsmall%3Fv%3Dv2%26amp%3Bpx%3D200%22%20role%3D%22button%22%20title%3D%22georgevictor_25-1718092990738.png%22%20alt%3D%22georgevictor_25-1718092990738.png%22%20%2F%3E%3C%2Fspan%3E%3C%2FSPAN%3E%0A%3CBR%20%2F%3E%0A%3C%2FTD%3E%0A%3C%2FTR%3E%0A%3CTR%3E%0A%3CTD%20width%3D%22100%25%22%20height%3D%2239px%22%20style%3D%22background-color%3A%20%230b5394%3B%22%3E%0A%3CBR%20%2F%3E%0A%3C%2FTD%3E%0A%3C%2FTR%3E%0A%3C%2FTBODY%3E%0A%3C%2FTABLE%3E%0A%3C%2FDIV%3E%0A%3C%2FDIV%3E%0A%3C%2FLINGO-BODY%3E
評価なし
バージョン履歴
最終更新日:
‎12-11-2025 03:36 AM
更新者: