|
The Automotive Processing, Model-Based Design Tools Team at NXP Semiconductors, is pleased to announce the release of the Model-Based Design Toolbox for S32K3xx version 1.5.0. This release supports automatic code generation for S32K3xx peripherals and applications prototyping from MATLAB/Simulink for NXP S32K3xx Automotive Microprocessors. This new product adds support for S32K310, S32K311, S32K312, S32K314, S32K322, S32K324, S32K328, S32K338, S32K341, S32K342, S32K344, S32K348, S32K358, S32K374, S32K376, S32K388, S32K394 and S32K396 MCUs and part of their peripherals, based on RTD MCAL components (ADC, CAN, DIO, GPT, I2C, ICU, LIN, MEM, MCL, PWM, SPI, UART). In this release, we have also updated RTD, S32 Configuration Tools, AMMCLib, FreeMASTER, and MATLAB support for the latest versions. The product comes with over 140 examples, covering all the features and functionalities of the toolbox, including demos for motor control applications.
Target audience:
This product is part of the Automotive SW – Model-Based Design Toolbox.
FlexNet Location:
https://nxp.flexnetoperations.com/control/frse/download?element=3983098
Technical Support:
NXP Model-Based Design Toolbox for S32K3xx issues will be tracked through the NXP Model-Based Design Tools Community space.
https://community.nxp.com/community/mbdt
Release Content:
- Automatic C code generation from MATLAB® for NXP S32K3xx derivatives:
- S32K310
- S32K311
- S32K312
- S32K314
- S32K322
- S32K324
- S32K328
- S32K338
- S32K341
- S32K342
- S32K344
- S32K348
- S32K358
- S32K374
- S32K376
- S32K388
- S32K394
- S32K396
- Support for the following peripherals (MCAL components):
- ADC
- CAN
- DIO
- GPT
- I2C
- ICU
- LIN
- MEM
- MCL
- PWM
- SPI
- UART
- New RTD version supported (4.0.0 P19)
- New S32 Configuration Tools version supported (2024.R1.7)
- Provides 2 modes of operation:
- Basic – using pre-configured configurations for peripherals; useful for quick hardware evaluation and testing
- Advanced – using S32 Configuration Tools or EB Tresos to configure peripherals/pins/clocks
- Integrates the Automotive Math and Motor Control Library release 1.1.35

All functions in the Automotive Math and Motor Control Library v1.1.35 are supported as blocks for simulation and embedded target code generation.
We provide several Simulink example models and associated FreeMASTER projects to demonstrate how our toolbox interacts with the real-time data visualization tool and how it can be used for tuning embedded software applications.
- S32 Design Studio Integration
We provide the feature of importing the code generated from a Simulink model inside the S32 Design Studio IDE. This functionality can be useful if the model needs to be integrated into an already existing project or for debug purposes.
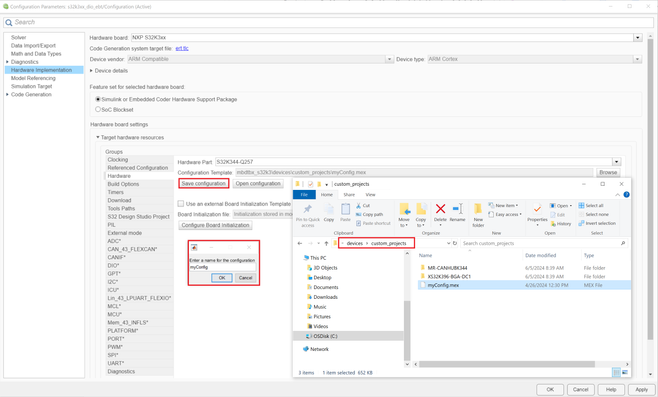
- Support for custom default project configuration
The toolbox provides support to use and create custom default project configurations. This could be very useful when having a custom board design – offering the possibility to create the configuration for it only once. After it is saved as a custom default project, it can be used for every model that is being developed.
Such custom projects, addressing specific hardware designs are offered inside the current version of the toolbox to integrate the following EVBs:
- S32K396-BGA-DC1
- MR-CANHUBK344, alongside a set of examples specifically created to target this hardware design and a series of articles (available on NXP Community) demonstrating how to use the toolbox features and functionalities for creating applications for custom boards.
For a complete list of the hardware on which the toolbox was tested and developed, please consult the attached Release Notes document.
We provide support for the following simulation modes (each of them being useful for validation and verification):
- Software-in-Loop (SIL)
- Processor-in-Loop (PIL) including AUTOSAR SW-C deployment
- External mode
- Motor Control Applications
The toolbox provides examples for 1-shunt and 2-shunt PMSM and BLDC motor control applications, supporting both S32 Configuration Tools and EB Tresos. Each of the examples provides a detailed description of the hardware setup and an associated FreeMASTER project which can be used for control and data visualization. The toolbox also demonstrates the integration of the Motor Control Blockset in developing such applications.
- Support for MATLAB versions
We added support for the following MATLAB versions:
- R2021a
- R2021b
- R2022a
- R2022b
- R2023a
- R2023b
- R2024a
- Examples for every peripheral/function supported
More than 140 examples showcasing:
- I/O Control
- Timers and scheduling
- Communication (CAN, I2C, LIN, SPI, UART)
- Motor Control applications
- AMMCLib
- FreeMASTER
- SIL / PIL / External mode
For more details, features, and how to use the new functionalities, please refer to the Release Notes and Quick Start Guides documents attached.
MATLAB® Integration:
The NXP Model-Based Design Toolbox extends the MATLAB® and Simulink® experience by allowing customers to evaluate and use NXP’s S32K3xx MCUs and evaluation board solutions out-of-the-box. NXP Model-Based Design Toolbox for S32K3xx version 1.5.0 is fully integrated with MATLAB® environment.
Target Audience:
This release (1.5.0) is intended for technology demonstration, evaluation purposes, and prototyping S32K3xx MCUs and Evaluation Boards.
Useful Resources:
Examples, Trainings, and Support: https://community.nxp.com/community/mbdt
|