Hello Sangho Lee,
The S32K1xx Family is supported by the S32 Design Studio IDE for Arm® based MCUs and it has the Integrated NXP Software:
With this IDE you can get the best results for S32K1 Family of Microcontrollers.
The latest Model-Based Design Toolbox for S32K1xx version 4.3.0 has been designed and tested using S32 Design Studio IDE for Arm® and it is using the S32K SDK.
Download and install the S32 Design Studio v3.4 S32K1 Service Pack 1 released! - NXP Community
To add S32K1 support, open the S32DS Extension and Updates and check if the S32K1XXX packages are installed:

Then open Matlab r2021a and the GPIO model gpio_s32k144.mdl, then press Ctrl+B to build and flash on the board:

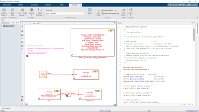
After this open the S32 Design Studio for S32 Platform and Import Info XML as S32DS Project:

Then select the ProjectInfo.xml file from C:\MathWorks\Toolboxes\NXP_MBDToolbox_S32K1xx\S32_Examples\s32k14x\gpio\gpio_s32k144_mbd_rtw:

Then open project settings in S32DS for S32 Platform and go to C/C++ Build -> Settings -> Tool Settings -> Standard S32DS C Linker -> Libraries:

And add ":" on each entry, this will be modified to ":S32K14x_AMMCLIB.a" and ":libm.a".
To migrate the project please follow the steps in Solved: Migrate prj from S32DS for ARM version2018.R1 TO S32 platform 3.4 - NXP Community
Hope this helps,
Stefan V.