Hi, @Narudol-T,
A quick introduction about the new MBDT workflow for S32K3xx:
The MBDT for S32K3xx generates code based on RTD (Real Time Drivers) MCAL components. The configuration of these components is done using an external configuration tool (S32 Configuration Tool integrated in our toolbox or EBtresos tool that needs to be downloaded). For more details about using and configuring these components, you can open the S32K3_RTD folder found in the toolbox root and search for the user manual for a desired component. As an example, in the next picture, you can see the location of the DIO user manual.

For further details about the new MBDT workflow you can take a look over our S32K3 webinars found in the lower right section of the MBDT community page .
Regarding your application, I see that you have a standard S32K344-Q172 board. For this I would mention the following:
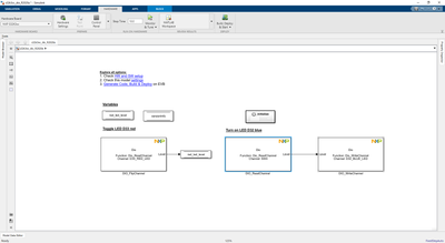
1. In case you want to run our DIO example for s32ct, the model help mention that the S32k344-Q172 is supported and there is no need to configure the pin arrangement. When you select a hardware Part for an example, a default configuration provided by MBDT (for S32CT, the .mex file and the modelName_Config folder) is associated to the model. As you can see in the .mex configuration the LED and switches are already configured.

This means that, after selecting your Hardware Part, according to the board you have, you will only need to press the build button, it's plug and play.
2. In case you want to customize our default project provided for S32K344-Q172, for your application particularities, you can open the project and modify it as required.
For example, to configure an additional DIO channel the followings steps are required:
- configure the pins you need (adding new ones, or rerouting the already configured ones) in the Pins diagram. This will only do the hardware routing for your pin to a specific peripheral, in our case let's take the RGBLED0_RED pin that is configured to SIUL2 as a gpio (general purpose I/O pin). The gpio 29th pin is routed to the PTA port of the MCU.
For using DIO functions to control the pins there is one additional step that must be made:
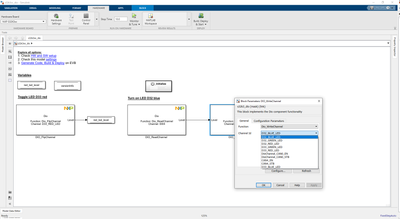
- a DIO channel corresponding to the pin must be configured inside the DIO component
Ports (PTA, PTB, PTC, etc.) are structured in 2 sections, each of them containing 16 pins, and they are identified as: Low (pins from 0-15) and High (pins from 16-31). For more details you can hover the Dio Port Id element and check the details as displayed in the image below:

Therefore, if you would like to configure a DIO channel to PTA29 you should set the port ID to 1 corresponding to PTA_H (pins form 16-31). The channel ID setting should be configured to 13 because PTA29 can be found on the 13th position of the PTA_H port.
3. In case you have a custom board you can try use the functionality described in section 3.7 Support for custom default project in Release Notes. This functionality helps you to configure and save a custom configuration template that can be further associated to multiple applications. The link to Release Notes is found in the bottom of the example help.
Hope this helps you,
Victor