Hi Thomas,

Here you have Quadrature decoder project example for S32K116.
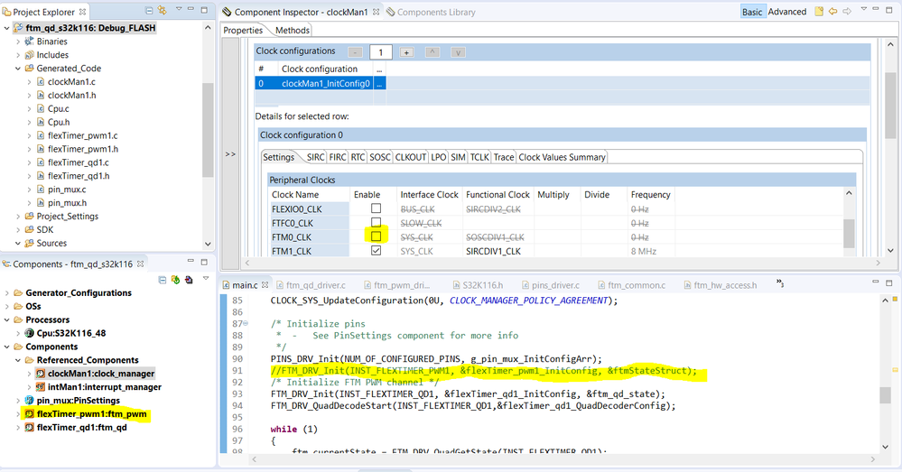
I have a similar request from a customer who sees the CPU to jump into default ISR when he executes FTM_DRV_INIT for Quadrature Decoder using FTM1 on K116.
In this picture, as you can see, i have added flexTimer_pwm1:ftm_pwm module but this has not been initialized. If you uncomment this yellow line (//FTM_DRV_Init(INST_FLEXTIMER_PWM1, &flexTimer_pwm1_InitConfig, &ftmStateStruct);) wich is FTM0 initialization, then because this module doesn't have clock enabled (see yellow dot in picture --> clock config) you will get the stuck in default interrupt.
The registers for QD are available (and I can write them without any errors) even for FTM0 where QD is not supported in K116 according to our RM. What happens if I init a QD using FTM0?
Even if you can write QD registers for FTM0 module you can not allocate any pin for QD FTM0, so it's useless to config QD register for FTM0.
Best regards,
Adrian