Hello!!
I am making Serial-to-CAN convert module using NXP S32K144 evaluation kit.
System configuration is as below,
(There are two serial communications and 15 digital Inputs in my Serial-to-CAN convert module.)

The Serial-to-CAN convert module transmits and receives 32bytes data between S32K144 and Touch Panel as below,

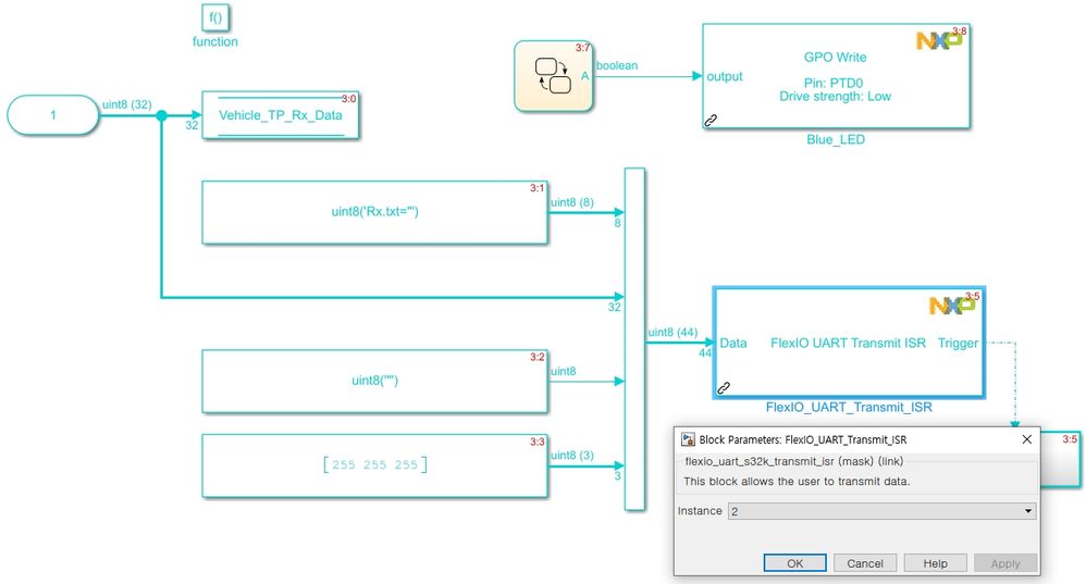
In my project, a serial communication between S32K144 and Touch Panel is stable and good if using the FlexIO UART Blocks in model based design toolkit.
However, the problem is when I use two touch panels as below,

When I just Run above program, there is no error. However, when I try to build the program, an error happens as below,

Please, help me out!!
Thank you very much.
For your reference, I set the FlexIO UART blocks as below,

Instance is set to 0 in case of vehicle touch panel. Instance is set to 2 in case of Robot Arm touch panel.

