S32DS lpuart error : callbacks.h: No such file or directory.

cancel
Showing results for 
Show  only  | Search instead for 
Did you mean: 

S32DS lpuart error : callbacks.h: No such file or directory.

1,136 Views
victor_song_171
Contributor III

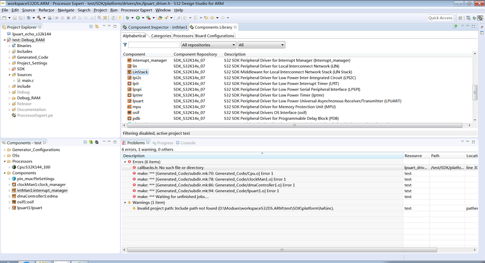
Just like title. In S32DS config the lpuart for chip-s32k144.I add the library lpuart and build, the error like below:

pastedImage_1.png

Please advice.

0 Kudos
Reply
1 Reply

1,038 Views
constantinrazva
NXP Employee
NXP Employee

Hello victor_song_171819@163.com‌,

Unfortunately in this community we handle questions regarding MATLAB/Simulink and our toolbox; for S32DS questions you can  try the S32 Design Studio  community. To me it looks like some paths to the SDK are broken. You can right click on the project and go to SDKs option - from there you can manage all the SDK paths associated with this project. You can add/edit from there, if that is the problem.

 

Hope this helps,

Razvan.

0 Kudos
Reply