Hello @mgomez
The NXP Model Based Design Toolbox for S32K1xx platform is not build upon MATLAB`s Coder Target framework. That is the reason why you won`t see the S32K1xx family in that hardware drop-down.
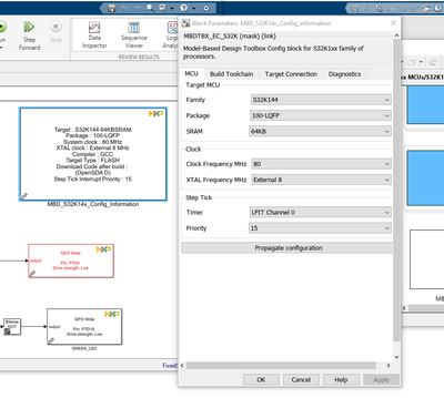
To configure a model for code generation for S32K1xx platform, you have to drag and drop from Simulink Library Browser a configuration block, called MBD_S32K1xx_Config_Information. You can find this block inside the Library Browser -> NXP Model-Based Design Toolbox for S32K1xx MCUs -> S32K1xx Core, System, Peripherals and Utilities library, as shown in the image below:

With this block, you will be able to choose a platform from S32K1xx supported MCUs, package, SRAM, Clock configurations, make Toolchain settings and also choose some target connection settings.

After, you set everything up, you can build and deploy your model, using the Embedded Coder App.

Hope this helps!
Best regards,
Stefan.