Time base for MQX (Lite)

cancel
Showing results for 
Show  only  | Search instead for 
Did you mean: 

Time base for MQX (Lite)

1,054 Views
ky3orr
Contributor II

Hello all MQX (Lite) users,

I want to implement simple IoT gateway and I want to try doing it with MQX Lite - if possible (small resources in MKL05).

My requirement is to have gateway's oscillator synchronized in frequency to external frequency standard.

What I want to do is to have one task designated for synchronization, and other that is somehow scheduling RF TDMA data exchange with sensors.

I am curious how to setup a timebaseto have resolution of 1[us] while using MQX.

Is it something outside MQX and I need to do it with timers, or there is a way for setting it in OS component?

I am using KDS 2.0.0 and PE.

Thanks for any hints.

Best regards

Tags (2)
0 Kudos
Reply
1 Reply

982 Views
soledad
NXP Employee
NXP Employee

Hello Grzegorz Kaczmarek,

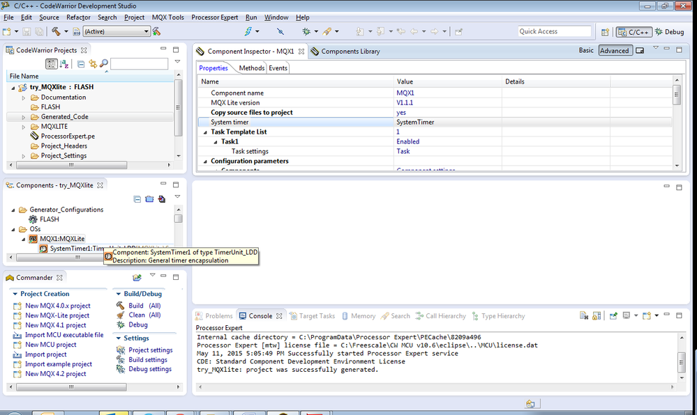
You can modify the system timer according your needs.


Please check the below images for reference.

pastedImage_0.png

pastedImage_2.png

pastedImage_1.png


Have a great day,
Sol

-----------------------------------------------------------------------------------------------------------------------
Note: If this post answers your question, please click the Correct Answer button. Thank you!
-----------------------------------------------------------------------------------------------------------------------

0 Kudos
Reply