Hi soledad! Thank you for you help!
According to your document, I use PE to do the configuration, But still not solve the problem.
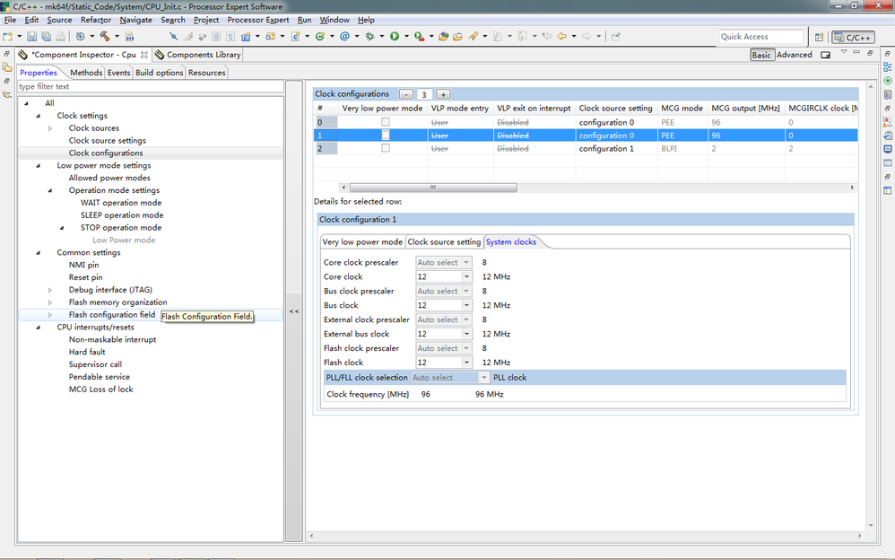
PE configuration as follows:





Add the following content in the _bsp_initialize_hardware(void) functions:
/* SIM_CLKDIV2:USBDIV = 0, USBFRAC = 0*/
SIM_CLKDIV2 = (uint32_t)0x0UL;
/* Configure USB to be clocked from IRC 48MHZ */
SIM_SOPT2_REG(SIM_BASE_PTR) |= SIM_SOPT2_USBSRC_MASK | SIM_SOPT2_PLLFLLSEL(3);
/*Enable USB-OTG IP clocking */
SIM_SCGC4_REG(SIM_BASE_PTR) |= SIM_SCGC4_USBOTG_MASK;
/* Enable IRC48MHZ for USB module*/
USB0_CLK_RECOVER_IRC_EN = 0x03;
/* MCG_C7: OSCSEL = 10*/
MCG_C7 |= 0x2u;
/* USB_CLK_RECOVER_CTRL: CLOCK_RECOVER_EN = 1*/
USB0_CLK_RECOVER_CTRL |= ( 1UL << 7);
The problem is OS stay on the PBE patterns, wait until external reference clock is selected as MCG output or wait until PLL is locked.
Thank you for your selfless help again!