How to add MFS and Shell support to a new MQX RTOS for KSDK and PEx project

取消
显示结果 
显示  仅  | 搜索替代 
您的意思是: 

How to add MFS and Shell support to a new MQX RTOS for KSDK and PEx project

How to add MFS and Shell support to a new MQX RTOS for KSDK and PEx project

Hi Community,

Based on How to add RTCS to a Processor Expert Project Using KDS and KSDK​,  below you can find the steps to include MFS and Shell to a KDS3.0 project using KSDK1.2 and Processor Expert.

Thank you Carlos_Musich for his great document and for providing the draft of this document.

Regards,

Isaac Avila

标签 (1)
附件
评论

Thank you Isaac for your presentation.

I created KDS3.0 project with Shell and shell for K60D100M micro. KSDK 1.2.0.

The only problem that I had was with build variables.

In Properties\C/C++ Build\Build Variables KSDK_PATH was missing (see image inserted).

I created couple of tasks and run application under the debugger. TAD information wasn't available under debugger.

I know that just to see TAD info debugger should be stopped somewhere inside the task after running.

May be you have fix for that.

Thank you,

Leonid Borshchak.

Build variables.png

Hi Leonid,

Yes, it is necessary to add this build variable in order to avoid error on project. I can see that you've already added this variable.

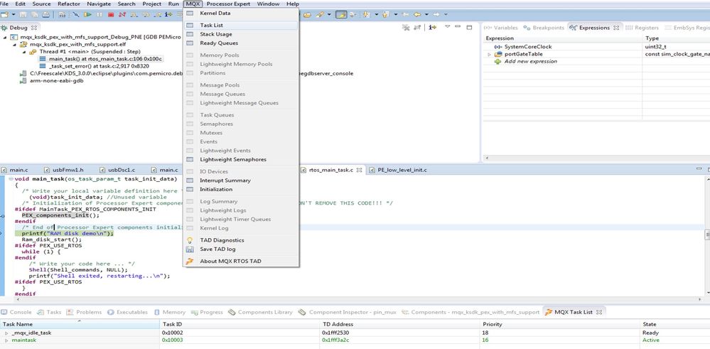
About TAD, you must run the project and then you should pause it (In my example, i pause it just before PEX_components_init() in my main_task) and i am able to see MQX's Task List for example.

MQX TAD.jpg

I hope this can help you.

Best Regards,

Isaac

Hi Isaac,

TAD problem is related to P&E Micro OSBDM debug interface used on TWRK60D100M Tower module.

When I use P&E micro Multilink Universal JTAG interface, TAD info becomes available.

Best regards,

Leonid Borshchak.

无评分
版本历史
最后更新:
‎08-25-2015 12:06 PM
更新人: