Hello Colin,
in general, there are two ways you can go with MPC5748G.
First way is bare board project and in this case there is no tool for GPIO configuration available.
Second way is SDK, which is included in S32 Design Studio. If you choose this way, Processor Expert is available and using this tool you can configure almost all peripherals. Only thing you must remember when you use SDK is, that SDK does not cover all microcontroller functionality, it has large overhead, a it is not recommended to mix SDK and no SDK code. This means, you should not take some piece of SDK code and place it into a project, which is non SDK.
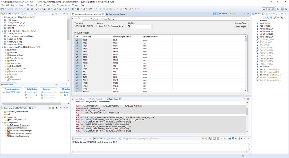
Please see the figure below, which shows, how Processor Expert looks like:

Theoretically, there is one other way and this is MCAL drivers, but these are provided under license and from my point of view, these are more difficult to use than SDK mentioned above.
Please let me know, if you have any other questions.
Regards,
Martin