How do you disable devices/override pins in Freedom/Tower board SDKs?

キャンセル
次の結果を表示 
表示  限定  | 次の代わりに検索 
もしかして: 

How do you disable devices/override pins in Freedom/Tower board SDKs?

ソリューションへジャンプ
5,670件の閲覧回数
myke_predko
Senior Contributor III

I'm making up a test circuit using the FRDM-K22F and I'm attaching it to an Arduino prototyping shield.  I want to use processor pin 60 (which is used on the Freedom board as a SDHC port with the pin set to SPI0_SIN) as a GPIO but I can't figure out a way to force this change in MCUXpresso's Pin Tool. 

I continually get the error "Incorrect assignment on 'Identifier' item."  I also get the same issue with the RBG LED pins.  

For some of the other previously defined pins, I can override them but not in these cases - when I look through, there seems to be a direct link to the Initialization routines that are atomatically provided in the built in SDK files.  

Anybody know how I can override these pins or do I have to look for pins that I perform the functions I need (I also need an SDI chip select pin)?  

Thanx!

タグ(3)
0 件の賞賛
返信
1 解決策
5,431件の閲覧回数
jingpan
NXP TechSupport
NXP TechSupport

Hi,

In the Overview label, there is a Function Group. You can see it at right. There are many little flag there. Click the little flag will include or exclude the function. If you don't want Board_InitLEDPins(), click the little flag ti exclude it.

Regards,

Jing

元の投稿で解決策を見る

0 件の賞賛
返信
8 返答(返信)
5,431件の閲覧回数
myke_predko
Senior Contributor III

Okay that seemed to be the issue.  

Thanx!

myke

0 件の賞賛
返信
5,431件の閲覧回数
jingpan
NXP TechSupport
NXP TechSupport

Hi,

I reproduced this error on my side. It seems it just need to change the identifier to other name in Routed Pins window.

pastedImage_1.png

The build error shows that BOARD_SPI_PCS_PIN is used by spi_task.c. But this #define is covered by new pin_mux.c/.h

Regards,

Jing

0 件の賞賛
返信
5,431件の閲覧回数
myke_predko
Senior Contributor III

Hi Jing,

Are you talking about the problem I'm having with setting the new pin name?  If so, then yes I could see that as I noted above that by "banging on the pins, enabling them/disabling them/changing the Label & Identifier" to save the changes to the Label/Identifier but it doesn't work the first time.  

What about the other issue where I can't set the pin functionality to what I want in the Pin Tool - this is Pin 62 specifically, in the example above, where I want to set it to SPI_SCK BUT it is already set as a Digital Output for the "BLUE_LED".  This is the bigger issue for me.

Thanx,

myke

0 件の賞賛
返信
5,432件の閲覧回数
jingpan
NXP TechSupport
NXP TechSupport

Hi,

In the Overview label, there is a Function Group. You can see it at right. There are many little flag there. Click the little flag will include or exclude the function. If you don't want Board_InitLEDPins(), click the little flag ti exclude it.

Regards,

Jing

0 件の賞賛
返信
5,431件の閲覧回数
myke_predko
Senior Contributor III

As I move forwards, it seems like the best thing to do is to set the Pin Identifiers I want in the pin tool and make sure that I don't call any initialization routines (I do all the pin and peripheral initializations manually) and NOT let the generated files do that for me.  

Does that sound correct?

0 件の賞賛
返信
5,431件の閲覧回数
jingpan
NXP TechSupport
NXP TechSupport

Hi Myke,

Can you patch a screenshot of the config tool? I can't reproduce your problem.

pastedImage_1.png

Regards,

Jing

0 件の賞賛
返信
5,431件の閲覧回数
myke_predko
Senior Contributor III

Hi Jing,

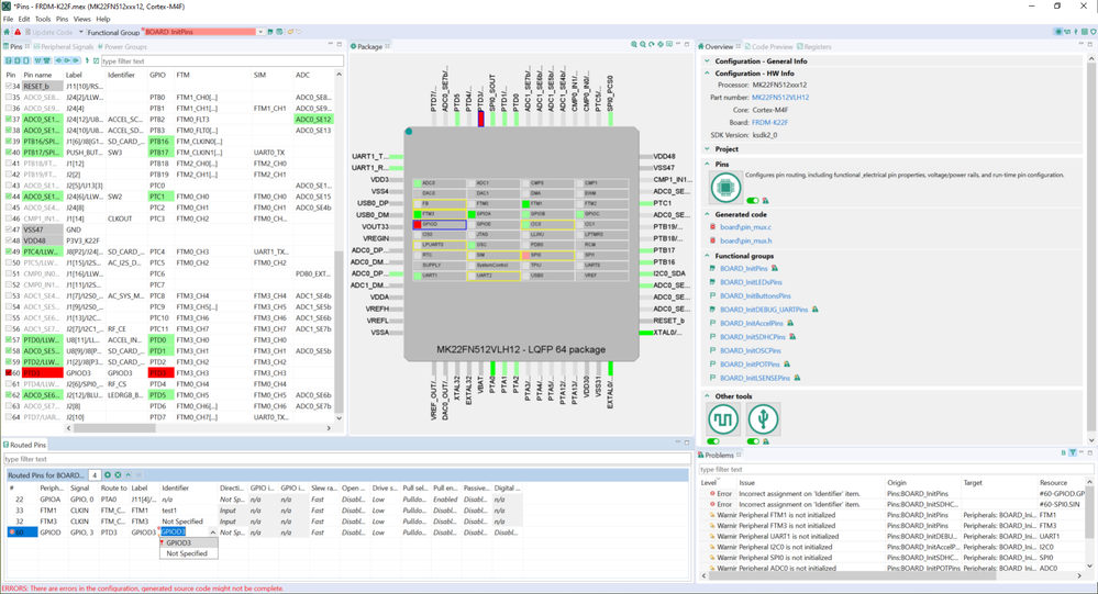
After changing pin 60 for the screenshot in the previous post, I now can't get teh pins to where they were before.  When I try to set Pin 62 (Green LED on the FRDM-K22F) to SPI1_SCK, I keep getting an error that there is a conflict with BOARD_InitPins and when I hover over the pin, I get the error:

Pin No.: 62, ADC0_SE6b/PTD5/SPI0_PCS2/UART0_CTS_b/FTM0_CH5/FB_AD1/EWM_OUT_b/SPI1_SCK
ADC0 analog channel 6;General purpose IO, Port D, bit 5;SPI0 Peripheral Chip Select 2;Clear to send;Channel 5;FlexBus address/data bus 1;EWM output;SPI1 Serial Clock Output

Routed by default and dedicated signals:
ADC0_SE6b (ADC0,SE,6b) - Single-ended channel 6b; Analog; Input; routed by default

Pin is routed to signals:
PTD5 (GPIOD,GPIO,5) - General purpose IO pin 5; Digital; Input, Output; features: interrupt
SPI1_SCK (SPI1,SCK) - Serial clock; Digital; Input, Output; features: interrupt
Pin is routed in functions:
BOARD_InitPins; BOARD_InitLEDsPins

ERRORS:
#62-SPI1.SCK setting in BOARD_InitPins:
– The identifier is duplicated in function(s) BOARD_InitLEDsPins. This can lead to duplicated #defines in the generated header file(s).
#62-GPIOD.GPIO.5 setting in BOARD_InitLEDsPins:
– The identifier is duplicated in function(s) BOARD_InitPins. This can lead to duplicated #defines in the generated header file(s).

AND, I can't get the build workign to were it was before - now I'm getting the build errors:

Description Resource Path Location Type
'BOARD_SPI_PCS_PIN' undeclared (first use in this function); did you mean 'BOARD_SPI_SIN_PIN'? SPI_task.c /FRDMK22F_Newhaven_01/source line 88 C/C++ Problem
'BOARD_SPI_PCS_PORT' undeclared (first use in this function); did you mean 'BOARD_SPI_SIN_PORT'? SPI_task.c /FRDMK22F_Newhaven_01/source line 87 C/C++ Problem
'BOARD_SPI_SCK_PIN' undeclared (first use in this function); did you mean 'BOARD_SPI_SIN_PIN'? SPI_task.c /FRDMK22F_Newhaven_01/source line 91 C/C++ Problem
'BOARD_SPI_SCK_PORT' undeclared (first use in this function); did you mean 'BOARD_SPI_SIN_PORT'? SPI_task.c /FRDMK22F_Newhaven_01/source line 90 C/C++ Problem

even though there aren't any problems with the pin tool.  

Okay, I kept banging on the pins, enabling them/disabling them/changing the Label & Identifier and I got back to where I was.  

I'm defining the SPI_SCK as a GPIO and I've commented out the call to BOARD_InitDEBUG_UARTPins and I'm manually setting up the pin registers and pin muxes myself.  

I think I'm working again.

myke

0 件の賞賛
返信
5,428件の閲覧回数
myke_predko
Senior Contributor III

Here is a cropped image of the the bottom of MCUXpresso where I amd attempting to change the pin to a DO and get the error:

2020.04.13 - FRDM-K22F Pin 60 Trying to set as DIDO.jpeg

I've also attached the full MCUXpresso screen.

This is MCUXpresso "MCUXpresso IDE v11.1.1 [Build 3241] [2020-03-02]" running under LInux (Ubuntu 18.04 LTS) with an MK22FN512xxx12 SDK version 2.7.0.  

Thanx!

myke

0 件の賞賛
返信