MCUXPresso Debug mode Variables Watch abnormal on none-32bit variables

cancel
Showing results for 
Show  only  | Search instead for 
Did you mean: 

MCUXPresso Debug mode Variables Watch abnormal on none-32bit variables

5,006 Views
davidchen-b3693
NXP Employee
NXP Employee

Hi Sir,

I use MCUXPresso IDE v10.2.1 Build 795.

We find, when variable declared as none-32bits variable, something like uint8_t or uint16_t, then its content(value) will be not correct shown on "Variables watch" windows. But the value is correct on the memory view.

Please help to check it or any configuration I missed.

There is an example for you reference.

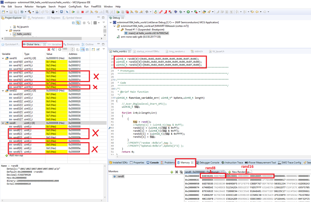
I declare three array variables with three different format,

uint8_t rand8[8] -- 8bit format.
uint16_t rand16[8] -- 16bits format.
uint32_t rand32[8] -- 32bits format.

And give them the same initial value ={0x01,0x02,0x03,0x04,0x05,0x06,0x07,0x08};

Then you will see that all the value are correct on "Memory" watch window.

But 8bit and 16bit format variables value are not correct on "Global Variables" or Variables" watch window. 

MCUXpresso variables abnormal.png

Thanks.

David

Labels (1)
Tags (1)
4 Replies

4,134 Views
erenaud
Contributor II

If anyone run into this issue, deleting .launch file worked for me.

0 Kudos
Reply

4,752 Views
BlackNight
NXP Employee
NXP Employee

Hi David,

I'm not able to reproduce this, so it works fine for me:

pastedImage_1.png

Could you post more details, maybe the gdb trace log (see Board Bring-Up Tips, GDB Logs and Traces in Eclipse | MCU on Eclipse )?

Thanks,

Erich

0 Kudos
Reply

4,751 Views
davidchen-b3693
NXP Employee
NXP Employee

Hi Erich,

My project is i.MXRT1064 SDK example. Not sure if it is related to device.

The gdb traces file is attached for you reference.

Thanks.

David

0 Kudos
Reply

4,751 Views
BlackNight
NXP Employee
NXP Employee

Hi David,

I email you directly to find out more details.

Erich

0 Kudos
Reply