Getting started: where's Browse files and Debug?

cancel
Showing results for 
Show  only  | Search instead for 
Did you mean: 

Getting started: where's Browse files and Debug?

Jump to solution
2,685 Views
robertpoor
Senior Contributor I

This is embarrassing.

I just got my FRDM-K64F and fired up MCUXpresso for the first time. With great anticipation, I loaded the frdmk64f_led_blinky project and built it, but...now what? 

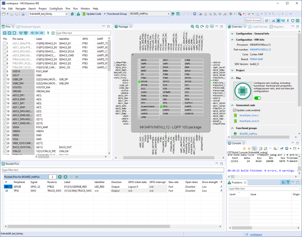
I don't see any buttons on the MCUXpresso IDE for browsing the source code nor for loading / launching / debugging the code.  Attached is a screenshot of what I'm seeing.  What am I missing?

pastedImage_1.png

0 Kudos
Reply
1 Solution
2,631 Views
converse
Senior Contributor V

Looks like you have somehow got yourself into the Device/Pins perspective. To change back:

Window->Perspective->Open Perspective->Other...

and select the Develop perspective.

Then, you will be able to follow the User Manual for browsing code, debugging etc.

View solution in original post

2 Replies
2,631 Views
robertpoor
Senior Contributor I

Bingo -- that did the trick.  Clicking on the .mex file takes you to the Device/Pins perspective, and it wasn't obvious how to get back.  (Now all I need to do is find out why my LinkServer isn't responding.)

Thanks.

0 Kudos
Reply
2,632 Views
converse
Senior Contributor V

Looks like you have somehow got yourself into the Device/Pins perspective. To change back:

Window->Perspective->Open Perspective->Other...

and select the Develop perspective.

Then, you will be able to follow the User Manual for browsing code, debugging etc.