Hallow NXP teach
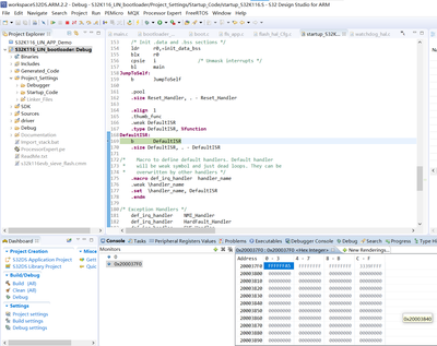
When i debug the unified_bootloader_demo_v2.1_S32K116_LIN_bootloader project,I have download the app.bin sucssessfully,but after reset the mcu to check whather jump into APP,the WDOG_IRQhander happend,so it faild to run my AP
this is the Call stack

,What should I do to prevented this problem ,
thank you,