The CodeWarrior Tap simulator is unable to recognize

キャンセル
次の結果を表示 
表示  限定  | 次の代わりに検索 
もしかして: 

The CodeWarrior Tap simulator is unable to recognize

2,049件の閲覧回数
Zhoute
Contributor I

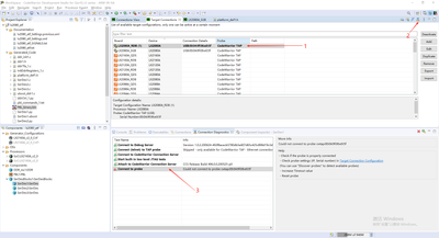
I encountered the following problems when debugging the lx2080 target board.Even if I use the network port or USB for debugging, the simulator still shows that it cannot connect.And synchronized CodeWarrior Connection Server has encountered the following issues.

Zhoute_0-1753234432318.png

Zhoute_1-1753234581325.png

Zhoute_2-1753235074494.png

Have you ever encountered such a question? I have tried many of the methods provided in the official documents as well as those available on the internet, but none of them worked.

LX2160A-RDB 

 

 

0 件の賞賛
返信
13 返答(返信)

2,005件の閲覧回数
June_Lu
NXP TechSupport
NXP TechSupport

Could you ping the CWTAP?

What's your CWTAP version?

What's your CodeWarrior IDE version?

Thanks

0 件の賞賛
返信

1,999件の閲覧回数
Zhoute
Contributor I

@June_Lu Thank you very much for your reply.

1.I can ping the CWTAP,(Windows-cmd.exe use ping FSL082481 command,it's OK.)

2.We have two CWTAP emulator,one is <REV H 23201440>,the other one is <REV G 20461200>

3. My CodeWarrior IDE version is:

Zhoute_0-1753338785256.png

The latest upgrade package has also been imported.

0 件の賞賛
返信

1,994件の閲覧回数
June_Lu
NXP TechSupport
NXP TechSupport

Please update it to the CodeWarrior IDE version 11.5.12.

On the NXP website.

My NXP Account->Software->Software Licensing and Support->View accounts->Product List->CodeWarrior for QorIQ LS Series ARMv8 ISA->

Please download update package

com.freescale.armv8.11.5.12.GA.Win.updatesite.221209.zip

Please open CodeWarrior from C:\Freescale\CW4NET_v2020.06\CW_ARMv8\fsl_eclipse.bat, and install the update package from Help->Install New Software->Add->Archive.

And then try the ccs command.

You could reply in Chinese.

0 件の賞賛
返信

1,989件の閲覧回数
Zhoute
Contributor I

@June_Lu 感谢,软件已经升级到指定版本了

Zhoute_0-1753353660039.png

启动CCS后,按照您提供的输入指令,出现如下情况:

Zhoute_1-1753353805264.png

请问该如何定位问题呢?

0 件の賞賛
返信

1,983件の閲覧回数
June_Lu
NXP TechSupport
NXP TechSupport

用USB直接连接到PC上,用下面的命令,看是否工作正常

(bin) 8 % config cc cwtap

(bin) 9 % show cc

0 件の賞賛
返信

1,981件の閲覧回数
Zhoute
Contributor I

@June_Lu 

用USB直接连接到PC上,用下面的命令,结果如下图所示:

Zhoute_0-1753361540331.png

0 件の賞賛
返信

1,976件の閲覧回数
June_Lu
NXP TechSupport
NXP TechSupport
(bin) 7 % delete all
(bin) 8 % config cc cwtap
(bin) 9 % show cc

每次都要delete all
连上G version试一下,USB连接,H version,firmware变更了
0 件の賞賛
返信

1,971件の閲覧回数
Zhoute
Contributor I

@June_Lu 

这是连上G version后的效果。

Zhoute_0-1753363512039.png

还有一些硬件问题麻烦您答疑一下,十分感谢。

1.连接仿真器时RCW_SRC[3:0],还有TBSCAN_EN_B怎么配置?,也就是CFG_DRV置高开始配置的时候,配置完(复位完成后)这几个管脚应该怎么处理?

十分感谢

0 件の賞賛
返信

1,628件の閲覧回数
June_Lu
NXP TechSupport
NXP TechSupport

我断开了CWTAP的网络连接,发现了与您类似的错误,请检查您CWTAP的连接。

(bin) 7 % delete all

(bin) 8 % config cc cwtap:10.193.20.174

(bin) 9 % show cc

0: Network timeout

There are no command converters configured

0 件の賞賛
返信

1,753件の閲覧回数
June_Lu
NXP TechSupport
NXP TechSupport

如果这个问题一直存在,建议你换一台PC机,重新安装CW试一下,并且确认使用CWTAP之前,设备管理器都可以识别CWTAP串口并能输入CWTAP的信息。

因为我手上的GH version都无法复现这个问题。

LX2160ARDBGSG中,有对RCW_SRC[3:0]和TBSCAN_EN_B的配置描述。

CFG_DRV不知道您指什么。

0 件の賞賛
返信

2,040件の閲覧回数
June_Lu
NXP TechSupport
NXP TechSupport

In the ccs, please run:

(bin) 7 % delete all

(bin) 8 % config cc cwtap:10.193.21.52//(it's your CWTAP ethernet IP)

(bin) 9 % show cc

(bin) 10 % ccs::config_chain {lx2160a dap}

(bin) 11 % display ::ccs::get_config_chain

(bin) 12 % ccs::reset_to_debug

0 件の賞賛
返信

2,027件の閲覧回数
Zhoute
Contributor I

@June_Lu Could you please send me the pin definitions (in the Jtag section) of the CodeWarrior Tap simulator? We are currently connecting the target board lx2080 through specific signals (TDI/TDO/TCK/TMS/RESET/VDD/GND). The CodeWarrior Tap simulator has been constantly indicating the above error.

When I click the connection button, the following problems will occur

 

Zhoute_0-1753264228307.png

And the CodeWarrior Tap emulator's light (RUN/PAUSE) remained orange all the time, which was not the red color as stated in the official documentation.

I'm looking forward to your reply,Thanks.

 

0 件の賞賛
返信

2,036件の閲覧回数
Zhoute
Contributor I

Hi,June_Lu,Thank you!I use your advice but not work,Below this picture is the problem,I don't know why.I searched for the relevant errors(CC not present), but failed to solve the problem.

Zhoute_0-1753251599243.png

@June_Lu 

0 件の賞賛
返信
%3CLINGO-SUB%20id%3D%22lingo-sub-2138806%22%20slang%3D%22en-US%22%20mode%3D%22CREATE%22%3ECodeWarrior%20Tap%E3%82%B7%E3%83%9F%E3%83%A5%E3%83%AC%E3%83%BC%E3%82%BF%E3%81%AF%E8%AA%8D%E8%AD%98%E3%81%A7%E3%81%8D%E3%81%BE%E3%81%9B%E3%82%93%3C%2FLINGO-SUB%3E%3CLINGO-BODY%20id%3D%22lingo-body-2138806%22%20slang%3D%22en-US%22%20mode%3D%22CREATE%22%3E%3CP%3Elx2080%20%E3%82%BF%E3%83%BC%E3%82%B2%E3%83%83%E3%83%88%20%E3%83%9C%E3%83%BC%E3%83%89%E3%82%92%E3%83%87%E3%83%90%E3%83%83%E3%82%B0%E3%81%97%E3%81%A6%E3%81%84%E3%82%8B%E3%81%A8%E3%81%8D%E3%81%AB%E3%80%81%E6%AC%A1%E3%81%AE%E5%95%8F%E9%A1%8C%E3%81%8C%E7%99%BA%E7%94%9F%E3%81%97%E3%81%BE%E3%81%97%E3%81%9F%E3%80%82%E3%83%87%E3%83%90%E3%83%83%E3%82%B0%E3%81%AB%E3%83%8D%E3%83%83%E3%83%88%E3%83%AF%E3%83%BC%E3%82%AF%20%E3%83%9D%E3%83%BC%E3%83%88%E3%81%BE%E3%81%9F%E3%81%AF%20USB%20%E3%82%92%E4%BD%BF%E7%94%A8%E3%81%97%E3%81%A6%E3%82%82%E3%80%81%E3%82%B7%E3%83%9F%E3%83%A5%E3%83%AC%E3%83%BC%E3%82%BF%E3%81%A7%E3%81%AF%E6%8E%A5%E7%B6%9A%E3%81%A7%E3%81%8D%E3%81%AA%E3%81%84%E3%81%A8%E8%A1%A8%E7%A4%BA%E3%81%95%E3%82%8C%E3%81%BE%E3%81%99%E3%80%82%E3%81%BE%E3%81%9F%E3%80%81%E5%90%8C%E6%9C%9F%E3%81%95%E3%82%8C%E3%81%9F%20CodeWarrior%20Connection%20Server%20%E3%81%A7%E6%AC%A1%E3%81%AE%E5%95%8F%E9%A1%8C%E3%81%8C%E7%99%BA%E7%94%9F%E3%81%97%E3%81%BE%E3%81%97%E3%81%9F%E3%80%82%3C%2FP%3E%3CP%3E%3CSPAN%20class%3D%22lia-inline-image-display-wrapper%20lia-image-align-inline%22%20image-alt%3D%22Zhoute_0-1753234432318.png%22%20style%3D%22width%3A%20400px%3B%22%3E%3Cspan%20class%3D%22lia-inline-image-display-wrapper%22%20image-alt%3D%22Zhoute_0-1753234432318.png%22%20style%3D%22width%3A%20400px%3B%22%3E%3Cimg%20src%3D%22https%3A%2F%2Fcommunity.nxp.com%2Ft5%2Fimage%2Fserverpage%2Fimage-id%2F348923iEDF6ADD49E7154D6%2Fimage-size%2Fmedium%3Fv%3Dv2%26amp%3Bpx%3D400%22%20role%3D%22button%22%20title%3D%22Zhoute_0-1753234432318.png%22%20alt%3D%22Zhoute_0-1753234432318.png%22%20%2F%3E%3C%2Fspan%3E%3C%2FSPAN%3E%3C%2FP%3E%3CP%3E%3CSPAN%20class%3D%22lia-inline-image-display-wrapper%20lia-image-align-inline%22%20image-alt%3D%22Zhoute_1-1753234581325.png%22%20style%3D%22width%3A%20400px%3B%22%3E%3Cspan%20class%3D%22lia-inline-image-display-wrapper%22%20image-alt%3D%22Zhoute_1-1753234581325.png%22%20style%3D%22width%3A%20400px%3B%22%3E%3Cimg%20src%3D%22https%3A%2F%2Fcommunity.nxp.com%2Ft5%2Fimage%2Fserverpage%2Fimage-id%2F348925iD62BE43455FD892E%2Fimage-size%2Fmedium%3Fv%3Dv2%26amp%3Bpx%3D400%22%20role%3D%22button%22%20title%3D%22Zhoute_1-1753234581325.png%22%20alt%3D%22Zhoute_1-1753234581325.png%22%20%2F%3E%3C%2Fspan%3E%3C%2FSPAN%3E%3C%2FP%3E%3CP%3E%3CSPAN%20class%3D%22lia-inline-image-display-wrapper%20lia-image-align-inline%22%20image-alt%3D%22Zhoute_2-1753235074494.png%22%20style%3D%22width%3A%20400px%3B%22%3E%3Cspan%20class%3D%22lia-inline-image-display-wrapper%22%20image-alt%3D%22Zhoute_2-1753235074494.png%22%20style%3D%22width%3A%20400px%3B%22%3E%3Cimg%20src%3D%22https%3A%2F%2Fcommunity.nxp.com%2Ft5%2Fimage%2Fserverpage%2Fimage-id%2F348926iEA70D4DF75929C75%2Fimage-size%2Fmedium%3Fv%3Dv2%26amp%3Bpx%3D400%22%20role%3D%22button%22%20title%3D%22Zhoute_2-1753235074494.png%22%20alt%3D%22Zhoute_2-1753235074494.png%22%20%2F%3E%3C%2Fspan%3E%3C%2FSPAN%3E%3C%2FP%3E%3CP%3E%E3%81%93%E3%81%AE%E3%82%88%E3%81%86%E3%81%AA%E7%96%91%E5%95%8F%E3%81%AB%E9%81%AD%E9%81%87%E3%81%97%E3%81%9F%E3%81%93%E3%81%A8%E3%81%AF%E3%81%82%E3%82%8A%E3%81%BE%E3%81%9B%E3%82%93%E3%81%8B%3F%E5%85%AC%E5%BC%8F%E3%83%89%E3%82%AD%E3%83%A5%E3%83%A1%E3%83%B3%E3%83%88%E3%82%84%E3%82%A4%E3%83%B3%E3%82%BF%E3%83%BC%E3%83%8D%E3%83%83%E3%83%88%E3%81%A7%E5%85%A5%E6%89%8B%E3%81%A7%E3%81%8D%E3%82%8B%E6%96%B9%E6%B3%95%E3%81%AE%E5%A4%9A%E3%81%8F%E3%82%92%E8%A9%A6%E3%81%97%E3%81%BE%E3%81%97%E3%81%9F%E3%81%8C%E3%80%81%E3%81%A9%E3%82%8C%E3%82%82%E6%A9%9F%E8%83%BD%E3%81%97%E3%81%BE%E3%81%9B%E3%82%93%E3%81%A7%E3%81%97%E3%81%9F%E3%80%82%3C%2FP%3E%3CP%3E%3CA%20href%3D%22https%3A%2F%2Fcommunity.nxp.com%2Ft5%2Fc-pwmxy87654%2FLX2160A-RDB%2Fpd-p%2FLX2160A-RDB%22%20class%3D%22lia-product-mention%22%20data-product%3D%223413-1%22%20target%3D%22_blank%22%3ELX2160A-RDB%3C%2FA%3E%3C%2FP%3E%3CBR%20%2F%3E%3CBR%20%2F%3E%3C%2FLINGO-BODY%3E%3CLINGO-SUB%20id%3D%22lingo-sub-2143209%22%20slang%3D%22zh-CN%22%20mode%3D%22CREATE%22%20translate%3D%22no%22%3ERe%3A%20The%20CodeWarrior%20Tap%20simulator%20is%20unable%20to%20recognize%3C%2FLINGO-SUB%3E%3CLINGO-BODY%20id%3D%22lingo-body-2143209%22%20slang%3D%22zh-CN%22%20mode%3D%22CREATE%22%3E%3CP%20style%3D%22margin%3A%200in%3B%20font-size%3A%2011.0pt%3B%22%3E%3CSPAN%3ECWTAP%3C%2FSPAN%3E%E3%83%8D%E3%83%83%E3%83%88%E3%83%AF%E3%83%BC%E3%82%AF%E6%8E%A5%E7%B6%9A%3CSPAN%3E%E3%82%92%E5%88%87%E6%96%AD%E3%81%97%E3%81%9F%E3%81%A8%E3%81%93%E3%82%8D%3C%2FSPAN%3E%3CSPAN%3E%E3%80%81%E3%81%8A%E5%AE%A2%E6%A7%98%E3%81%A8%E5%90%8C%E6%A7%98%E3%81%AE%E3%82%A8%E3%83%A9%E3%83%BC%E3%81%8C%E7%99%BA%E7%94%9F%E3%81%97%E3%81%BE%E3%81%97%E3%81%9F%E3%80%82CWTAP%E6%8E%A5%E7%B6%9A%E3%82%92%E3%81%94%E7%A2%BA%E8%AA%8D%3C%2FSPAN%3E%3CSPAN%3E%E3%81%8F%E3%81%A0%E3%81%95%E3%81%84%3C%2FSPAN%3E%3CSPAN%3E%E3%80%82%3C%2FSPAN%3E%3C%2FP%3E%0A%3CP%20style%3D%22margin%3A%200in%3B%20font-family%3A%20Calibri%3B%20font-size%3A%2011.0pt%3B%22%3E%EF%BC%88%E3%83%93%E3%83%B3%EF%BC%897%EF%BC%85%E3%81%99%E3%81%B9%E3%81%A6%E5%89%8A%E9%99%A4%3C%2FP%3E%0A%3CP%20style%3D%22margin%3A%200in%3B%20font-family%3A%20Calibri%3B%20font-size%3A%2011.0pt%3B%22%3E(bin)%208%25%20config%20cc%20cwtap%3A10.193.20.174%3C%2FP%3E%0A%3CP%20style%3D%22margin%3A%200in%3B%20font-family%3A%20Calibri%3B%20font-size%3A%2011.0pt%3B%22%3E%EF%BC%88%E3%83%93%E3%83%B3%EF%BC%899%EF%BC%85%E3%81%8Ccc%E3%82%92%E8%A1%A8%E7%A4%BA%3C%2FP%3E%0A%3CP%20style%3D%22margin%3A%200in%3B%20font-family%3A%20Calibri%3B%20font-size%3A%2011.0pt%3B%22%3E0%3A%20%E3%83%8D%E3%83%83%E3%83%88%E3%83%AF%E3%83%BC%E3%82%AF%E3%82%BF%E3%82%A4%E3%83%A0%E3%82%A2%E3%82%A6%E3%83%88%3C%2FP%3E%0A%3CP%20style%3D%22margin%3A%200in%3B%20font-family%3A%20Calibri%3B%20font-size%3A%2011.0pt%3B%22%3E%E3%82%B3%E3%83%9E%E3%83%B3%E3%83%89%E3%82%B3%E3%83%B3%E3%83%90%E3%83%BC%E3%82%BF%E3%81%8C%E8%A8%AD%E5%AE%9A%E3%81%95%E3%82%8C%E3%81%A6%E3%81%84%E3%81%BE%E3%81%9B%E3%82%93%3C%2FP%3E%3C%2FLINGO-BODY%3E%3CLINGO-SUB%20id%3D%22lingo-sub-2141630%22%20slang%3D%22zh-CN%22%20mode%3D%22CREATE%22%20translate%3D%22no%22%3ERe%3A%20The%20CodeWarrior%20Tap%20simulator%20is%20unable%20to%20recognize%3C%2FLINGO-SUB%3E%3CLINGO-BODY%20id%3D%22lingo-body-2141630%22%20slang%3D%22zh-CN%22%20mode%3D%22CREATE%22%3E%3CP%20style%3D%22margin%3A%200in%3B%20font-size%3A%2011.0pt%3B%22%3E%3CSPAN%3E%E5%95%8F%E9%A1%8C%E3%81%8C%E8%A7%A3%E6%B1%BA%E3%81%97%E3%81%AA%E3%81%84%E5%A0%B4%E5%90%88%E3%81%AF%E3%80%81%3C%2FSPAN%3E%E5%88%A5%E3%81%AE%3CSPAN%3EPC%3C%2FSPAN%3E%E3%81%A7%3CSPAN%3ECWT%E3%82%92%3C%2FSPAN%3E%3CSPAN%3E%E5%86%8D%E3%82%A4%E3%83%B3%E3%82%B9%E3%83%88%E3%83%BC%E3%83%AB%E3%81%99%E3%82%8B%3C%2FSPAN%3E%3CSPAN%3E%E3%81%93%E3%81%A8%3C%2FSPAN%3E%E3%82%92%E3%81%8A%E5%8B%A7%E3%82%81%E3%81%97%E3%81%BE%E3%81%99%E3%80%82%E3%81%BE%E3%81%9F%E3%80%81%20%3CSPAN%3ECWTAP%3C%2FSPAN%3E%E3%82%92%E4%BD%BF%E7%94%A8%E3%81%99%E3%82%8B%E5%89%8D%E3%81%AB%3CSPAN%3E%E3%80%81%E3%83%87%E3%83%90%E3%82%A4%E3%82%B9%E3%83%9E%E3%83%8D%E3%83%BC%E3%82%B8%E3%83%A3%E3%83%BC%E3%81%8C%3C%2FSPAN%3E%3CSPAN%3ECWTAP%E3%81%AE%3C%2FSPAN%3E%3CSPAN%3E%E3%82%B7%E3%83%AA%E3%82%A2%E3%83%AB%E3%83%9D%E3%83%BC%E3%83%88%E3%82%92%E8%AA%8D%E8%AD%98%E3%81%97%E3%80%81%3C%2FSPAN%3E%20%3CSPAN%3ECWTAP%3C%2FSPAN%3E%3CSPAN%3E%E6%83%85%E5%A0%B1%E3%82%92%E5%85%A5%E5%8A%9B%E3%81%A7%E3%81%8D%E3%82%8B%E3%81%93%E3%81%A8%E3%82%92%E7%A2%BA%E8%AA%8D%E3%81%97%E3%81%A6%E3%81%8F%E3%81%A0%E3%81%95%E3%81%84%E3%80%82%3C%2FSPAN%3E%3C%2FP%3E%0A%3CP%20style%3D%22margin%3A%200in%3B%20font-size%3A%2011.0pt%3B%22%3E%3CSPAN%3E%E7%A7%81%E3%81%8C%E6%8C%81%E3%81%A3%E3%81%A6%E3%81%84%E3%82%8B%3C%2FSPAN%3E%3CSPAN%3EG%3C%2FSPAN%3E%E3%83%90%E3%83%BC%E3%82%B8%E3%83%A7%E3%83%B3%3CSPAN%3E%E3%81%A7%E3%82%82%3C%2FSPAN%3E%3CSPAN%3EH%3C%2FSPAN%3E%3CSPAN%3E%E3%83%90%E3%83%BC%E3%82%B8%E3%83%A7%E3%83%B3%3C%2FSPAN%3E%3CSPAN%3E%E3%81%A7%E3%82%82%E3%81%93%E3%81%AE%E5%95%8F%E9%A1%8C%E3%82%92%E5%86%8D%E7%8F%BE%E3%81%A7%E3%81%8D%E3%81%AA%E3%81%84%3C%2FSPAN%3E%E3%81%8B%E3%82%89%E3%81%A7%E3%81%99%E3%80%82%3C%2FP%3E%0A%3CP%20style%3D%22margin%3A%200in%3B%20font-family%3A%20'Microsoft%20YaHei'%3B%20font-size%3A%2011.0pt%3B%22%3E%3CSPAN%3ELX2160ARDBGSG%3C%2FSPAN%3E%3CSPAN%3E%E3%81%AB%E3%81%AF%E3%80%81RCW_SRC%5B3%3A0%5D%E3%81%8A%E3%82%88%E3%81%B3TBSCAN_EN_B%E3%81%AE%E6%A7%8B%E6%88%90%E3%81%AE%E8%AA%AC%E6%98%8E%E3%81%8C%E5%90%AB%E3%81%BE%E3%82%8C%E3%81%A6%E3%81%84%E3%81%BE%E3%81%99%E3%80%82%3C%2FSPAN%3E%3C%2FP%3E%0A%3CP%20style%3D%22margin%3A%200in%3B%20font-family%3A%20'Microsoft%20YaHei'%3B%20font-size%3A%2011.0pt%3B%22%3E%3CSPAN%3ECFG_DRV%3C%2FSPAN%3E%3CSPAN%3E%E3%81%AE%E6%84%8F%E5%91%B3%E3%81%8C%E5%88%86%E3%81%8B%E3%82%8A%E3%81%BE%E3%81%9B%E3%82%93%3C%2FSPAN%3E%E3%80%82%3C%2FP%3E%3C%2FLINGO-BODY%3E%3CLINGO-SUB%20id%3D%22lingo-sub-2140201%22%20slang%3D%22zh-CN%22%20mode%3D%22CREATE%22%20translate%3D%22no%22%3ERe%3A%20The%20CodeWarrior%20Tap%20simulator%20is%20unable%20to%20recognize%3C%2FLINGO-SUB%3E%3CLINGO-BODY%20id%3D%22lingo-body-2140201%22%20slang%3D%22zh-CN%22%20mode%3D%22CREATE%22%3E%3CP%3E%3CA%20href%3D%22https%3A%2F%2Fcommunity.nxp.com%2Ft5%2Fuser%2Fviewprofilepage%2Fuser-id%2F204495%22%20target%3D%22_blank%22%3E%40june_lu%3C%2FA%3E%3C%2FP%3E%3CP%3E%3CSPAN%3EG%E7%89%88%E3%81%AB%E6%8E%A5%E7%B6%9A%E5%BE%8C%E3%81%AE%E5%8A%B9%E6%9E%9C%E3%81%A7%E3%81%99%E3%80%82%3C%2FSPAN%3E%3C%2FP%3E%3CP%3E%3CSPAN%20class%3D%22lia-inline-image-display-wrapper%20lia-image-align-inline%22%20image-alt%3D%22Zhoute_0-1753363512039.png%22%20style%3D%22width%3A%20400px%3B%22%3E%3Cspan%20class%3D%22lia-inline-image-display-wrapper%22%20image-alt%3D%22Zhoute_0-1753363512039.png%22%20style%3D%22width%3A%20400px%3B%22%3E%3Cimg%20src%3D%22https%3A%2F%2Fcommunity.nxp.com%2Ft5%2Fimage%2Fserverpage%2Fimage-id%2F349343i208F6544544CE1DF%2Fimage-size%2Fmedium%3Fv%3Dv2%26amp%3Bpx%3D400%22%20role%3D%22button%22%20title%3D%22Zhoute_0-1753363512039.png%22%20alt%3D%22Zhoute_0-1753363512039.png%22%20%2F%3E%3C%2Fspan%3E%3C%2FSPAN%3E%3C%2FP%3E%3CP%3E%E3%83%8F%E3%83%BC%E3%83%89%E3%82%A6%E3%82%A7%E3%82%A2%E3%81%AB%E9%96%A2%E3%81%97%E3%81%A6%E3%81%84%E3%81%8F%E3%81%A4%E3%81%8B%E8%B3%AA%E5%95%8F%E3%81%8C%E3%81%94%E3%81%96%E3%81%84%E3%81%BE%E3%81%99%E3%81%AE%E3%81%A7%E3%80%81%E3%81%94%E5%9B%9E%E7%AD%94%E3%81%84%E3%81%9F%E3%81%A0%E3%81%91%E3%82%8B%E3%81%A8%E5%B9%B8%E3%81%84%E3%81%A7%E3%81%99%E3%80%82%E3%81%A9%E3%81%86%E3%81%9E%E3%82%88%E3%82%8D%E3%81%97%E3%81%8F%E3%81%8A%E9%A1%98%E3%81%84%E3%81%84%E3%81%9F%E3%81%97%E3%81%BE%E3%81%99%E3%80%82%3C%2FP%3E%3CP%3E1.%20%E3%82%A8%E3%83%9F%E3%83%A5%E3%83%AC%E3%83%BC%E3%82%BF%E3%81%AB%E6%8E%A5%E7%B6%9A%E3%81%99%E3%82%8B%E9%9A%9B%E3%81%AB%E3%80%81RCW_SRC%5B3%3A0%5D%E3%81%A8TBSCAN_EN_B%E3%81%AF%E3%81%A9%E3%81%AE%E3%82%88%E3%81%86%E3%81%AB%E8%A8%AD%E5%AE%9A%E3%81%99%E3%82%8C%E3%81%B0%E3%82%88%E3%81%84%E3%81%A7%E3%81%99%E3%81%8B%EF%BC%9F%E3%81%A4%E3%81%BE%E3%82%8A%E3%80%81CFG_DRV%E3%82%92%E3%83%8F%E3%82%A4%E3%81%AB%E8%A8%AD%E5%AE%9A%E3%81%97%E3%81%A6%E3%82%B3%E3%83%B3%E3%83%95%E3%82%A3%E3%82%AE%E3%83%A5%E3%83%AC%E3%83%BC%E3%82%B7%E3%83%A7%E3%83%B3%E3%82%92%E9%96%8B%E5%A7%8B%E3%81%97%E3%81%9F%E5%A0%B4%E5%90%88%E3%80%81%E3%82%B3%E3%83%B3%E3%83%95%E3%82%A3%E3%82%AE%E3%83%A5%E3%83%AC%E3%83%BC%E3%82%B7%E3%83%A7%E3%83%B3%E5%BE%8C%EF%BC%88%E3%83%AA%E3%82%BB%E3%83%83%E3%83%88%E5%BE%8C%EF%BC%89%E3%81%AB%E3%81%93%E3%82%8C%E3%82%89%E3%81%AE%E3%83%94%E3%83%B3%E3%82%92%E3%81%A9%E3%81%AE%E3%82%88%E3%81%86%E3%81%AB%E5%87%A6%E7%90%86%E3%81%99%E3%82%8C%E3%81%B0%E3%82%88%E3%81%84%E3%81%A7%E3%81%99%E3%81%8B%EF%BC%9F%3C%2FP%3E%3CP%3E%E3%81%A9%E3%81%86%E3%82%82%E3%81%82%E3%82%8A%E3%81%8C%E3%81%A8%E3%81%86%E3%81%94%E3%81%96%E3%81%84%E3%81%BE%E3%81%99%E3%80%82%3C%2FP%3E%3C%2FLINGO-BODY%3E%3CLINGO-SUB%20id%3D%22lingo-sub-2140182%22%20slang%3D%22en-US%22%20mode%3D%22CREATE%22%20translate%3D%22no%22%3ERe%3A%20The%20CodeWarrior%20Tap%20simulator%20is%20unable%20to%20recognize%3C%2FLINGO-SUB%3E%3CLINGO-BODY%20id%3D%22lingo-body-2140182%22%20slang%3D%22en-US%22%20mode%3D%22CREATE%22%3E%EF%BC%88%E3%83%93%E3%83%B3%EF%BC%897%EF%BC%85%E3%81%99%E3%81%B9%E3%81%A6%E5%89%8A%E9%99%A4%3CBR%20%2F%3E%EF%BC%88bin%EF%BC%898%EF%BC%85config%20cc%20cwtap%3CBR%20%2F%3E%20%EF%BC%88%E3%83%93%E3%83%B3%EF%BC%899%EF%BC%85cc%E3%82%92%E8%A1%A8%E7%A4%BA%3CBR%20%2F%3E%3CBR%20%2F%3E%E6%AF%8F%E6%AC%A1%E9%83%BD%E8%A6%81%E5%85%A8%E9%83%A8%E5%89%8A%E9%99%A4%3CBR%20%2F%3E%E8%BF%9E%E4%B8%8A%20G%20%E3%83%90%E3%83%BC%E3%82%B8%E3%83%A7%E3%83%B3%E8%AF%95%E4%B8%80%E4%B8%8B%E3%80%81USB%20%E6%8E%A5%E7%B6%9A%E3%80%81H%20%E3%83%90%E3%83%BC%E3%82%B8%E3%83%A7%E3%83%B3%E3%80%81%E3%83%95%E3%82%A1%E3%83%BC%E3%83%A0%E3%82%A6%E3%82%A7%E3%82%A2%E5%A4%89%E6%9B%B4%E5%AE%8C%E4%BA%86%3C%2FLINGO-BODY%3E%3CLINGO-SUB%20id%3D%22lingo-sub-2140175%22%20slang%3D%22zh-CN%22%20mode%3D%22CREATE%22%20translate%3D%22no%22%3ERe%3A%20The%20CodeWarrior%20Tap%20simulator%20is%20unable%20to%20recognize%3C%2FLINGO-SUB%3E%3CLINGO-BODY%20id%3D%22lingo-body-2140175%22%20slang%3D%22zh-CN%22%20mode%3D%22CREATE%22%3E%3CP%3E%3CSPAN%3E%3CA%20href%3D%22https%3A%2F%2Fcommunity.nxp.com%2Ft5%2Fuser%2Fviewprofilepage%2Fuser-id%2F204495%22%20target%3D%22_blank%22%3E%40june_lu%3C%2FA%3E%3C%2FSPAN%3E%3C%2FP%3E%3CP%3E%3CSPAN%3EUSB%E7%B5%8C%E7%94%B1%E3%81%A7PC%E3%81%AB%E7%9B%B4%E6%8E%A5%E6%8E%A5%E7%B6%9A%E3%81%97%E3%80%81%E4%BB%A5%E4%B8%8B%E3%81%AE%E3%82%B3%E3%83%9E%E3%83%B3%E3%83%89%E3%82%92%E5%AE%9F%E8%A1%8C%E3%81%97%E3%81%BE%E3%81%99%E3%80%82%E7%B5%90%E6%9E%9C%E3%81%AF%E4%BB%A5%E4%B8%8B%E3%81%AE%E7%94%BB%E5%83%8F%E3%81%AB%E7%A4%BA%E3%81%95%E3%82%8C%E3%81%A6%E3%81%84%E3%81%BE%E3%81%99%E3%80%82%3C%2FSPAN%3E%3C%2FP%3E%3CP%3E%3CSPAN%20class%3D%22lia-inline-image-display-wrapper%20lia-image-align-inline%22%20image-alt%3D%22Zhoute_0-1753361540331.png%22%20style%3D%22width%3A%20400px%3B%22%3E%3Cspan%20class%3D%22lia-inline-image-display-wrapper%22%20image-alt%3D%22Zhoute_0-1753361540331.png%22%20style%3D%22width%3A%20400px%3B%22%3E%3Cimg%20src%3D%22https%3A%2F%2Fcommunity.nxp.com%2Ft5%2Fimage%2Fserverpage%2Fimage-id%2F349336i3758E88B11FCE137%2Fimage-size%2Fmedium%3Fv%3Dv2%26amp%3Bpx%3D400%22%20role%3D%22button%22%20title%3D%22Zhoute_0-1753361540331.png%22%20alt%3D%22Zhoute_0-1753361540331.png%22%20%2F%3E%3C%2Fspan%3E%3C%2FSPAN%3E%3C%2FP%3E%3C%2FLINGO-BODY%3E%3CLINGO-SUB%20id%3D%22lingo-sub-2140173%22%20slang%3D%22zh-CN%22%20mode%3D%22CREATE%22%20translate%3D%22no%22%3ERe%3A%20The%20CodeWarrior%20Tap%20simulator%20is%20unable%20to%20recognize%3C%2FLINGO-SUB%3E%3CLINGO-BODY%20id%3D%22lingo-body-2140173%22%20slang%3D%22zh-CN%22%20mode%3D%22CREATE%22%3E%3CP%3EUSB%20%E7%B5%8C%E7%94%B1%E3%81%A7%20PC%20%E3%81%AB%E7%9B%B4%E6%8E%A5%E6%8E%A5%E7%B6%9A%E3%81%97%E3%80%81%E6%AC%A1%E3%81%AE%E3%82%B3%E3%83%9E%E3%83%B3%E3%83%89%E3%82%92%E4%BD%BF%E7%94%A8%E3%81%97%E3%81%A6%E6%AD%A3%E3%81%97%E3%81%8F%E5%8B%95%E4%BD%9C%E3%81%99%E3%82%8B%E3%81%8B%E3%81%A9%E3%81%86%E3%81%8B%E3%82%92%E7%A2%BA%E8%AA%8D%E3%81%97%E3%81%BE%E3%81%99%E3%80%82%3C%2FP%3E%0A%3CP%20style%3D%22margin%3A%200in%3B%20font-family%3A%20'Microsoft%20YaHei'%3B%20font-size%3A%2011.0pt%3B%22%20lang%3D%22en-US%22%3E%EF%BC%88bin%EF%BC%898%EF%BC%85config%20cc%20cwtap%3C%2FP%3E%0A%3CP%20style%3D%22margin%3A%200in%3B%20font-family%3A%20'Microsoft%20YaHei'%3B%20font-size%3A%2011.0pt%3B%22%20lang%3D%22en-US%22%3E%EF%BC%88%E3%83%93%E3%83%B3%EF%BC%899%EF%BC%85%E3%81%8Ccc%E3%82%92%E8%A1%A8%E7%A4%BA%3C%2FP%3E%3C%2FLINGO-BODY%3E%3CLINGO-SUB%20id%3D%22lingo-sub-2140095%22%20slang%3D%22zh-CN%22%20mode%3D%22CREATE%22%20translate%3D%22no%22%3ERe%3A%20The%20CodeWarrior%20Tap%20simulator%20is%20unable%20to%20recognize%3C%2FLINGO-SUB%3E%3CLINGO-BODY%20id%3D%22lingo-body-2140095%22%20slang%3D%22zh-CN%22%20mode%3D%22CREATE%22%3E%3CP%3E%3CA%20href%3D%22https%3A%2F%2Fcommunity.nxp.com%2Ft5%2Fuser%2Fviewprofilepage%2Fuser-id%2F204495%22%20target%3D%22_blank%22%3E%40June_Lu%3C%2FA%3E%E3%81%82%E3%82%8A%E3%81%8C%E3%81%A8%E3%81%86%E3%81%94%E3%81%96%E3%81%84%E3%81%BE%E3%81%99%E3%80%82%E3%82%BD%E3%83%95%E3%83%88%E3%82%A6%E3%82%A7%E3%82%A2%E3%81%AF%E6%8C%87%E5%AE%9A%E3%81%95%E3%82%8C%E3%81%9F%E3%83%90%E3%83%BC%E3%82%B8%E3%83%A7%E3%83%B3%E3%81%AB%E3%82%A2%E3%83%83%E3%83%97%E3%82%B0%E3%83%AC%E3%83%BC%E3%83%89%E3%81%95%E3%82%8C%E3%81%BE%E3%81%97%E3%81%9F%E3%80%82%3C%2FP%3E%3CP%3E%3CSPAN%20class%3D%22lia-inline-image-display-wrapper%20lia-image-align-inline%22%20image-alt%3D%22Zhoute_0-1753353660039.png%22%20style%3D%22width%3A%20400px%3B%22%3E%3Cspan%20class%3D%22lia-inline-image-display-wrapper%22%20image-alt%3D%22Zhoute_0-1753353660039.png%22%20style%3D%22width%3A%20400px%3B%22%3E%3Cimg%20src%3D%22https%3A%2F%2Fcommunity.nxp.com%2Ft5%2Fimage%2Fserverpage%2Fimage-id%2F349310iFF5DDD9B2C0CC959%2Fimage-size%2Fmedium%3Fv%3Dv2%26amp%3Bpx%3D400%22%20role%3D%22button%22%20title%3D%22Zhoute_0-1753353660039.png%22%20alt%3D%22Zhoute_0-1753353660039.png%22%20%2F%3E%3C%2Fspan%3E%3C%2FSPAN%3E%3C%2FP%3E%3CP%3ECCS%20%E3%82%92%E8%B5%B7%E5%8B%95%E3%81%97%E3%81%9F%E5%BE%8C%E3%80%81%E6%8C%87%E5%AE%9A%E3%81%97%E3%81%9F%E5%85%A5%E5%8A%9B%E6%89%8B%E9%A0%86%E3%81%AB%E5%BE%93%E3%81%86%E3%81%A8%E3%80%81%E6%AC%A1%E3%81%AE%E7%8A%B6%E6%B3%81%E3%81%8C%E7%99%BA%E7%94%9F%E3%81%97%E3%81%BE%E3%81%99%E3%80%82%3C%2FP%3E%3CP%3E%3CSPAN%20class%3D%22lia-inline-image-display-wrapper%20lia-image-align-inline%22%20image-alt%3D%22Zhoute_1-1753353805264.png%22%20style%3D%22width%3A%20400px%3B%22%3E%3Cspan%20class%3D%22lia-inline-image-display-wrapper%22%20image-alt%3D%22Zhoute_1-1753353805264.png%22%20style%3D%22width%3A%20400px%3B%22%3E%3Cimg%20src%3D%22https%3A%2F%2Fcommunity.nxp.com%2Ft5%2Fimage%2Fserverpage%2Fimage-id%2F349311iF54A464FB6CD9E12%2Fimage-size%2Fmedium%3Fv%3Dv2%26amp%3Bpx%3D400%22%20role%3D%22button%22%20title%3D%22Zhoute_1-1753353805264.png%22%20alt%3D%22Zhoute_1-1753353805264.png%22%20%2F%3E%3C%2Fspan%3E%3C%2FSPAN%3E%3C%2FP%3E%3CP%3E%E5%95%8F%E9%A1%8C%E3%82%92%E7%89%B9%E5%AE%9A%E3%81%99%E3%82%8B%E3%81%AB%E3%81%AF%E3%81%A9%E3%81%86%E3%81%99%E3%82%8C%E3%81%B0%E3%81%84%E3%81%84%E3%81%A7%E3%81%99%E3%81%8B%3F%3C%2FP%3E%3C%2FLINGO-BODY%3E%3CLINGO-SUB%20id%3D%22lingo-sub-2140071%22%20slang%3D%22en-US%22%20mode%3D%22CREATE%22%20translate%3D%22no%22%3ERe%3A%20The%20CodeWarrior%20Tap%20simulator%20is%20unable%20to%20recognize%3C%2FLINGO-SUB%3E%3CLINGO-BODY%20id%3D%22lingo-body-2140071%22%20slang%3D%22en-US%22%20mode%3D%22CREATE%22%3E%3CP%20style%3D%22margin%3A%200in%3B%20font-family%3A%20'Microsoft%20YaHei'%3B%20font-size%3A%2011.0pt%3B%20color%3A%20black%3B%22%3ECodeWarrior%20IDEs%20%E3%83%90%E3%83%BC%E3%82%B8%E3%83%A7%E3%83%B3%2011.5.12%20%E3%81%AB%E6%9B%B4%E6%96%B0%E3%81%97%E3%81%A6%E3%81%8F%E3%81%A0%E3%81%95%E3%81%84%E3%80%82%3C%2FP%3E%0A%3CP%20style%3D%22margin%3A%200in%3B%20font-family%3A%20'Microsoft%20YaHei'%3B%20font-size%3A%2011.0pt%3B%20color%3A%20black%3B%22%3ENXP%20%E3%81%AE%20Web%20%E3%82%B5%E3%82%A4%E3%83%88%E3%81%AB%E3%81%82%E3%82%8A%E3%81%BE%E3%81%99%E3%80%82%3C%2FP%3E%0A%3CP%20style%3D%22margin%3A%200in%3B%20font-family%3A%20'Microsoft%20YaHei'%3B%20font-size%3A%2011.0pt%3B%20color%3A%20black%3B%22%3E%E3%83%9E%E3%82%A4NXP%E3%82%A2%E3%82%AB%E3%82%A6%E3%83%B3%E3%83%88-%26gt%3B%E3%82%BD%E3%83%95%E3%83%88%E3%82%A6%E3%82%A7%E3%82%A2-%26gt%3B%E3%82%BD%E3%83%95%E3%83%88%E3%82%A6%E3%82%A7%E3%82%A2%E3%83%A9%E3%82%A4%E3%82%BB%E3%83%B3%E3%82%B9%E3%81%A8%E3%82%B5%E3%83%9D%E3%83%BC%E3%83%88-%26gt%3B%E3%82%A2%E3%82%AB%E3%82%A6%E3%83%B3%E3%83%88%E3%81%AE%E8%A1%A8%E7%A4%BA-%26gt%3B%E8%A3%BD%E5%93%81%E3%83%AA%E3%82%B9%E3%83%88-%26gt%3BQorIQ%20LS%E3%82%B7%E3%83%AA%E3%83%BC%E3%82%BAARMv8%20ISA%E7%94%A8CodeWarrior-%26gt%3B%3C%2FP%3E%0A%3CP%20style%3D%22margin%3A%200in%3B%20font-family%3A%20'Microsoft%20YaHei'%3B%20font-size%3A%2011.0pt%3B%20color%3A%20black%3B%22%3E%E3%82%A2%E3%83%83%E3%83%97%E3%83%87%E3%83%BC%E3%83%88%E3%83%91%E3%83%83%E3%82%B1%E3%83%BC%E3%82%B8%E3%82%92%E3%83%80%E3%82%A6%E3%83%B3%E3%83%AD%E3%83%BC%E3%83%89%E3%81%97%E3%81%A6%E3%81%8F%E3%81%A0%E3%81%95%E3%81%84%3C%2FP%3E%0A%3CP%20style%3D%22margin%3A%200in%3B%20font-family%3A%20'Microsoft%20YaHei'%3B%20font-size%3A%2011.0pt%3B%20color%3A%20black%3B%22%3Ecom.freescale.armv8.11.5.12.GA.Win.updatesite.221209.zip%3C%2FP%3E%0A%3CP%20style%3D%22margin%3A%200in%3B%20font-family%3A%20'Microsoft%20YaHei'%3B%20font-size%3A%2011.0pt%3B%20color%3A%20black%3B%22%3EC%3A%5CFreescale%5CCW4NET_v2020.06%5CCW_ARMv8%5Cfsl_eclipse.bat%20%E3%81%8B%E3%82%89%20CodeWarrior%20%E3%82%92%E9%96%8B%E3%81%8D%E3%80%81%5B%E3%83%98%E3%83%AB%E3%83%97%5D%20-%26gt%3B%20%5B%E6%96%B0%E3%81%97%E3%81%84%E3%82%BD%E3%83%95%E3%83%88%E3%82%A6%E3%82%A7%E3%82%A2%E3%81%AE%E3%82%A4%E3%83%B3%E3%82%B9%E3%83%88%E3%83%BC%E3%83%AB%5D%20-%26gt%3B%20%5B%E8%BF%BD%E5%8A%A0%5D%20-%26gt%3B%20%5B%E3%82%A2%E3%83%BC%E3%82%AB%E3%82%A4%E3%83%96%5D%20%E3%81%8B%E3%82%89%E6%9B%B4%E6%96%B0%E3%83%91%E3%83%83%E3%82%B1%E3%83%BC%E3%82%B8%E3%82%92%E3%82%A4%E3%83%B3%E3%82%B9%E3%83%88%E3%83%BC%E3%83%AB%E3%81%97%E3%81%A6%E3%81%8F%E3%81%A0%E3%81%95%E3%81%84%E3%80%82%3C%2FP%3E%0A%3CP%20style%3D%22margin%3A%200in%3B%20font-family%3A%20'Microsoft%20YaHei'%3B%20font-size%3A%2011.0pt%3B%20color%3A%20black%3B%22%20lang%3D%22en-US%22%3E%E6%AC%A1%E3%81%AB%E3%80%81ccs%20%E3%82%B3%E3%83%9E%E3%83%B3%E3%83%89%E3%82%92%E8%A9%A6%E3%81%97%E3%81%A6%E3%81%8F%E3%81%A0%E3%81%95%E3%81%84%E3%80%82%3C%2FP%3E%0A%3CP%20style%3D%22margin%3A%200in%3B%20font-family%3A%20'Microsoft%20YaHei'%3B%20font-size%3A%2011.0pt%3B%20color%3A%20black%3B%22%20lang%3D%22en-US%22%3E%E4%B8%AD%E5%9B%BD%E8%AA%9E%E3%81%A7%E8%BF%94%E4%BA%8B%E3%82%92%E3%81%99%E3%82%8B%E3%81%93%E3%81%A8%E3%82%82%E3%81%A7%E3%81%8D%E3%81%BE%E3%81%99%E3%80%82%3C%2FP%3E%3C%2FLINGO-BODY%3E%3CLINGO-SUB%20id%3D%22lingo-sub-2139899%22%20slang%3D%22en-US%22%20mode%3D%22CREATE%22%20translate%3D%22no%22%3ERe%3A%20The%20CodeWarrior%20Tap%20simulator%20is%20unable%20to%20recognize%3C%2FLINGO-SUB%3E%3CLINGO-BODY%20id%3D%22lingo-body-2139899%22%20slang%3D%22en-US%22%20mode%3D%22CREATE%22%3E%3CP%3E%3CA%20href%3D%22https%3A%2F%2Fcommunity.nxp.com%2Ft5%2Fuser%2Fviewprofilepage%2Fuser-id%2F204495%22%20target%3D%22_blank%22%3E%40June_Lu%3C%2FA%3E%E3%81%94%E8%BF%94%E4%BF%A1%E3%81%82%E3%82%8A%E3%81%8C%E3%81%A8%E3%81%86%E3%81%94%E3%81%96%E3%81%84%E3%81%BE%E3%81%99%E3%80%82%3C%2FP%3E%3CP%3E1.%20CWTAP%20%E3%81%AB%20CAN%20ping%20%E3%82%92%E5%AE%9F%E8%A1%8C%E3%81%A7%E3%81%8D%E3%81%BE%E3%81%99%20(Windows-cmd.exe%20%E3%81%A7%20ping%20FSL082481%20%E3%82%B3%E3%83%9E%E3%83%B3%E3%83%89%E3%82%92%E4%BD%BF%E7%94%A8%E3%81%99%E3%82%8B%E3%81%A8%E6%AD%A3%E5%B8%B8%E3%81%A7%E3%81%99)%E3%80%82%3C%2FP%3E%3CP%3E2.%20CWTAP%E3%82%A8%E3%83%9F%E3%83%A5%E3%83%AC%E3%83%BC%E3%82%BF%E3%81%AF2%E3%81%A4%E3%81%82%E3%82%8A%E3%81%BE%E3%81%99%E3%80%821%E3%81%A4%E3%81%AF%3CREV%20h%3D%22%22%2023201440%3D%22%22%3E%E3%80%81%E3%82%82%E3%81%861%E3%81%A4%E3%81%AF%3CREV%20g%3D%22%22%2020461200%3D%22%22%3E%E3%81%A7%E3%81%99%E3%80%82%3C%2FREV%3E%3C%2FREV%3E%3C%2FP%3E%3CP%3E3.%3CSPAN%3E%E7%A7%81%E3%81%AE%20CodeWarrior%20IDEs%20%E3%81%AE%E3%83%90%E3%83%BC%E3%82%B8%E3%83%A7%E3%83%B3%E3%81%AF%E6%AC%A1%E3%81%AE%E3%81%A8%E3%81%8A%E3%82%8A%E3%81%A7%E3%81%99%E3%80%82%3C%2FSPAN%3E%3C%2FP%3E%3CP%3E%3CSPAN%20class%3D%22lia-inline-image-display-wrapper%20lia-image-align-inline%22%20image-alt%3D%22Zhoute_0-1753338785256.png%22%20style%3D%22width%3A%20400px%3B%22%3E%3Cspan%20class%3D%22lia-inline-image-display-wrapper%22%20image-alt%3D%22Zhoute_0-1753338785256.png%22%20style%3D%22width%3A%20400px%3B%22%3E%3Cimg%20src%3D%22https%3A%2F%2Fcommunity.nxp.com%2Ft5%2Fimage%2Fserverpage%2Fimage-id%2F349266i5ED53C6105445609%2Fimage-size%2Fmedium%3Fv%3Dv2%26amp%3Bpx%3D400%22%20role%3D%22button%22%20title%3D%22Zhoute_0-1753338785256.png%22%20alt%3D%22Zhoute_0-1753338785256.png%22%20%2F%3E%3C%2Fspan%3E%3C%2FSPAN%3E%3C%2FP%3E%3CP%3E%E6%9C%80%E6%96%B0%E3%81%AE%E3%82%A2%E3%83%83%E3%83%97%E3%82%B0%E3%83%AC%E3%83%BC%E3%83%89%E3%83%91%E3%83%83%E3%82%B1%E3%83%BC%E3%82%B8%E3%82%82%E3%82%A4%E3%83%B3%E3%83%9D%E3%83%BC%E3%83%88%E3%81%95%E3%82%8C%E3%81%BE%E3%81%97%E3%81%9F%E3%80%82%3C%2FP%3E%3C%2FLINGO-BODY%3E%3CLINGO-SUB%20id%3D%22lingo-sub-2139863%22%20slang%3D%22en-US%22%20mode%3D%22CREATE%22%20translate%3D%22no%22%3ERe%3A%20The%20CodeWarrior%20Tap%20simulator%20is%20unable%20to%20recognize%3C%2FLINGO-SUB%3E%3CLINGO-BODY%20id%3D%22lingo-body-2139863%22%20slang%3D%22en-US%22%20mode%3D%22CREATE%22%3E%3CP%20style%3D%22margin%3A%200in%3B%20font-family%3A%20Calibri%3B%20font-size%3A%2011.0pt%3B%22%20lang%3D%22en-US%22%3ECWTAP%20%E3%81%AB%20ping%20%E3%81%97%E3%81%A6%E3%81%84%E3%81%9F%E3%81%A0%E3%81%91%E3%81%BE%E3%81%99%E3%81%8B%3F%3C%2FP%3E%0A%3CP%20style%3D%22margin%3A%200in%3B%20font-family%3A%20Calibri%3B%20font-size%3A%2011.0pt%3B%22%20lang%3D%22en-US%22%3ECWTAP%20%E3%81%AE%E3%83%90%E3%83%BC%E3%82%B8%E3%83%A7%E3%83%B3%E3%81%AF%E4%BD%95%E3%81%A7%E3%81%99%E3%81%8B%3F%3C%2FP%3E%0A%3CP%20style%3D%22margin%3A%200in%3B%20font-family%3A%20Calibri%3B%20font-size%3A%2011.0pt%3B%22%20lang%3D%22en-US%22%3ECodeWarrior%20IDEs%20%E3%81%AE%E3%83%90%E3%83%BC%E3%82%B8%E3%83%A7%E3%83%B3%E3%81%AF%E4%BD%95%E3%81%A7%E3%81%99%E3%81%8B%3F%3C%2FP%3E%0A%3CP%20style%3D%22margin%3A%200in%3B%20font-family%3A%20Calibri%3B%20font-size%3A%2011.0pt%3B%22%20lang%3D%22en-US%22%3E%E3%82%88%E3%82%8D%E3%81%97%E3%81%8F%E3%81%8A%E9%A1%98%E3%81%84%E3%81%97%E3%81%BE%E3%81%99%E3%80%82%3C%2FP%3E%3C%2FLINGO-BODY%3E%3CLINGO-SUB%20id%3D%22lingo-sub-2139285%22%20slang%3D%22en-US%22%20mode%3D%22CREATE%22%20translate%3D%22no%22%3ERe%3A%20The%20CodeWarrior%20Tap%20simulator%20is%20unable%20to%20recognize%3C%2FLINGO-SUB%3E%3CLINGO-BODY%20id%3D%22lingo-body-2139285%22%20slang%3D%22en-US%22%20mode%3D%22CREATE%22%3E%3CP%3E%3CA%20href%3D%22https%3A%2F%2Fcommunity.nxp.com%2Ft5%2Fuser%2Fviewprofilepage%2Fuser-id%2F204495%22%20target%3D%22_blank%22%3E%40June_Lu%3C%2FA%3E%20CodeWarrior%20Tap%20%E3%82%B7%E3%83%9F%E3%83%A5%E3%83%AC%E3%83%BC%E3%82%BF%E3%81%AE%E3%83%94%E3%83%B3%E5%AE%9A%E7%BE%A9%20(Jtag%20%E3%82%BB%E3%82%AF%E3%82%B7%E3%83%A7%E3%83%B3)%20%E3%82%92%E9%80%81%E3%81%A3%E3%81%A6%E3%81%84%E3%81%9F%E3%81%A0%E3%81%91%E3%81%BE%E3%81%99%E3%81%8B%3F%E7%8F%BE%E5%9C%A8%E3%80%81%E7%89%B9%E5%AE%9A%E3%81%AE%E4%BF%A1%E5%8F%B7%20(TDI%2FTDO%2FTCK%2FTMS%2FRESET%2FVDD%2FGND)%20%E3%82%92%E4%BB%8B%E3%81%97%E3%81%A6%E3%82%BF%E3%83%BC%E3%82%B2%E3%83%83%E3%83%88%20%E3%83%9C%E3%83%BC%E3%83%89%20lx2080%20%E3%82%92%E6%8E%A5%E7%B6%9A%E3%81%97%E3%81%A6%E3%81%84%E3%81%BE%E3%81%99%E3%80%82CodeWarrior%20Tap%20%E3%82%B7%E3%83%9F%E3%83%A5%E3%83%AC%E3%83%BC%E3%82%BF%E3%81%AF%E4%B8%8A%E8%A8%98%E3%81%AE%E3%82%A8%E3%83%A9%E3%83%BC%E3%82%92%E7%B6%99%E7%B6%9A%E7%9A%84%E3%81%AB%E8%A1%A8%E7%A4%BA%E3%81%97%E3%81%A6%E3%81%84%E3%81%BE%E3%81%99%E3%80%82%3C%2FP%3E%3CP%3E%E6%8E%A5%E7%B6%9A%E3%83%9C%E3%82%BF%E3%83%B3%E3%82%92%E3%82%AF%E3%83%AA%E3%83%83%E3%82%AF%E3%81%99%E3%82%8B%E3%81%A8%E3%80%81%E4%BB%A5%E4%B8%8B%E3%81%AE%E5%95%8F%E9%A1%8C%E3%81%8C%E7%99%BA%E7%94%9F%E3%81%97%E3%81%BE%E3%81%99%3C%2FP%3E%3CBR%20%2F%3E%3CP%3E%3CSPAN%20class%3D%22lia-inline-image-display-wrapper%20lia-image-align-inline%22%20image-alt%3D%22Zhoute_0-1753264228307.png%22%20style%3D%22width%3A%20400px%3B%22%3E%3Cspan%20class%3D%22lia-inline-image-display-wrapper%22%20image-alt%3D%22Zhoute_0-1753264228307.png%22%20style%3D%22width%3A%20400px%3B%22%3E%3Cimg%20src%3D%22https%3A%2F%2Fcommunity.nxp.com%2Ft5%2Fimage%2Fserverpage%2Fimage-id%2F349088i1801B502CB4E4D1A%2Fimage-size%2Fmedium%3Fv%3Dv2%26amp%3Bpx%3D400%22%20role%3D%22button%22%20title%3D%22Zhoute_0-1753264228307.png%22%20alt%3D%22Zhoute_0-1753264228307.png%22%20%2F%3E%3C%2Fspan%3E%3C%2FSPAN%3E%3C%2FP%3E%3CP%3E%E3%81%BE%E3%81%9F%E3%80%81CodeWarrior%20Tap%20%E3%82%A8%E3%83%9F%E3%83%A5%E3%83%AC%E3%83%BC%E3%82%BF%E3%83%BC%E3%81%AE%E3%83%A9%E3%82%A4%E3%83%88%20(RUN%2FPAUSE)%20%E3%81%AF%E5%B8%B8%E3%81%AB%E3%82%AA%E3%83%AC%E3%83%B3%E3%82%B8%E8%89%B2%E3%81%AE%E3%81%BE%E3%81%BE%E3%81%A7%E3%80%81%E5%85%AC%E5%BC%8F%E3%83%89%E3%82%AD%E3%83%A5%E3%83%A1%E3%83%B3%E3%83%88%E3%81%AB%E8%A8%98%E8%BC%89%E3%81%95%E3%82%8C%E3%81%A6%E3%81%84%E3%82%8B%E8%B5%A4%E8%89%B2%E3%81%A7%E3%81%AF%E3%81%82%E3%82%8A%E3%81%BE%E3%81%9B%E3%82%93%E3%81%A7%E3%81%97%E3%81%9F%E3%80%82%3C%2FP%3E%3CP%3E%E3%81%94%E8%BF%94%E4%BF%A1%E3%82%92%E3%81%8A%E5%BE%85%E3%81%A1%E3%81%97%E3%81%A6%E3%81%8A%E3%82%8A%E3%81%BE%E3%81%99%E3%80%82%E3%81%82%E3%82%8A%E3%81%8C%E3%81%A8%E3%81%86%E3%81%94%E3%81%96%E3%81%84%E3%81%BE%E3%81%99%E3%80%82%3C%2FP%3E%3CBR%20%2F%3E%3C%2FLINGO-BODY%3E%3CLINGO-SUB%20id%3D%22lingo-sub-2139025%22%20slang%3D%22en-US%22%20mode%3D%22CREATE%22%20translate%3D%22no%22%3EThe%20CodeWarrior%20Tap%20simulator%20is%20unable%20to%20recognize%3C%2FLINGO-SUB%3E%3CLINGO-BODY%20id%3D%22lingo-body-2139025%22%20slang%3D%22en-US%22%20mode%3D%22CREATE%22%3E%3CP%3E%E3%81%93%E3%82%93%E3%81%AB%E3%81%A1%E3%81%AF%E3%80%81June_Lu%E3%81%95%E3%82%93%E3%80%81%E3%81%82%E3%82%8A%E3%81%8C%E3%81%A8%E3%81%86%E3%81%94%E3%81%96%E3%81%84%E3%81%BE%E3%81%99%E3%80%82%E3%81%82%E3%81%AA%E3%81%9F%E3%81%AE%E3%82%A2%E3%83%89%E3%83%90%E3%82%A4%E3%82%B9%E3%82%92%E4%BD%BF%E7%94%A8%E3%81%97%E3%81%BE%E3%81%97%E3%81%9F%E3%81%8C%E3%80%81%E3%81%86%E3%81%BE%E3%81%8F%E3%81%84%E3%81%8D%E3%81%BE%E3%81%9B%E3%82%93%E3%81%A7%E3%81%97%E3%81%9F%E3%80%82%E3%81%93%E3%81%AE%E7%94%BB%E5%83%8F%E3%81%AE%E4%B8%8B%E3%81%AB%E5%95%8F%E9%A1%8C%E3%81%8C%E3%81%82%E3%82%8A%E3%81%BE%E3%81%99%E3%80%82%E5%8E%9F%E5%9B%A0%E3%81%AF%E3%82%8F%E3%81%8B%E3%82%8A%E3%81%BE%E3%81%9B%E3%82%93%E3%80%82%E9%96%A2%E9%80%A3%E3%81%99%E3%82%8B%E3%82%A8%E3%83%A9%E3%83%BC%EF%BC%88CC%20%E3%81%8C%E5%AD%98%E5%9C%A8%E3%81%97%E3%81%AA%E3%81%84%EF%BC%89%E3%82%92%E6%A4%9C%E7%B4%A2%E3%81%97%E3%81%BE%E3%81%97%E3%81%9F%E3%81%8C%E3%80%81%E5%95%8F%E9%A1%8C%E3%82%92%E8%A7%A3%E6%B1%BA%E3%81%A7%E3%81%8D%E3%81%BE%E3%81%9B%E3%82%93%E3%81%A7%E3%81%97%E3%81%9F%E3%80%82%3C%2FP%3E%3CP%3E%3CSPAN%20class%3D%22lia-inline-image-display-wrapper%20lia-image-align-inline%22%20image-alt%3D%22Zhoute_0-1753251599243.png%22%20style%3D%22width%3A%20400px%3B%22%3E%3Cspan%20class%3D%22lia-inline-image-display-wrapper%22%20image-alt%3D%22Zhoute_0-1753251599243.png%22%20style%3D%22width%3A%20369px%3B%22%3E%3Cimg%20src%3D%22https%3A%2F%2Fcommunity.nxp.com%2Ft5%2Fimage%2Fserverpage%2Fimage-id%2F348995i38CE290B2828B10E%2Fimage-size%2Fmedium%3Fv%3Dv2%26amp%3Bpx%3D400%22%20role%3D%22button%22%20title%3D%22Zhoute_0-1753251599243.png%22%20alt%3D%22Zhoute_0-1753251599243.png%22%20%2F%3E%3C%2Fspan%3E%3C%2FSPAN%3E%3C%2FP%3E%3CP%3E%3CA%20href%3D%22https%3A%2F%2Fcommunity.nxp.com%2Ft5%2Fuser%2Fviewprofilepage%2Fuser-id%2F204495%22%20target%3D%22_blank%22%3E%40june_lu%3C%2FA%3E%3C%2FP%3E%3C%2FLINGO-BODY%3E%3CLINGO-SUB%20id%3D%22lingo-sub-2138920%22%20slang%3D%22en-US%22%20mode%3D%22CREATE%22%20translate%3D%22no%22%3ERe%3A%20The%20CodeWarrior%20Tap%20simulator%20is%20unable%20to%20recognize%3C%2FLINGO-SUB%3E%3CLINGO-BODY%20id%3D%22lingo-body-2138920%22%20slang%3D%22en-US%22%20mode%3D%22CREATE%22%3E%3CP%20style%3D%22margin%3A%200in%3B%20font-family%3A%20'Microsoft%20YaHei'%3B%20font-size%3A%2011.0pt%3B%22%20lang%3D%22en-US%22%3Eccs%20%E3%81%A7%E3%81%AF%E3%80%81%E6%AC%A1%E3%82%92%E5%AE%9F%E8%A1%8C%E3%81%97%E3%81%A6%E3%81%8F%E3%81%A0%E3%81%95%E3%81%84%3A%3C%2FP%3E%0A%3CP%20style%3D%22margin%3A%200in%3B%20font-family%3A%20'Microsoft%20YaHei'%3B%20font-size%3A%2011.0pt%3B%22%20lang%3D%22en-US%22%3E%EF%BC%88%E3%83%93%E3%83%B3%EF%BC%897%EF%BC%85%E3%81%99%E3%81%B9%E3%81%A6%E5%89%8A%E9%99%A4%3C%2FP%3E%0A%3CP%20style%3D%22margin%3A%200in%3B%20font-family%3A%20'Microsoft%20YaHei'%3B%20font-size%3A%2011.0pt%3B%22%20lang%3D%22en-US%22%3E(bin)%208%20%25%20config%20cc%20cwtap%3A10.193.21.52%2F%2F(CWTAP%20%E3%82%A4%E3%83%BC%E3%82%B5%E3%83%8D%E3%83%83%E3%83%88%20IP)%3C%2FP%3E%0A%3CP%20style%3D%22margin%3A%200in%3B%20font-family%3A%20'Microsoft%20YaHei'%3B%20font-size%3A%2011.0pt%3B%22%20lang%3D%22en-US%22%3E%EF%BC%88%E3%83%93%E3%83%B3%EF%BC%899%EF%BC%85cc%E3%82%92%E8%A1%A8%E7%A4%BA%3C%2FP%3E%0A%3CP%20style%3D%22margin%3A%200in%3B%20font-family%3A%20'Microsoft%20YaHei'%3B%20font-size%3A%2011.0pt%3B%22%20lang%3D%22en-US%22%3E(bin)%2010%20%25%20ccs%3A%3Aconfig_chain%20%7Blx2160a%20dap%7D%3C%2FP%3E%0A%3CP%20style%3D%22margin%3A%200in%3B%20font-family%3A%20'Microsoft%20YaHei'%3B%20font-size%3A%2011.0pt%3B%22%20lang%3D%22en-US%22%3E(bin)%2011%20%25%20%E8%A1%A8%E7%A4%BA%20%3A%3Accs%3A%3Aget_config_chain%3C%2FP%3E%0A%3CP%20style%3D%22margin%3A%200in%3B%20font-family%3A%20'Microsoft%20YaHei'%3B%20font-size%3A%2011.0pt%3B%22%20lang%3D%22en-US%22%3E(%E3%83%93%E3%83%B3)%2012%20%25%20ccs%3A%3Areset_to_debug%3C%2FP%3E%3C%2FLINGO-BODY%3E