Hi 9218 sky,
Thank you for your more details.
I have tried the MDK systick project on my side, that's really strange for the MDK IDE. In the MDK IDE project debug mode, I have reflect your problem.
But, I find the blinky project which is the same source code as systick, this project don't have problem.

Besides, when I use the IAR project, both blink and systick , and in debug mode, no problem happens.

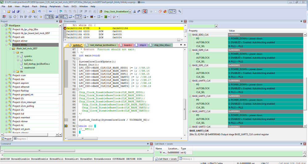
The code you can used like me:
int main(void)
{
SystemCoreClockUpdate();
Board_Init();
LPC_CGU->BASE_CLK[CLK_BASE_SDIO] |= 1; //SN.13
LPC_CGU->BASE_CLK[CLK_BASE_SSP0] |= 1; //SN.14
LPC_CGU->BASE_CLK[CLK_BASE_SSP1] |= 1; //SN.15
LPC_CGU->BASE_CLK[CLK_BASE_UART0] |= 1; //SN.16
LPC_CGU->BASE_CLK[CLK_BASE_UART1] |= 1; //SN.17
LPC_CGU->BASE_CLK[CLK_BASE_UART2] |= 1; //SN.18
LPC_CGU->BASE_CLK[CLK_BASE_UART3] |= 1; //SN.19
/*
Chip_Clock_DisableBaseClock(CLK_BASE_SDIO);
Chip_Clock_DisableBaseClock(CLK_BASE_SSP0);
Chip_Clock_DisableBaseClock(CLK_BASE_SSP1);
Chip_Clock_DisableBaseClock(CLK_BASE_UART0);
Chip_Clock_DisableBaseClock(CLK_BASE_UART1);
Chip_Clock_DisableBaseClock(CLK_BASE_UART2);
Chip_Clock_DisableBaseClock(CLK_BASE_UART3);
*/
SysTick_Config(SystemCoreClock / TICKRATE_HZ);
while (1) {
//__WFI();// in debug mode, must comment
}
}
You can try the blink project, or the IAR according project on your side.
Your problem should caused by the systick MDK project creation. Chip function have no problem.
Wish it helps you!
Have a great day,
Kerry
-----------------------------------------------------------------------------------------------------------------------
Note: If this post answers your question, please click the Correct Answer button. Thank you!
-----------------------------------------------------------------------------------------------------------------------