 
					
				
		
Hi
Ok, so I hop in and use the new packager tool to generate a KSDK 1.3 (not 2.0) tailored to the MK64FN1M0xxx12 family. I download it / unzip in / put it somewhere I can find it. I go into the "new project" tab on KDS and say "create a PE project". Up comes a project, all is well, I go to switch (under hardware view) to my package (the VLL) and up comes the usual red X's relating to the pins all changing. No big deal. Go to pin_mux and hit "change settings". The red X stays on next to the processor. Hmmm .... over to another view, "package not supported by (correct path to the KSDK for this MCU).
Must be a PE thing. I try the same thing as a KSDK 1.3 project. Point to the same version of 1.3 and after the same steps, get the same result. Odd how doing the same wrong thing creates the same error message
Now I repeat the process using an "old" install of the bad old full KSDK 1.3. It's obviously bad because it's old ... When I do it this time, after the same steps, the process succeeds. The package *is* supported.
Everything is up to date. I have the PE "new manifest" 3.0.2 patch installed along with KDS 3.1.0 . No I did not dig into every possible location on the hard drive looking for release notes in odd places.
Bob
Solved! Go to Solution.
 
					
				
		
 Carlos_Mendoza
		
			Carlos_Mendoza
		
		
		
		
		
		
		
		
	
			
		
		
			
					
		Hi Bob,
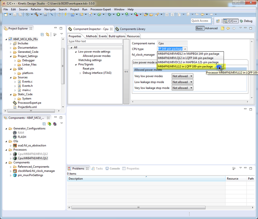
I tried to reproduce what you mention, generated a KSDK 1.3 package for the MK64FN1M0xxx12 and created a new project based on this package with Processor Expert enabled. After that I went to the Cpu component inspector and changed the CPU package:
An error message showed up in the pin_mux component so I clicked on Switch Configuration:
After that the error message disappeared:
Are these the same steps you are following?
Here is the information of my KSDK package:
Best Regards!
Carlos Mendoza
Technical Support Engineer
 
					
				
		
Hi
Ok, I just went through it again with another part (MK80FN256). Differences from your shots:
I switched the package in the hardware view, (the mux error was the same. Switch was to the same 100 pin package)
After that it still has this "package" error. The key point -- it's confused about old vs new package.
I can apparently do any of several things to clear the error:
1) Delete the old package from the project.
2) Go ahead and build anyway
3) Exit the program and bring the project up again.
There may be other ways to kill it. It does explain the phantom nature of the error.
Thanks for the help!!!
(Hopefully marketing will not change their mind about features again and I'll actually make it to the end of the day on the same processor ...)
Bob (who routinely blames marketing for all problems)
 
					
				
		
Hi Carlos !
Yes, those are the same steps. After the last step I had a "package not supported" error on both of my attempts (both as PE project and 1.3 project). The VERY interesting thing is .... I now go back to exactly the same projects. I reopen them. Surprise ! no error. KDSK path is still the same. The only thing I can see that I did was to do a project against the "old" 1.3 install. That may have done something weird.
I'll try it with another processor later today and see what happens. If anything odd comes up, I'll let you know.
Crazy stuff!
Bob
 
					
				
		
 Carlos_Mendoza
		
			Carlos_Mendoza
		
		
		
		
		
		
		
		
	
			
		
		
			
					
		Hi Bob,
I tried to reproduce what you mention, generated a KSDK 1.3 package for the MK64FN1M0xxx12 and created a new project based on this package with Processor Expert enabled. After that I went to the Cpu component inspector and changed the CPU package:
An error message showed up in the pin_mux component so I clicked on Switch Configuration:
After that the error message disappeared:
Are these the same steps you are following?
Here is the information of my KSDK package:
Best Regards!
Carlos Mendoza
Technical Support Engineer
