Hi Chao Dong,
Did you test it on our TRK-KEA128 board?
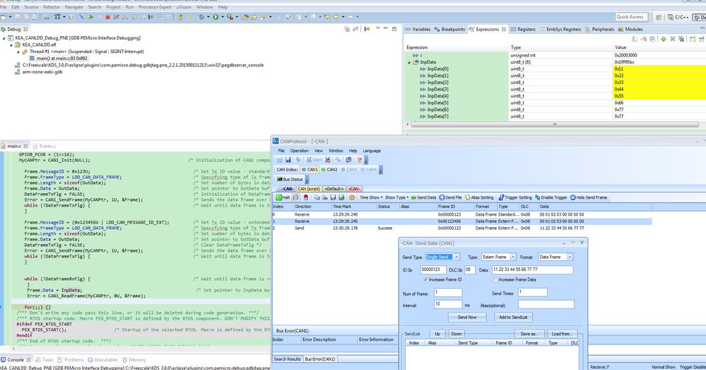
I already test it on our TRK-KEA128 board, it works ok on my side, and when I put break point in the CAN_OnFreeTxBuffer() or CAN_OnFullRxBuffer( ), these code can be entered, the according interrupt also can be entered.
My test in connect the external CAN bus tool on the TRK-KEA128 board:

CANH and CANL.
If you have the TRK-KEA128 board, you can test it on your side.
If you still have question about the MSCAN, please let me know!
Best Regards,
Jingjing