There are a lot of difference between MK20DN512ZVLK10(Rev1.x) and MK20DN512ZVLK10(Rev2.x). Customer should notice Hardware and Software impact descripted in AN4445.
Rev1.x is not in the support list of KSDK and MCUXpresso SDK .
So I am afraid you may need to develop it by using the Processor Expert in KDS3.2 or CW11.
If you have never used Processor Expert, then please refer:
Overview: Processor Expert
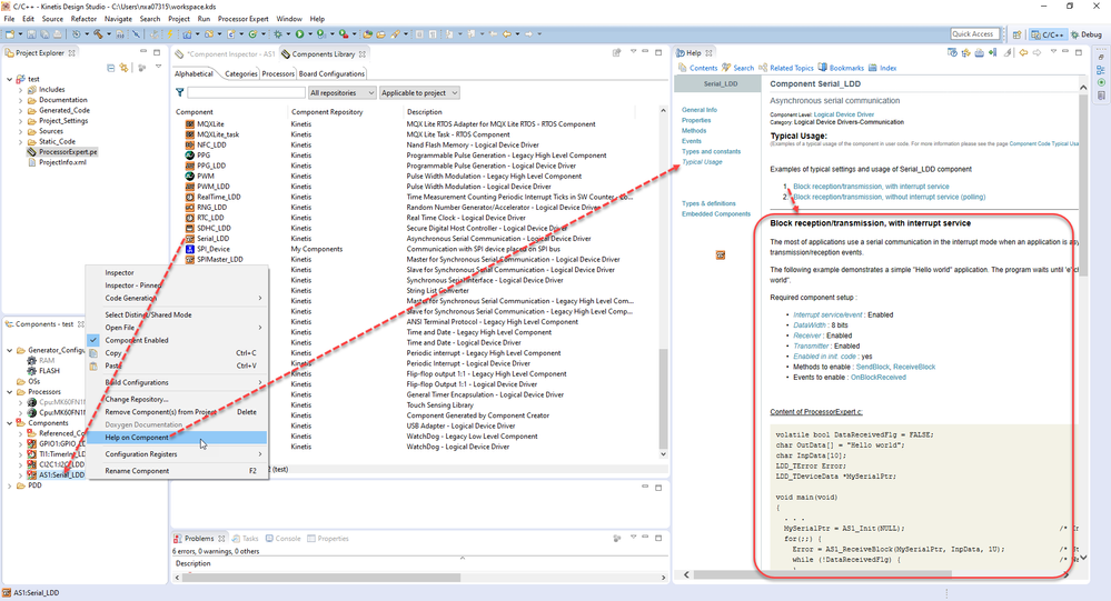
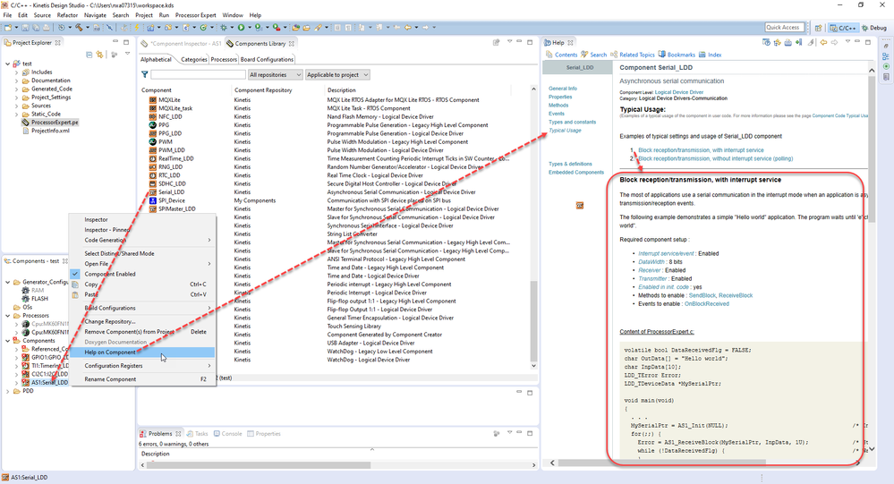
Getting Help on Processor Expert Components
There are several examples of typical settings and usage of xxx_LDD component. You can modify the setting in processor expert and copy the codes.

Best Regards,
Robin
-------------------------------------------------------------------------------
Note:
- If this post answers your question, please click the "Mark Correct" button. Thank you!
- We are following threads for 7 weeks after the last post, later replies are ignored
Please open a new thread and refer to the closed one, if you have a related question at a later point in time.
-------------------------------------------------------------------------------