Hi Roberto Quilez,
Thanks for your question.
Today, I check the SDK code on my side, frdmkv11z_flexcan_interrupt_transfer. SDK2.7.0.
Find some code bugs, and I have modify it, it can transfer the 1Mbps and the 250Kbps now.
1. 1Mbps Modification points:
1)
/*#define PSEG1 5
#define PSEG2 2
#define PROPSEG 1
*/
#define PSEG1 4
#define PSEG2 1
#define PROPSEG 1
2) #define EXAMPLE_CAN_CLK_FREQ 10000000//CLOCK_GetFreq(kCLOCK_CoreSysClk)
or #define EXAMPLE_CAN_CLK_FREQ CLOCK_GetFreq(kCLOCK_Osc0ErClk)
Just select the external 10Mhz crystal as the clock source.
#define EXAMPLE_CAN_CLK_SOURCE (kFLEXCAN_ClkSrc0)
flexcanConfig.clkSrc = EXAMPLE_CAN_CLK_SOURCE;

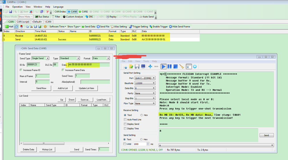
Test Result:

2. Your desired 250Kbps modified points:
1)
//250Kbps
#define PSEG1 4
#define PSEG2 1
#define PROPSEG 1
2) void FLEXCAN_GetDefaultConfig(flexcan_config_t *pConfig) in fsl_flexcan.c
void FLEXCAN_GetDefaultConfig(flexcan_config_t *pConfig)
{
/* Assertion. */
assert(NULL != pConfig);
/* Initializes the configure structure to zero. */
(void)memset(pConfig, 0, sizeof(*pConfig));
/* Initialize FlexCAN Module config struct with default value. */
pConfig->clkSrc = kFLEXCAN_ClkSrc0;
pConfig->baudRate = 250000U;//1000000U;


I also attach my modified project for your desired 250khz, it works Ok now.
Also provide the oscilloscope 250Kbps wave:

bit rate is correct!
Test platform: FRDM-KV11Z
Wish it helps you!
If you still have questions about it, please kindly let me know.
Kerry
-------------------------------------------------------------------------------
Note:
- If this post answers your question, please click the "Mark Correct" button. Thank you!
- We are following threads for 7 weeks after the last post, later replies are ignored
Please open a new thread and refer to the closed one, if you have a related question at a later point in time.
-------------------------------------------------------------------------------