Hi
The FTMx_MOD can be used to vary frequency of pwm.
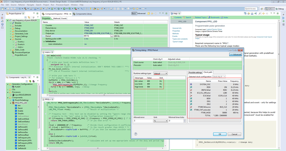
If you are using Processor Expert with KDS3.2 , the PPG_LDD can be used to realize it.
Or you can refer the method of it.

Best Regards,
Robin
-----------------------------------------------------------------------------------------------------------------------
Note: If this post answers your question, please click the Correct Answer button. Thank you!
---------------------------------------------------------------------------------------------------------------------